《推荐一款文本编辑器的主题》中提到了Notepad++,有朋友从后台跟我说,这款软件存在一些非技术性问题,比较敏感,既然如此,弃用不多说。
国内某大佬就写了个功能相近的Notepad--,一看就是和Notepad++针锋相对的。正如作者所说,这是一个使用C++编写的文本编辑器Notepad--,可以支持Win/Linux/Mac平台。目标就是要替换Notepad++,重点在国产Uos系统、Mac 系统上发展。鉴于Notepad++作者的错误言论,Notepad--的意义在于,"减少一点错误言论,减少一点自以为是",严正声明,台湾是中国的一部分。
安装文件下载,https://gitee.com/cxasm/notepad--/releases/tag/v1.21

作为一款支持windows/linux/mac、绿色免费的、开源的文本编辑器,目标是要替换notepad++,还是针对NotePad++中比较受欢迎的诸多功能与特点进行了分析和吸收,逐渐在项目中加以实现。
(1)支持国产uos和苹果os系统

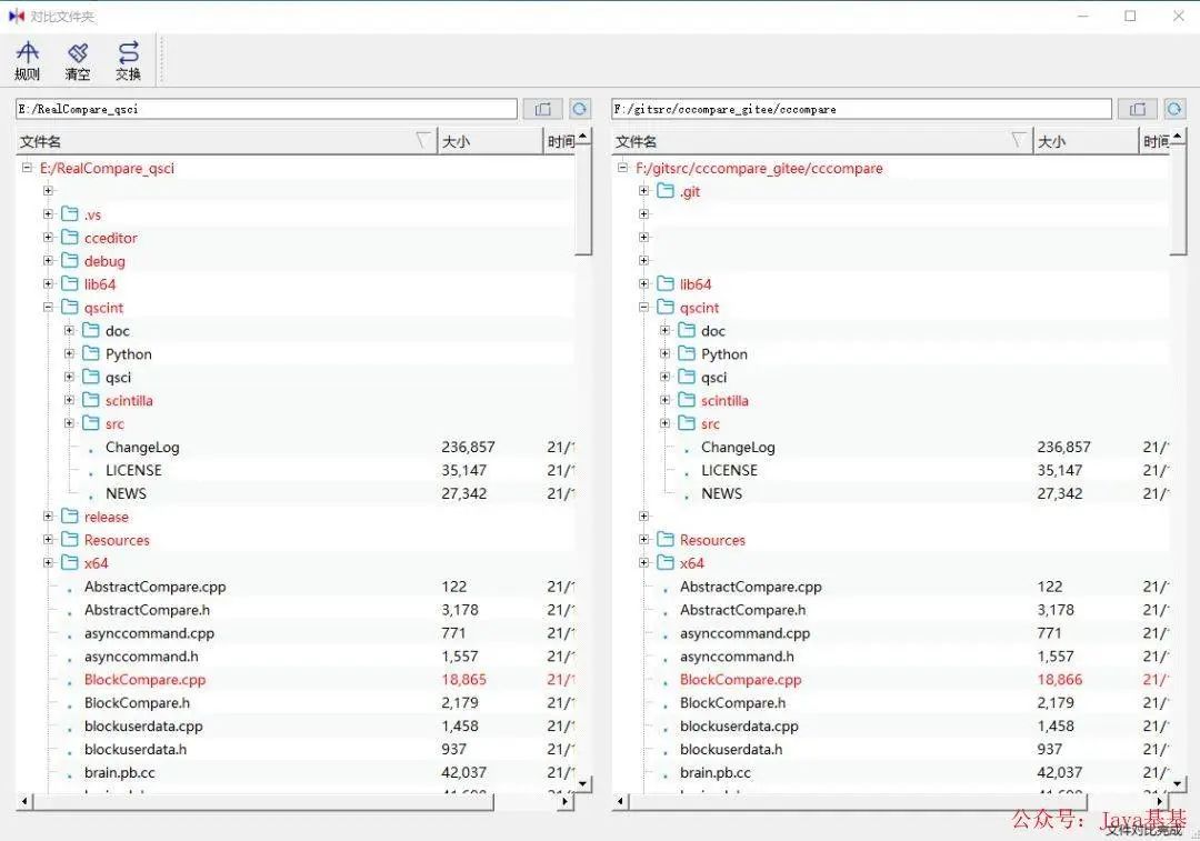
(2)支持文件夹对比同步

(3)支持文件对比及同步,编辑修改,撤销修改等

(4)支持文本单词高亮

(5)支持文件夹中批量查找

(6)支持文件编码批量修改

(7)支持皮肤切换


(8)支持二进制文件显示和跳转查看

更细致的内容,可以到项目地址,了解试用,
https://gitee.com/cxasm/notepad--/tree/master

下载用了,整体功能,还是模仿的Notepadd++,UI和基础功能,还是比较相像的,但是某些细节上,还值得改进,例如主题配置,可以支持自定义,

Notepad--开源项目提供全部源代码,方便大家下载研习,还可以通过对源代码学习和了解如何编写一个主流MDI文本编辑器,很好的资料。

文章转载自bisal的个人杂货铺,如果涉嫌侵权,请发送邮件至:contact@modb.pro进行举报,并提供相关证据,一经查实,墨天轮将立刻删除相关内容。




