南大通用GBase 8d的管理支持包括:
一、GBase 8d Admin 对配置管理的支持
南大通用目录服务系统管理服务器及其控制台 (GBase 8d Admin )是对南大通用目录服务系统(GBase 8d)实行管理的工具,它的控制台采用可视化的图形用户界面,把用户管理请求发送给 GBase 8d Admin Server,由 GBase 8d Admin Server 在后台实现对目录服务器的管理。实现了对 GBase 8d 目录服务器进行远程的管理,对目录服务器的相关参数进行配置。

Admin 管理端
GBase 8d Admin 产品包含以下主要的功能:目录服务管理:LDAP Server 的远程停止、启动和重新启动,LDIF 的导入/导出,数据的备份、恢复和复制。目录服务配置:复制协议配置、Schema 的管理、目录服务器相关参数的配置、数据库的添加和配置。管理服务配置:服务器配置、用户管理。日志管理:日志策略、查看、删除。审计日志的配置。目录服务器运行状态监控。
GBase 8d Admin 产品具备Windows 风格的图形用户界面,容易使用;实现远程对 LDAP Server 的管理;实现 Schema 的管理;提供多种复制配置模板;提供性能参数、Index 的配置功能;跨平台:GBase 8d Admin Server 同时支持 Windows、Linux、Solaris、AIX、HP-UX等优势。
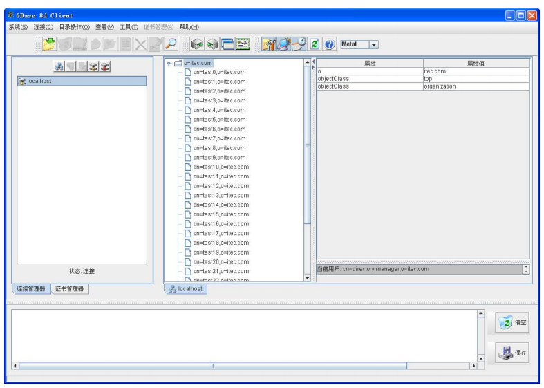
二、GBase 8d Client 对数据管理的支持
南大通用目录服务系统客户端 (GBase 8d Client)是根据 LDAP 轻型目录访问协议而开发的通用目录客户端软件,是针对目录管理员和目录应用开发人员而开发的,它是一个通用的 LDAP 客户端软件,可以访问符合 LDAP 标准的目录服务器 GBase 8d Server。它为目录管理员和目录应用开发人员提供可视化的图形化用户界面来浏览、查询和更新目录服务器信息,大大增加产品的易用性。
GBase 8d Client 产品包含以下主要功能:
◆ 连接信息管理:包括连接名的添加、连接名的修改,连接名的删除。
◆ 目录操作特性:包括打开连接、断开连接、条目操作、属性操作、属性值操作,修改 RDN,删除子树等。
◆ 浏览特性:以树型结构显示目录中的条目信息,以表格形式显示属性和属性值信息。
◆ 查询功能:GBase 8d 支持管理千万级的目录对象和高效的查询。
◆ 实用工具:LDIF 导入、LDIF 导出、日志管理、证书查看器、条目导出到模板。

Client 客户端
GBase 8d Client 产品具备Windows 风格的图形用户界面,容易使用;具有增强的目录更新功能(添加、删除、修改)等优点。




