Navicat 作为 OceanBase 生态工具的合作伙伴,这是双方产品适配第三个里程碑。2022 年 7 月的首个里程碑,Navicat 实现了 OceanBase 社区版的功能性兼容。同年10 月,进一步实现了针对 OceanBase 企业版( 兼容 MySQL 模式)的接入和管理开发能力。本次作为技术合作的第三个里程碑,实现了 OceanBase 企业版 (兼容 Oracle 模式) 的支持能力。这意味着 Navicat 现已支持 OceanBase 全线数据库产品,为近期墨天轮国产数据库排名第一的OceanBase 工具生态注入了新力量。
最新 Navicat Premium v16.1.9

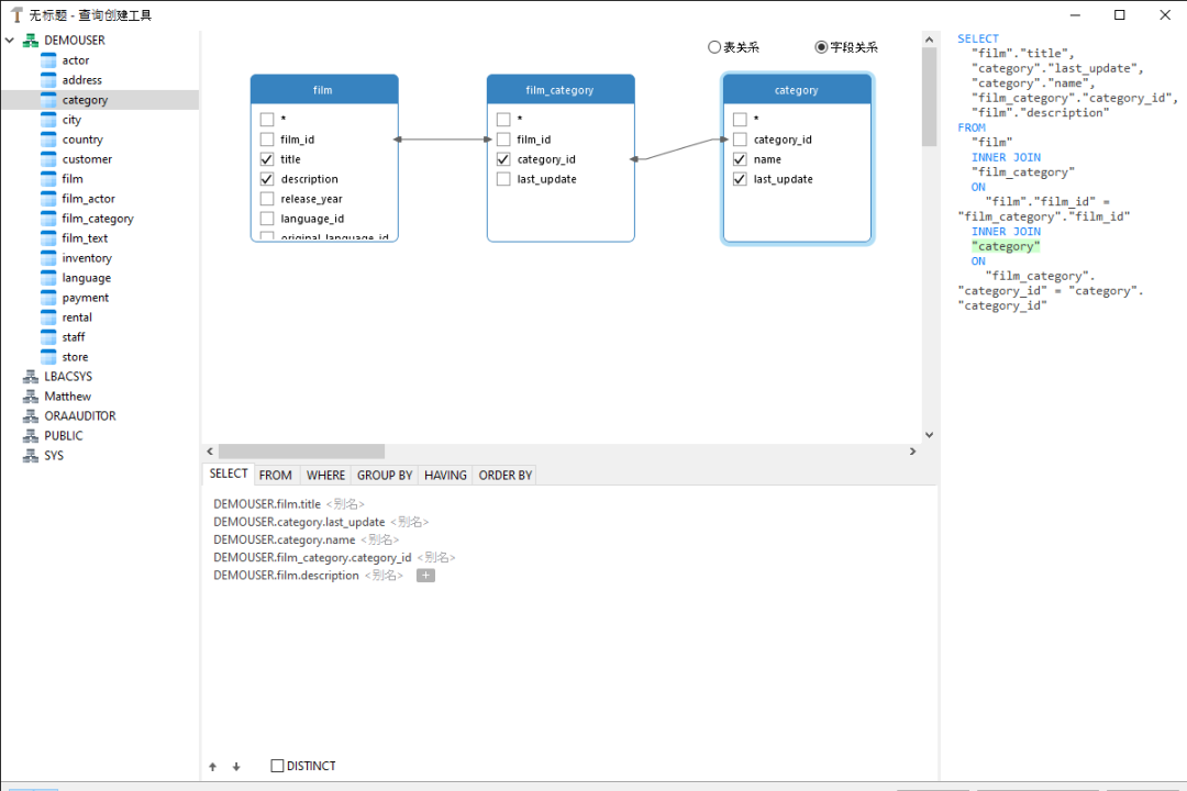
Navicat Premium UI 界面
Navicat 旗下最为热销的两款工具 Navicat Premium 和 Navicat for Oracle 在最新发布的16.1.9版本中,均已实现 OceanBase 企业版(兼容 Oracle 模式)V3 版本的适配能力。涵盖的功能包括:SQL 处理、数据查看器和编辑器、数据可视化、数据建模、备份与恢复、导入导出、结构同步、数据传输、数据同步、数据生成、表设计、视图设计、函数设计、角色设计、同义词/公共同义词设计、目录设计、用户设计、协同工作等。
此外,Navicat Premium 还能满足用户使用单一应用程序同时连接多种主流的数据库的需求。除本次合作的 OceanBase 外,还支持同时连接MySQL、MariaDB、Oracle、MongoDB、SQL Server、PostgreSQL 和 SQLite 数据库。这极大地满足了企业和用户在不同场景部署与管理多种数据库的个性化需求。
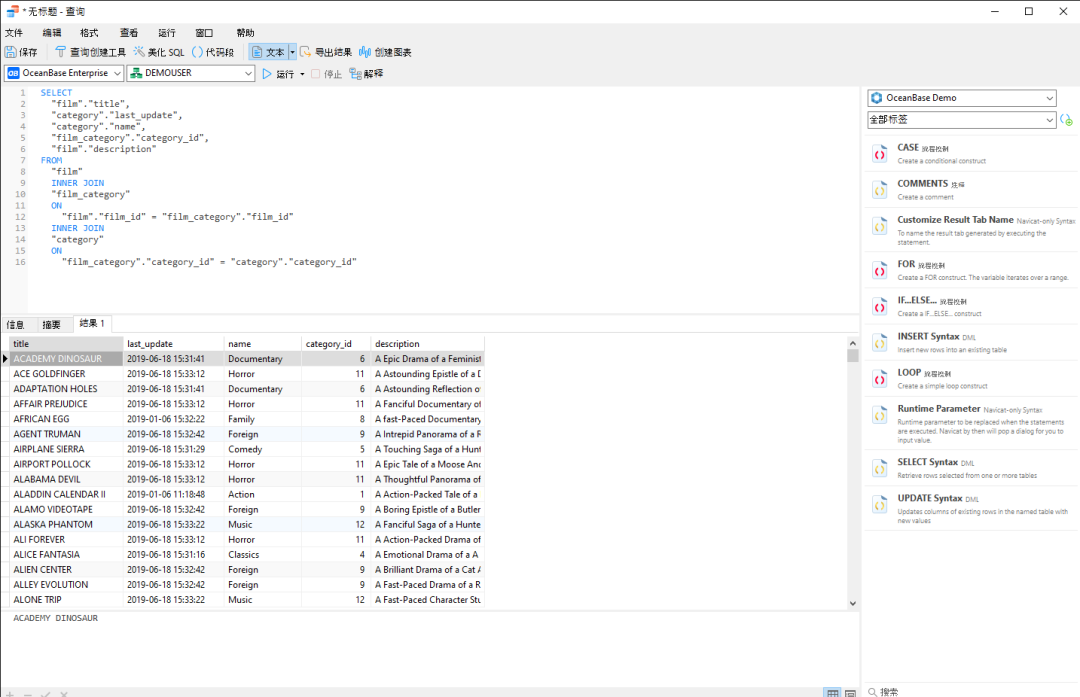
功能演示
数据传输功能



数据同步


数据生成


表设计

数据查看器和编辑器

SQL 处理


数据建模


结构同步


导入导出


数据可视化




相关产品信息
关于 OceanBase
OceanBase 始创于 2010 年,是完全自主研发的企业级原生分布式数据库,连续 9 年稳定支撑双 11,凭借高性能和高可用真正实现应用无限扩展和服务永远在线 ,致力于为企业核心系统提供稳定可靠的数据底座。
OceanBase 已连续 9 年稳定支撑双 11,创新推出“三地五中心”城市级容灾新标准,在被誉为“数据库世界杯”的 TPC-C 和 TPC-H 测试上都刷新了世界纪录。自研一体化架构,兼顾分布式架构的扩展性与集中式架构的性能优势,用一套引擎同时支持 OLTP 和 OLAP 的混合负载,具备数据强一致、高扩展、高可用、高性价比、高度兼容 Oracle/MySQL、稳定可靠等特征,不断用技术降低企业使用数据库的门槛。现已助力金融、政府、运营商、零售、互联网等多个行业的客户实现核心系统升级。
关于 Navicat
我们作为世界领先的数据库管理软件的供应商,总部位于中国香港。历经10多年的技术创新与迭代,凭借稳定且可靠的产品与市场占用率,深受广大企业和用户的支持与喜爱。Navicat 已经成为许多《财富》世界 500 强公司用于管理数据库的核心工具,旨在不断地提升数据库管理人员访问巨量复杂数据的工作效率。
客户包括:阿里巴巴集团、华为、字节跳动、百度、腾讯、小米、京东、滴滴、宝马集团、泰康人寿、中国银联、苹果、谷歌、甲骨文、英特尔、微软、富士通、埃森哲、惠普、IBM、Ebay、三星、索尼、摩根大通、KPMG、巴克莱银行、DHL、联邦快递、通用电气等。




