作者:周浩,中国移动云能力中心软件开发工程师,专注于云原生微服务、算力网络等领域。
01
GPU简介
GPU 具备大量核心和高速内存,擅长并行计算,适合用于深度学习训练/推理、图形图像处理以及科学计算等场景,主要厂商包括NVIDIA 、AMD等。其主要性能指标包括:
计算能力:单位为FLOP/s,表示每秒的浮点操作数量,包括单精度和双精度两种指标。
显存容量:其主要功能就是暂时储存GPU要处理的数据和处理完毕的数据。显存容量大小决定了GPU能够加载的数据量大小。
02
Kubernetes管理GPU
由于近几年 AI 技术愈发成熟,落地场景越来越多,对 GPU的需求呈井喷趋势。而在资源管理调度平台上,Kubernetes 已成为事实上的标准。所以很多客户选择在 Kubernetes 中使用 GPU 运行 AI 计算任务。Kubernetes 本身是通过插件扩展的机制来管理 GPU 资源的,具体来说这里有两个独立的内部机制:
Extend Resources:允许用户自定义资源名称,并且该资源的度量是整数级别,这样做的目的在于通过一个通用的模式支持不同的异构设备,包括 RDMA、FPGA、GPU 等等。上报 Extend Resources,只需要通过一个 PACTH API 对 Node 对象进行 status 部分更新即可,可以简单地使用 curl 命令来发起,如下所示:
# 启动 Kubernetes 的客户端 proxy,这样你就可以直接使用 curl 来跟 Kubernetes 的 API Server 进行交互了$ kubectl proxy# 执行 PACTH 操作$ curl --header "Content-Type: application/json-patch+json" \--request PATCH \--data '[{"op": "add", "path": "/status/capacity/nvidia.com/gpu", "value": "1"}]' \http://localhost:8001/api/v1/nodes/<your-node-name>/status
PATCH 操作完成后,你就可以看到 Node 的 Status 变成了如下所示的内容:
apiVersion: v1kind: Node...Status:Capacity:cpu: 2memory: 2049008Kinvidia.com/gpu: 1
这样,在 Kubernetes 调度器中就能够记录这个节点的 GPU 类型,它所对应的资源数量是 1。
Device Plugin:Device Plugin 是 Kubernetes 提供的一个设备插件框架,用来支持 GPU、FPGA 和高性能 NIC 等第三方设备,只要根据 Device Plugin 的接口实现一个特定设备的插件,就能实现 Kubernetes 对设备的管理。
(pkg/kubelet/apis/deviceplugin/v1beta1/api.pb.go:567)接口定义如下:
type DevicePluginServer interface {// GetDevicePluginOptions returns options to be communicated with Device// ManagerGetDevicePluginOptions(context.Context, *Empty) (*DevicePluginOptions, error)// ListAndWatch returns a stream of List of Devices// Whenever a Device state change or a Device disappears, ListAndWatch// returns the new listListAndWatch(*Empty, DevicePlugin_ListAndWatchServer) error// Allocate is called during container creation so that the Device// Plugin can run device specific operations and instruct Kubelet// of the steps to make the Device available in the containerAllocate(context.Context, *AllocateRequest) (*AllocateResponse, error)// PreStartContainer is called, if indicated by Device Plugin during registeration phase,// before each container start. Device plugin can run device specific operations// such as reseting the device before making devices available to the containerPreStartContainer(context.Context, *PreStartContainerRequest) (*PreStartContainerResponse, error)}
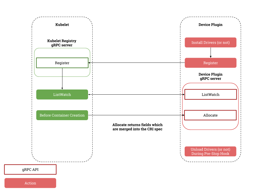
其中, ListAndWatch和 Allocate 是最主要的方法:
ListAndWatch:当 DevicePlugin 启动并向 Kubelet 注册后,Kubelet 会调用该 API 获取设备信息。值得注意的是,它是一个长连接,当设备健康状况发生变化时,DevicePlugin 会主动向 Kubelet 发送最新的设备信息。
Allocate:当 Kubelet 要创建使用该设备的容器时, Kubelet 会调用该 API 为容器分配设备资源,得到使用该设备的必要信息,如设备列表、环境变量和挂载点等。

Device Plugin 与 Kubelet 交互过程
目前主流的GPU厂商都提供了对应的设备插件,如NVIDIA提供的Device Plugin (https://github.com/NVIDIA/k8s-device-plugin)。安装了插件,集群就会暴露一个自定义可调度的资源,例如 amd.com/gpu 或 nvidia.com/gpu。可以通过请求这个自定义的 GPU 资源在你的容器中使用这些 GPU,其请求方式与请求 cpu 或 memory 时相同。不过,在如何指定自定义设备的资源请求方面存在一些限制:
GPU 只能在limits部分指定,这意味着:
你可以指定 GPU 的 `limits` 而不指定其 `requests`,因为 Kubernetes 将默认使用限制值作为请求值。
你可以同时指定 `limits` 和 `requests`,不过这两个值必须相等。
你不可以仅指定 `requests` 而不指定 `limits`。
以下是一个 Pod 请求 GPU 的示例清单:
apiVersion: v1kind: Podmetadata:name: example-vector-addspec:restartPolicy: OnFailurecontainers:- name: example-vector-addimage: "registry.example/example-vector-add:v42"resources:limits:gpu-vendor.example/example-gpu: 1 # 请求 1 个 GPU
在kubernetes中使用厂商的Device Plugin插件,能够完成GPU的管理和调度,但是仍有很多不方便或者不足的地方,比如:
资源调度不够灵活,只支持按较粗粒度的调度,按 GPU 块数调度。
GPU不能共享,算力不能切分,这样会导致GPU算力的浪费。
集群GPU资源缺少全局视角。没有直观方式可获取集群层面 GPU 信息,比如 Pod 容器与 GPU 卡绑定关系、已使用 GPU 卡数等。
接下来介绍业内的一些GPU算力共享方案。
03业内共享GPU算力方案
3.1 阿里GPU Share Device Plugin
实现思路:
1. 利用 kubernetes Extended Resource机制,重新定义 GPU 资源,主要是对显存和 GPU 数量的定义。
2. 利用Device Plugin机制,在节点上将 GPU卡数量和总显存(数量 *显存)总量上报给 kubelet,kubelet 进一步上报给 Kubernetes API Server。
3. 利用k8s scheduler Extender机制,扩展调度器功能,负责在全局调度器 Filter 和 Bind 的时候判断节点上单个 GPU 卡是否能够提供足够的 GPU 显存,并且在 Bind 的时刻将 GPU 的分配结果通过 annotation 记录到 Pod Spec 以供后续 Filter 检查分配结果。
使用示例:
apiVersion: apps/v1beta1kind: StatefulSetmetadata:name: binpack-1labels:app: binpack-1spec:replicas: 3serviceName: "binpack-1"podManagementPolicy: "Parallel"selector: # define how the deployment finds the pods it managesmatchLabels:app: binpack-1template: # define the pods specificationsmetadata:labels:app: binpack-1spec:containers:- name: binpack-1image: cheyang/gpu-player:v2resources:limits:# GiBaliyun.com/gpu-mem: 3
优点:开源,使用简单。
不足之处:不支持共享资源的隔离,存在资源抢占情况;不支持算力维度的衡量划分。
这里顺便介绍下常用的GPU共享资源隔离方案,参考GPU应用调用链图,一般有以下几种:

GPU应用调用链
截获CUDA库转发,如vCUDA。
截获驱动转发,如阿里云cGPU、腾讯云qGPU。
截获GPU硬件访问,如NVIDIA GRID vGPU。
3.2 阿里cGPU
cGPU是阿里云基于内核虚拟GPU隔离的容器共享技术。即多个容器共享一张GPU卡,从而实现业务的安全隔离,提高GPU硬件资源的利用率并降低使用成本。和之前其开源的 GPU Sharing 工具不同,这次 cGPU 实现了对资源的隔离。通过一个内核驱动,为容器提供了虚拟的 GPU 设备,从而实现了显存和算力的隔离;通过用户态轻量的运行库,来对容器内的虚拟 GPU 设备进行配置。

cGPU架构图
使用以下YAML内容,创建申请GPU显存和算力的任务:
apiVersion: batch/v1kind: Jobmetadata:name: cuda-samplespec:parallelism: 1template:metadata:labels:app: cuda-samplespec:containers:- name: cuda-sampleimage: registry.cn-beijing.aliyuncs.com/ai-samples/gpushare-sample:cuda-sample-11.0.3command:- bandwidthTestresources:limits:#申请2 GiB显存。aliyun.com/gpu-mem: 2#申请一张GPU卡的30%算力。aliyun.com/gpu-core.percentage: 30workingDir: /rootrestartPolicy: Never
优点:支持算力、显存维度的管理调度,支持共享资源隔离。
不足之处:商业产品,只能在阿里云容器服务使用;自研难度极大。
3.3 腾讯qGPU
腾讯云推出的 GPU 容器共享技术,支持在多个容器间共享 GPU 卡并提供容器间显存、算力强隔离的能力,其原理与阿里云cGPU相似,此处不多介绍。

qGPU架构图
3.4 vCUDA
这里主要是讨论腾讯开源的GaiaGPU。vCUDA的系统架构采用一个Manager来管理GPU,Manager负责配置容器的GPU计算能力和显存资源,做到使用者无法使用多余申请的显存,GPU的平均使用率不会大幅超出申请值。vCUDA的设计只侵入了CUDA层,用户的程序无需重新编译就可以运行在基于vCUDA的GPU实现共享。vCUDA使用修改后cuda library来达到资源控制,vCUDA分别修改了计算操作,显存操作和信息获取3个方面的API。
GaiaGPU

vCUDA 通过劫持容器内用户程序对 CUDA Driver API 的调用来限制当前容器内进程对 GPU 和显存的使用
优点:开源,可以在任意地方使用,不依赖任何云。
缺点:需要替换CUDA库,版本要对齐;部分场景下有兼容性问题。
04
云原生方式管理GPU资源
cGPU、qGPU、vCUDA、gpu share、GPU 池化 等 GPU 共享技术越来越被用户采用。每种方案都有自己独立的一套 Kubernetes 集成实现方式,通常是由调度器 + device plugin 组成。这些方案相互独立,没有统一标准,无法共通。这导致用户在单个集群中很难同时使用多种 GPU 后端技术,同时也没有一个全局的视角获取集群层面 GPU 信息。这为基于 Kubernetes 构建统一的GPU算力基础设施平台增加了很多难度。
Elastic GPU(https://github.com/elastic-ai/elastic-gpu)借鉴PV PVC / StorageClass模型,定义了三种全新的 Kubernetes CRD,用于代表 GPU 资源的不同抽象:
ElasticGPU:ElasticGPU 是集群中一个实际可使用的 GPU 资源,可以是一块本地 GPU 物理卡、一个 GPU 切片资源( GPU 算力 / 显存 的组合)、一个远端 GPU 设备。
ElasticGPUClaim:ElasticGPUClaim 是用户对 ElasticGPU 资源的申领,可以申请整卡数量,申请 GPU 核数 / 显存,或者申请 TFLOPS 算力。
EGPUClass:EGPUClass 提供了生产和挂载 ElasticGPU 的方式,可以使用 qGPU 虚拟化、vCUDA、或是 GPU 远端池化的技术。
支持用户通过云原生方式管理GPU资源。此方案分为四个模块:
在前端资源层面有两个标准化资源定义GPU Core和GPU Memory;
在GPU CRD里能看见物理卡与容器所用资源的关系,用户可获取到集群GPU资源分配情况,增加了物理卡在集群的可见性;
自研GPU Extender Scheduler扩展调度器可以针对GPU资源做精细化调度,提升集群层面分配效率,感知单个物理卡资源。
Device Plugin Agent提供了一个通用化框架,支持任意基于Device Plugin的发现机制;在框架上实现了主流的GPU Provider支持,降低了用户管理成本。
统一GPU框架
以qGPU为例,描述结合Elastic GPU方案
qGPU资源申请
用户在集群中创建 ElasticGPUClass,指定 qGPU 作为 GPU 后端。
apiVersion: elasticgpu.io/v1alphakind: ElasticGPUClassmetadata:name: qgpu-classprovisioner: elasticgpu.io/qgpureclaimPolicy: RetaineGPUBindingMode: Immediate
创建 ElasticGPUClaim 描述对 qGPU 资源的申领,`tke.cloud.tencent.com/qgpu-core`代表申请 10% 的 GPU 算力,`tke.cloud.tencent.com/qgpu-memory`代表申请 4GB 显存。
apiVersion: elasticgpu.io/v1alphakind: ElasticGPUClaimmetadata:name: qgpu-egpucspec:storageClassName: qgpu-classresources:requests:tke.cloud.tencent.com/qgpu-core: 10tke.cloud.tencent.com/qgpu-memory: 4GB
用户在创建 Pod 时指定 ElasticGPUClaim 完成 qGPU 资源申领。
apiVersion: v1kind: Podmetadata:name: qgpu-podannotations:elasticgpu.io/egpuc-<container-name>: qgpu-egpucspec:containers:- name: test
05
总结
Kubernetes通过Device Plugin机制对GPU进行管理,使用GPU厂商提供的Device Plugin插件,即可在集群中申请使用GPU资源。对于需要共享GPU算力,并且不考虑资源隔离的场景,可考虑使用开源的GPU Share Device Plugin插件。cGPU、qGPU、vCUDA等方案在支持共享GPU算力的同时,提供了资源隔离的能力,企业可根据需求进行选择。
Elastic GPU通过扩展定义CRD,对GPU资源进行了抽象,能较好的支持gpu share、cGPU、qGPU、vCUDA等多种技术,是一种非常好的云原生方式管理GPU思路。目前社区只适配了qGPU,其他技术如gpu share目前需要自行完成适配。
参考文献
[1]https://kubernetes.io/zh-cn/docs/concepts/extend-kubernetes/compute-storage-net/device-plugins/
[2]https://kubernetes.io/zh-cn/docs/tasks/manage-gpus/scheduling-gpus/
[3]https://www.jianshu.com/p/085d8ba3de95
[4]https://xie.infoq.cn/article/32b6e04e53419c35465acc699
[5]https://blog.csdn.net/yunxiao6/article/details/124290478
[6] https://blog.csdn.net/daocaokafei/article/details/117675080
点击【阅读原文】到达 Kubernetes 网站了解更多。
▲ 点击上方卡片关注K8s技术圈,掌握前沿云原生技术




