
本文根据杨立明老师在【第十三届中国数据库技术大会(DTCC2022)】线上演讲内容整理而成。
本文摘要:存储计算分离架构是云原生技术在业务落地的底层重要支撑技术之一,本次分享将介绍美团基础技术部存储团队在存储计算分离架构上的一些探索,重点是介绍美团的分布式存储底座MStore的技术架构,以及基于MStore建设其他PaaS组件和业务系统的一些思考和实践,帮助业务系统实现存储计算分离架构的落地,提升整体系统的扩展能力。
云原生简述
云原生技术使组织能够在新式动态环境(如公有云、私有云和混合云)中构建和运行可缩放的应用程序。容器、服务网格、微服务、不可变基础结构和声明性API便是此方法的范例。
这些技术实现了可复原、可管理且可观察的松散耦合系统。它们与强大的自动化相结合,使工程师能够在尽量减少工作量的情况下,以可预测的方式频繁地进行具有重大影响力的更改。——“云原生计算基金会”
总结来说,云原生技术具有敏捷性、灵活性、可靠性、可伸缩等特点,为企业提供了巨大的生产力,这也是公司近几年基础架构的迭代方向。
存储计算分离与云原生
当前,美团基础架构为存算一体架构,存储系统正面临如下问题:
存储扩展能力弱:在计算资源达到瓶颈需要扩容时,仍然需要迁移数据,迁移数据的时间跟数据量线性相关,所以,对于数据量较大的业务,扩容操作时间会很长。
机器成本高:存储计算资源耦合在一起,如果集群因为CPU计算能力达到瓶颈,我们就需要扩容,而往往这时节点的硬盘空间还很空闲。反之亦然,存储和计算资源经常会有一方存在机器资源浪费。
重复研发和运维成本高:这些存储组件基本上要考虑副本冗余、副本数据一致性、数据正确性校验,副本缺失补副本,扩容缩容等问题,因此存在着重复研发和运维问题。
不能很好的满足业务多样化需求:比如我们现在需要提供一个分布式文件系统服务,基本上我们需要从零开始研发,研发进度会很慢,不能很好的满足业务的需要。
以上这些问题阻碍了公司云原生的建设,因此,我们设计并建设了存储与计算分离的系统,来更好的满足云原生的迭代。
存算分离架构的优势和挑战
优势
扩展能力强:上层存储服务模块实现无状态化设计,可实现秒级扩缩容,无需数据迁移。
产品快速迭代:基于底座,可以最大程度复用其通用存储能力,来适应业务需求,快速开发出新的存储产品
降本增效:存储计算分离,避免了集群的存储、计算资源错配造成的资源浪费。统一底座服务使得上层存储无需重复研发数据分布、副本、容灾等机制,大幅降低研发成本。
挑战:
稳定性:作为其他存储底层的底座存储,一旦出现稳定性问题,将会影响其他所有存储服务,进而影响到上层业务。
性能:分层架构后,相对于存算一体的服务,增加了一跳的网络延迟。存储底座的吞吐很大程度上也决定了上层存储服务的吞吐。
Mstore总体介绍
针对上述优势和挑战,最终我们采用了分布式存储底座MStore的技术架构。MStore设计目标是为各种存储服务抽象出公共底座,提供似Posix的简单文件接口,对接块存储系统、文件存储系统、对象存储、表格存储、数据库、大数据等业务。

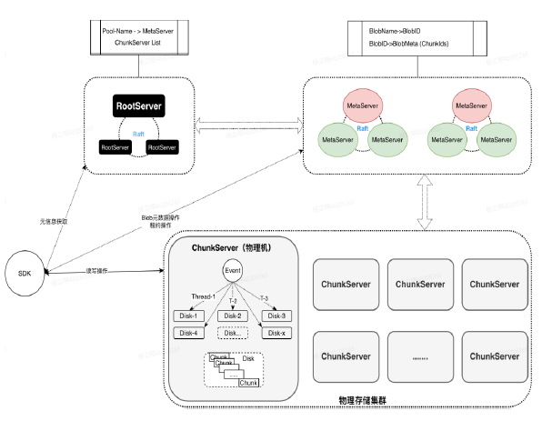
Mstore整体架构
MStore存储系统有4个子系统:RootServer、MetaServer、ChunkServer、SDK。
RootServer:集群的入口,管理着整个集群中资源信息,包括MetaServer、ChunkServer、磁盘等信息。
MetaServer:管理着用户数据的元信息,包括Blob、Blob由哪些Chunk构成,Chunk和ChunkServer的映射关系等。MetaServer在集群中可以有多组,使得元信息管理能水平扩展。
ChunkServer:用户数据存储服务,对用户数据的序列化存储、校验。接受用户读写请求,接受MetaServer数据复制、负载均衡等请求。
SDK:提供给用户的Library,用户可以通过链接这个Library访问MStore的存储服务,类文件系统API。

Mstore的Blob
Blob是Mstore提供给用户使用的对象,类似于文件。Blob是由多个Chunk组成,以便将Blob做分布式存储,Chunk的大小默认为64M。

为了满足不用的应用场景,目前我们提供两种类型的Blob,LogBlob用于支持追加写、ExtentBlob用于支持随机写。系统通常是将数据写到LogBlob,然后后台回刷到ExtentBlob。

Mstore元数据

Mstore资源管理

Mstore资源控制
PhysicalPool是物理磁盘的集合,一个集群可以包含多个物理Pool,一般一个Pool中的资源规格是一样的。
LogicalPool是对物理资源上的逻辑划分,一个物理Pool中可以创建多个逻辑Pool。
LogicalPool概念是暴露给用户的,用户可以根据自己的需要对业务做逻辑Pool的划分。
LogicalPool为单位定义QoS,包括服务能力的上限、下限、权重等。

Mstore用户数据

Mstore星型写
控制流方向,SDK不会频繁和RootServer和MetaServer交互,只有在申请新Chunk是才去交互。
数据流方向,SDK采用并发同步写三副本的方式,保证数据强一致,架构上更简单,相比Raft等共识协议减少了网络一跳,降低延迟。
星型写不支持多点,上层服务需要控制对其数据的多点读写请求。
快速切换技术,在星型写三副本失败时,不需要马上修复数据,通过快速重定向到新的三副本使得故障瞬间恢复。

Mstore一次IO技术


对磁盘存储格式的优化设计,使得每次磁盘请求只产生一次IO,这是性能优于Ceph的原因。
用户请求边界保存在存储格式的Header结构中,使得异常恢复时能区分请求的边界,实现写请求的原子性。
此外存储格式的Header中还保存了数据的CRC信息,保证数据的正确性。
Mstore——存储格式Header
存储格式Header包含以下字段:
1.prev_size前一个请求的size

Mstore数据版本

Mstore数据读写规则
Blob只能单点写,通过租约机制做互斥。
Blob支持多点读,由用户负责同步多个节点的版本。

Mstore可观测性

Mstore的Run To Complete线程模型

为了增加系统并发度,RTC模型仍然是多线程的。不需要互斥的请求(Req1),在本线程执行完毕。
需要互斥的请求(Req2、Req3、Req4),这些请求由第一个请求所在线程处理。程序保持简单,模块从上到下以同步的方式调用。
利用C++的RAII技术,在请求析构过程回调执行链表下一个请求,将异步动作收敛在一处。
Mstore的裸盘系统

基于以上结论,我们研发了用户态文件系统(裸盘系统),它设计成针对Blob特点的磁盘管理方式,简单、高效。我们在裸盘系统下抽象出BlockDevice层,使其能适配不同的设备,如SPDK、IOuring等。目前我们使用SPDK作为磁盘驱动,实现ChunkServer全栈用户态。
裸盘系统的元数据包括,SuperBlock区、BlockTable区、ChunkTable区,Padding区是预留的未使用空间,剩下的是数据区。
SuperBlock区:裸盘系统的整体信息,磁盘号、是否格式化、Block数量、Chunk数量等。
BlockTable区:记录系统数据块的分配情况。
ChunkTable区:记录系统Chunk的分配情况。
Chunk在创建时候在ChunkTable申请一个存储区域,记录Chunk的元信息,删除Chunk的时候归还这块区域给ChunkTable。
Chunk在写入数据的时候会在BlockTable里面申请一个Block,删除Chunk的时候会把Chunk的所有Block归还给BlockTable。
Chunk的Block按照写入的顺序以邻接表的形式保存在BlockTable中。
Mstore的系统延迟

Mstore的系统吞吐

Mstore测试体系

Mstore落地情况


EBS系统(块存储)是应用在MStore的第一个项目。EBS有4个子系统:BlockMaster、BlockServer、Client、SnapshotServer。
BlockMaster:块服务的管理节点,维护块设备的元信息,分配BlockServer。简称BM。
BlockServer:块服务的数据处理节点,接收块设备的所有IO。简称BS。
Client:块设备的客户端。
SnapshotServer:块服务的快照服务器。简称SS。
业界对标:


每个Segment又划分成多个Entry,每个Entry对应MStore的一个ExtentBlob。
这样组织数据的好处是:
1、将多个Entry的随机写转化成一路顺序写,起到group commit的作用。
2、每个Entry对应一个ExtentBlob,这样多个Entry之间没有联系,回刷能并行执行。
3、在读取的时候如果一个请求跨越几个Entry,这几个Entry之间也可以并发的去读。

BlockServer处理请求先将数据写入WAL之后回刷到Entry里面,为了保证回刷前的数据可读到,需要在WAL之上建立索引。
索引是全内存缓存的,索引结构由UpdateTable+BaseTable组成。UpdateTable是可以读写的(Mutable),BaseTable是只读的(Immutable)。
定期做Checkpoint有利于系统重启快速恢复,会生成一个新的SecondaryUpdateTable,旧的UpdateTable变为只读,和原来的BaseTable合并生成一个新的BaseTable。
这么设计索引的好处是,BlockServer的操作都针对只读的BaseTable操作,简化程序处理,减少操作BaseTable的锁竞争,有利于性能。

BlockServer会定期把WAL的数据回刷到Entry里面,按照LogBlob从头到尾顺序回刷。实现过程要注意几个时间点,才能保证各子系统能正确工作:
1、最旧的Log点、2、Dump的起始点、3、Dump的结束点、4、索引Checkpoint点、5、最新Log点。时间顺序:1<=2<=3<=4<=5。
Log回收区:【最旧的Log点,Dump的起始点),这个区间的Log可以随时被回收掉。
Dump数据区:【Dump的起始点,Dump的结束点),这个区间是Dump操作正在作用的区间。
索引BaseTable表示的区间:【最旧的Log点,Checkpoint点),这个区间表示Checkpoint点之前的所有数据的索引,涉及WAL+Entry。
索引UpdateTable表示的区间:【Checkpoint点,最新Log点),这个区间表示Checkpoint点之后的所有数据的索引,只涉及WAL。
|嘉宾介绍|

美团存储技术中心技术专家
专注于kv存储、数据库、存储等领域的研发工作,曾就职于京东、百度、头条等互联网公司。于2020年加入美团,致力于美团新一代统一存储MStore的建设工作。







