暂无图片
暂无图片
暂无图片
暂无图片
暂无图片

【数据库巡检】支持Oracle、MySQL、MSSQL、PG等20种数据库

DB宝 2023-06-01
1464

一、巡检脚本简介

该套数据库巡检脚本多数为纯SQL脚本开发,如下所示:


  • 目前一共包含30个脚本,若脚本的扩展名为“.sql”则表示该脚本为sql脚本;若脚本的扩展名为“.pl”则表示该脚本为perl脚本;若脚本的扩展名为“.sh”则表示该脚本为shell脚本。

  • 对于Oracle的SQL脚本而言,脚本DB_Oracle_HC_lhr_v7.0.0_10g.sql适用于Oracle 10g数据库,脚本DB_Oracle_HC_lhr_v7.0.0_11g.sql适用于Oracle 11g的数据库,脚本DB_Oracle_HC_lhr_v7.0.0_12c.sql适用于Oracle 12c及其以上版本,这3个脚本都是只读版本,这3个脚本只会对数据库做查询操作,不会做DML和DDL操作,这也是很多朋友所期待的功能。

  • 脚本DB_OS_HC_lhr_v7.0.0.pl是perl脚本,执行后会对OS的信息进行收集,并且输出到html中。脚本DB_OS_HC_lhr_v7.0.0.sh是shell脚本,执行后会对OS的信息进行收集。

  • 脚本DB_MySQL_HC_lhr_v7.0.0.sql是MySQL脚本,执行后会产生MySQL的健康检查html报告,该脚本为只读脚本。该脚本也适用于mariadb数据库。

  • 脚本DB_SQLServer_HC_lhr_v7.0.0_2005.sql和DB_SQLServer_HC_lhr_v7.0.0_2008R2.sql是SQL Server脚本,存在部分DDL和DML操作,执行后会产生SQL Server的健康检查html报告。脚本DB_SQLServer_HC_lhr_v7.0.0_2005.sql最低支持2005版本,而脚本DB_SQLServer_HC_lhr_v7.0.0_2008R2.sql最低支持2008R2版本。

  • 脚本DB_PG_HC_lhr_v7.0.0.sql是PG数据库脚本,执行后会产生PostgreSQL数据库的健康检查html报告。

  • 脚本DB_GP_HC_lhr_v7.0.0.sql是Greenplum数据库脚本,执行后会产生Greenplum数据库的健康检查html报告。

  • 脚本DB_DM_HC_lhr_v7.0.0是达梦数据库脚本,执行后会产生达梦数据库的健康检查html报告。

  • 脚本DB_TiDB_HC_lhr_v7.0.0.sql是TiDB数据库脚本,执行后会产生TiDB数据库的健康检查html报告。

  • 脚本DB_openGauss_HC_lhr_v7.0.0.sql是openGauss数据库脚本,执行后会产生openGauss数据库的健康检查html报告。

  • 脚本DB_DB2_HC_lhr_v7.0.0.sql是DB2数据库脚本,执行后会产生DB2数据库的健康检查html报告。

  • 脚本DB_OceanBase_HC_lhr_v7.0.0.sql是DB2数据库脚本,执行后会产生OceanBase数据库的健康检查html报告。

  • 脚本DB_kingbase_HC_lhr_v7.0.0.sql是人大金仓数据库脚本,执行后会产生人大金仓数据库的健康检查html报告。

  • 脚本DB_GreatDB_HC_lhr_v7.0.0.sql是万里GreatDB数据库脚本,执行后会产生万里GreatDB数据库的健康检查html报告。

  • 脚本DB_TBase_HC_lhr_v7.0.0.sql是TDSQL_for_PG(原 TBase)数据库脚本,执行后会产生TDSQL_for_PG(原 TBase)数据库的健康检查html报告。

  • 脚本DB_MogDB_HC_lhr_v7.0.0.sql是MogDB数据库脚本,执行后会产生云和恩墨MogDB数据库的健康检查html报告。

  • 脚本DB_OushuDB_HC_lhr_v7.0.0.sql是OushuDB数据库脚本,执行后会产生OushuDB数据库的健康检查html报告。

  • 脚本DB_PolarDB_for_PG_HC_lhr_v7.0.0.sql是PolarDB_for_PG数据库脚本,执行后会产生PolarDB_for_PG数据库的健康检查html报告。

  • 脚本DB_OSCAR_HC_lhr_v7.0.0.sql是神舟通用数据库脚本,执行后会产生神通数据库的健康检查html报告。

  • 脚本DB_GBase8a_HC_lhr_v7.0.0.sql是南大通用GBase 8a数据库脚本,执行后会产生南大通用GBase 8a数据库的健康检查html报告。

  • 脚本DB_GBase8c_HC_lhr_v7.0.0.sql是南大通用GBase 8c数据库脚本,执行后会产生南大通用GBase 8c数据库的健康检查html报告。

  • 脚本DB_StarRocks_HC_lhr_v7.0.0.sql是StarRocks数据库脚本,执行后会产生StarRocks数据库的健康检查html报告。

  • 脚本DB_YMatrix_HC_lhr_v7.0.0.sql是matrixdb数据库脚本,执行后会产生YMatrix数据库的健康检查html报告。

二、巡检脚本特点

1、可以巡检Oracle、MySQL(包括Mariadb)、SQL Server、PostgreSQL、Greenplum、OceanBase、TiDB、openGauss、DB2、达梦、人大金仓、万里GreatDB、TDSQL_for_PG(原 TBase)、MogDB、OushuDB、PolarDB_for_PG、神通、南大通用GBase 8a+8c、StarRocks、YMatrix
20种数据库,也可以巡检Linux操作系统(后续会免费逐步增加MongoDB、Redis等数据库)

2、脚本为绿色版、免安装、纯SQL文本

3、跨平台,只要有sqlplus(Oracle)、mysql(MySQL、Mariadb、TiDB、OceanBase、万里GreatDB、南大通用GBase 8a、StarRocks)、sqlcmd(SSMS、Navicat皆可)、psql(PG、Greenplum、openGauss、人大金仓、TBase、MogDB、OushuDB、PolarDB_for_PG、南大通用GBase 8c、YMatrix)、gsql(openGauss、GaussDB、MogDB、南大通用GBase 8c)、disql(国产达梦)、db2(DB2数据库)、obclient(OceanBase)、ksql(人大金仓)、isql(神舟通用)、gccli(南大通用GBase 8a)
环境即可运行脚本

4、脚本内容可视化,可以看到脚本内容,因此可供学习数据库使用

5、兼容Oracle 10g、11g、12c、18c、19c、20c、21c等高版本Oracle数据库

6、对Oracle 10g、11g、12c、18c、19c、20c、21c等版本分别提供了只读版(只对数据库查询,不做DDL和DML操作)

7、MySQL最低支持5.5版本,小于5.5版本未进行测试

8、SQL Server最低支持2005版本

9、增删监控项非常方便,只需要提供相关SQL即可

10、一次购买,所有脚本终身免费升级

11、检查内容非常全面

12、针对每种数据库,只有1个SQL脚本,不存在嵌套调用脚本等其它问题

13、最终生成html文件格式的健康检查结果

14、Oracle数据库对巡检结果进行过滤,列出了数据库有问题的内容

15、对OS的信息提供了收集(单独脚本)

三、巡检结果展示

这里只列出部分结果,其它的详细内容可以参考:https://share.weiyun.com/5lb2U2M

1、Oracle数据库



鼠标经过相关连接时会有相应的解释,如下图所示:

该脚本检查的内容较多,所以我对结果进行了过滤,如下:

点击链接即可查看结果:

数据库基本信息一目了然:

其它不再列举。

2、MySQL数据库




其它不再列举。

3、SQL Server数据库



其它不再列举。

4、PG数据库

其它不再列举。

5、达梦数据库







其它不再列举。

6、TiDB数据库

其它不再列举。

7、openGauss数据库

其它不再列举。

8、DB2数据库



其它不再列举。

9、OceanBase数据库

10、OS信息

其它不再列举。

11、Greenplum数据库

其它不再列举。

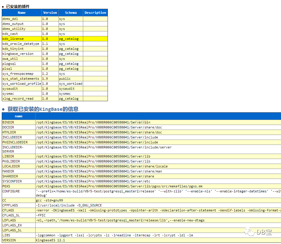
12、人大金仓数据库

其它不再列举。

13、万里GreatDB数据库

其它不再列举。


14、TDSQL for PostgreSQL(原 TBase)数据库




其它不再列举。


15、MogDB数据库


16、OushuDB数据库


其它不再列举。

17、PolarDB_for_PG数据库

其它不再列举。

18、神通数据库



其它不再列举。


19、南大通用GBase

这里只列出部分结果,其它的详细内容可以参考:https://share.weiyun.com/5lb2U2M

GBase 8a

其它不再列举。

GBase 8c

其它不再列举。


20、StarRocks数据库

其它不再截图。

21、YMatrix数据库

其它不再截图。



四、脚本运行方式


1、Oracle数据库

只要有sqlplus的客户端即可。

为了防止乱码,需要先配置环境变量。

1# Linux环境设置
2export LANG=en_US.GB2312
3export NLS_LANG=AMERICAN_AMERICA.ZHS16GBK
4
5# Windows环境配置
6set NLS_LANG=AMERICAN_AMERICA.ZHS16GBK

服务器端直接运行:

1sqlplus / as sysdba @DB_Oracle_HC_lhr_v7.0.0_12c.sql

sqlplus客户端运行:

1sqlplus sys/lhr@192.168.59.130:1521/orcl as sysdba @DB_Oracle_HC_lhr_v7.0.0_12c.sql

注意事项

1、若脚本卡在告警日志部分,则可以考虑使用精简版

1DB_Oracle_HC_lhr_v7.0.0_11g_精简版.sql
2DB_Oracle_HC_lhr_v7.0.0_12c_精简版.sql

2、MySQL(Mariadb)数据库

只要有mysql客户端即可,使用MariaDB的客户端也可以,如下:

1mysql -uroot -plhr -P3306 -s -f <  DB_MySQL_HC_lhr_v7.0.0.sql  > lhr_mysql_check.html

该脚本也适用于mariadb数据库

注意:

由于版本问题,如下的报错请忽略,不影响最终的结果:

  1C:\Users\lhrxxt>mysql -uroot -plhr -h192.168.1.35 -P3415 -s -f < D:\DB_MySQL_HC_lhr_v7.0.0.sql > d:\tmp.html
2mysql: [Warning] Using a password on the command line interface can be insecure.
3ERROR 1193 (HY000) at line 159: Unknown system variable 'show_compatibility_56'
4ERROR 1146 (42S02) at line 205: Table 'performance_schema.global_variables' doesn't exist
5ERROR 1193 (HY000) at line 370: Unknown system variable 'innodb_page_size'
6ERROR 1146 (42S02) at line 509: Table 'performance_schema.global_variables' doesn't exist
7ERROR 1146 (42S02) at line 546: Table 'performance_schema.hosts' doesn't exist
8ERROR 1054 (42S22) at line 634: Unknown column 'a.type' in 'where clause'
9ERROR 1054 (42S22) at line 662: Unknown column 'a.type' in 'where clause'
10ERROR 1054 (42S22) at line 732: Unknown column 'trx_is_read_only' in 'field list'
11ERROR 1146 (42S02) at line 811: Table 'performance_schema.metadata_locks' doesn't exist
12ERROR 1146 (42S02) at line 872: Table 'performance_schema.metadata_locks' doesn't exist
13ERROR 1146 (42S02) at line 905: Table 'sys.processlist' doesn't exist
14ERROR 1146 (42S02) at line 919: Table 'sys.schema_table_lock_waits' doesn't exist
15ERROR 1146 (42S02) at line 940: Table 'performance_schema.global_status' doesn't exist
16ERROR 1146 (42S02) at line 979: Table 'performance_schema.events_stages_current' doesn't exist
17ERROR 1146 (42S02) at line 995: Table 'performance_schema.events_statements_summary_by_digest' doesn't exist
18ERROR 1146 (42S02) at line 1027: Table 'sys.session' doesn't exist
19ERROR 1146 (42S02) at line 1040: Table 'sys.session' doesn't exist
20ERROR 1146 (42S02) at line 1053: Table 'performance_schema.events_statements_summary_by_digest' doesn't exist
21ERROR 1146 (42S02) at line 1080: Table 'sys.statement_analysis' doesn't exist
22ERROR 1146 (42S02) at line 1096: Table 'performance_schema.events_statements_summary_by_digest' doesn't exist
23ERROR 1146 (42S02) at line 1149: Table 'sys.statement_analysis' doesn't exist
24ERROR 1146 (42S02) at line 1165: Table 'performance_schema.table_io_waits_summary_by_index_usage' doesn't exist
25ERROR 1146 (42S02) at line 1187: Table 'performance_schema.events_statements_summary_by_digest' doesn't exist
26ERROR 1146 (42S02) at line 1222: Table 'performance_schema.events_statements_summary_by_digest' doesn't exist
27ERROR 1146 (42S02) at line 1276: Table 'sys.schema_unused_indexes' doesn't exist
28ERROR 1146 (42S02) at line 1295: Table 'mysql.innodb_index_stats' doesn't exist
29ERROR 1146 (42S02) at line 1349: Table 'performance_schema.global_variables' doesn't exist
30ERROR 1146 (42S02) at line 1386: Table 'performance_schema.global_status' doesn't exist
31ERROR 1054 (42S22) at line 1411: Unknown column 'a.PROCESSLIST_COMMAND' in 'where clause'
32ERROR 1146 (42S02) at line 1470: Table 'performance_schema.replication_group_members' doesn't exist
33ERROR 1146 (42S02) at line 1514: Table 'performance_schema.replication_connection_configuration' doesn't exist
34ERROR 1146 (42S02) at line 1539: Table 'performance_schema.clone_status' doesn't exist
35ERROR 1146 (42S02) at line 1550: Table 'performance_schema.clone_progress' doesn't exist
36ERROR 1146 (42S02) at line 1619: Table 'performance_schema.global_status' doesn't exist
37
38C:\Users\lhrxxt>mysql -uroot -plhr -h192.168.1.35 -P3416 -s -f < D:\DB_MySQL_HC_lhr_v7.0.0.sql > d:\tmp.html
39mysql: [Warning] Using a password on the command line interface can be insecure.
40ERROR 1193 (HY000) at line 159: Unknown system variable 'show_compatibility_56'
41ERROR 1146 (42S02) at line 205: Table 'performance_schema.global_variables' doesn't exist
42ERROR 1146 (42S02) at line 509: Table 'performance_schema.global_variables' doesn't exist
43ERROR 1054 (42S22) at line 634: Unknown column 'HISTORY' in 'field list'
44ERROR 1054 (42S22) at line 662: Unknown column 'HISTORY' in 'field list'
45ERROR 1146 (42S02) at line 811: Table 'performance_schema.metadata_locks' doesn't exist
46ERROR 1146 (42S02) at line 872: Table 'performance_schema.metadata_locks' doesn't exist
47ERROR 1146 (42S02) at line 905: Table 'sys.processlist' doesn't exist
48ERROR 1146 (42S02) at line 919: Table 'sys.schema_table_lock_waits' doesn't exist
49ERROR 1146 (42S02) at line 940: Table 'performance_schema.global_status' doesn't exist
50ERROR 1054 (42S22) at line 979: Unknown column 'WORK_COMPLETED' in 'field list'
51ERROR 1146 (42S02) at line 995: Table 'sys.x$ps_digest_95th_percentile_by_avg_us' doesn't exist
52ERROR 1146 (42S02) at line 1027: Table 'sys.session' doesn't exist
53ERROR 1146 (42S02) at line 1040: Table 'sys.session' doesn't exist
54ERROR 1305 (42000) at line 1053: FUNCTION sys.format_statement does not exist
55ERROR 1146 (42S02) at line 1080: Table 'sys.statement_analysis' doesn't exist
56ERROR 1305 (42000) at line 1096: FUNCTION sys.format_statement does not exist
57ERROR 1146 (42S02) at line 1149: Table 'sys.statement_analysis' doesn't exist
58ERROR 1305 (42000) at line 1165: FUNCTION sys.format_time does not exist
59ERROR 1305 (42000) at line 1187: FUNCTION sys.format_statement does not exist
60ERROR 1305 (42000) at line 1222: FUNCTION sys.format_statement does not exist
61ERROR 1146 (42S02) at line 1276: Table 'sys.schema_unused_indexes' doesn't exist
62ERROR 1146 (42S02) at line 1349: Table 'performance_schema.global_variables' doesn't exist
63ERROR 1146 (42S02) at line 1386: Table 'performance_schema.global_status' doesn't exist
64ERROR 1054 (42S22) at line 1411: Unknown column 'HISTORY' in 'field list'
65ERROR 1146 (42S02) at line 1470: Table 'performance_schema.replication_group_members' doesn't exist
66ERROR 1146 (42S02) at line 1514: Table 'performance_schema.replication_connection_configuration' doesn't exist
67ERROR 1146 (42S02) at line 1539: Table 'performance_schema.clone_status' doesn't exist
68ERROR 1146 (42S02) at line 1550: Table 'performance_schema.clone_progress' doesn't exist
69ERROR 1146 (42S02) at line 1619: Table 'performance_schema.global_status' doesn't exist
70
71C:\Users\lhrxxt>mysql -uroot -plhr -h192.168.1.35 -P3418 -s -f < D:\DB_MySQL_HC_lhr_v7.0.0.sql > d:\tmp.html
72mysql: [Warning] Using a password on the command line interface can be insecure.
73ERROR 1193 (HY000) at line 159: Unknown system variable 'show_compatibility_56'
74ERROR 1109 (42S02) at line 214: Unknown table 'GLOBAL_VARIABLES' in information_schema
75ERROR 1109 (42S02) at line 518: Unknown table 'GLOBAL_VARIABLES' in information_schema
76ERROR 1109 (42S02) at line 699: Unknown table 'INNODB_LOCKS' in information_schema
77ERROR 1109 (42S02) at line 719: Unknown table 'INNODB_LOCK_WAITS' in information_schema
78ERROR 1109 (42S02) at line 747: Unknown table 'INNODB_LOCK_WAITS' in information_schema
79ERROR 1109 (42S02) at line 949: Unknown table 'GLOBAL_STATUS' in information_schema
80ERROR 1109 (42S02) at line 1358: Unknown table 'GLOBAL_VARIABLES' in information_schema
81ERROR 1109 (42S02) at line 1395: Unknown table 'GLOBAL_STATUS' in information_schema
82ERROR 1146 (42S02) at line 1539: Table 'performance_schema.clone_status' doesn't exist
83ERROR 1146 (42S02) at line 1550: Table 'performance_schema.clone_progress' doesn't exist
84ERROR 1109 (42S02) at line 1628: Unknown table 'GLOBAL_STATUS' in information_schema
85
86C:\Users\lhrxxt> mysql -uroot -plhr -h192.168.1.35 -P3419 -s -f < DB_MySQL_HC_lhr_v7.0.0.sql > mariadb.html
87ERROR 1193 (HY000) at line 159: Unknown system variable 'show_compatibility_56'
88ERROR 1146 (42S02) at line 205: Table 'performance_schema.global_variables' doesn't exist
89ERROR 1146 (42S02) at line 509: Table 'performance_schema.global_variables' doesn't exist
90ERROR 1054 (42S22) at line 732: Unknown column 'trx_adaptive_hash_latched' in 'field list'
91ERROR 1146 (42S02) at line 905: Table 'sys.processlist' doesn't exist
92ERROR 1146 (42S02) at line 919: Table 'sys.schema_table_lock_waits' doesn't exist
93ERROR 1146 (42S02) at line 995: Table 'sys.x$ps_digest_95th_percentile_by_avg_us' doesn't exist
94ERROR 1146 (42S02) at line 1027: Table 'sys.session' doesn't exist
95ERROR 1146 (42S02) at line 1040: Table 'sys.session' doesn't exist
96ERROR 1305 (42000) at line 1053: FUNCTION sys.format_statement does not exist
97ERROR 1146 (42S02) at line 1080: Table 'sys.statement_analysis' doesn't exist
98ERROR 1305 (42000) at line 1096: FUNCTION sys.format_statement does not exist
99ERROR 1146 (42S02) at line 1149: Table 'sys.statement_analysis' doesn't exist
100ERROR 1305 (42000) at line 1165: FUNCTION sys.format_time does not exist
101ERROR 1305 (42000) at line 1187: FUNCTION sys.format_statement does not exist
102ERROR 1305 (42000) at line 1222: FUNCTION sys.format_statement does not exist
103ERROR 1146 (42S02) at line 1276: Table 'sys.schema_unused_indexes' doesn't exist
104ERROR 1146 (42S02) at line 1349: Table 'performance_schema.global_variables' doesn't exist
105ERROR 1146 (42S02) at line 1470: Table 'performance_schema.replication_group_members' doesn't exist
106ERROR 1146 (42S02) at line 1514: Table 'performance_schema.replication_connection_status' doesn't exist
107ERROR 1146 (42S02) at line 1539: Table 'performance_schema.clone_status' doesn't exist
108ERROR 1146 (42S02) at line 1550: Table 'performance_schema.clone_progress' doesn't exist

3、SQL Server数据库

脚本DB_SQLServer_HC_lhr_v7.0.0_2005.sql和DB_SQLServer_HC_lhr_v7.0.0_2008R2.sql是SQL Server脚本,存在部分DDL和DML操作,执行后会产生SQL Server的健康检查html报告。脚本DB_SQLServer_HC_lhr_v7.0.0_2005.sql最低支持2005版本,而脚本DB_SQLServer_HC_lhr_v7.0.0_2008R2.sql最低支持2008R2版本。

3.1、命令行方式

1-- 在本机直接运行
2sqlcmd -d tempdb -y 0 -m 1 -i D:\DB_SQLServer_HC_lhr_v7.0.0_2008R2.sql -o D:\SQLServer_CHECK_LHR_20210914.html
3
4-- 远程运行
5sqlcmd -S 192.168.1.28 -U sa -P lhr -d tempdb -y 0 -m 1 -i D:\DB_SQLServer_HC_lhr_v7.0.0_2008R2.sql -o D:\SQLServer_CHECK_LHR_20210914.html

3.2、SSMS图形界面

需要使用SQL Server Management Studio (SSMS)或Navicat for SQLServer客户端软件,直接运行脚本,然后将输出结果保存为html文件即可。

乱码问题

若是有乱码,需要将连接到的数据库配置为Chinese_PRC_BIN
排序规则,然后重新运行脚本:

1-- 修改lhrdb数据库的排序规则
2alter database lhrdb COLLATE Chinese_PRC_BIN
3
4-- 然后脚本的第8行修改为
5use lhrdb;

4、PostgreSQL数据库

需要有psql客户端,运行方式如下:

1psql -U postgres -h 192.168.8.8 -p 54324 -d postgres -W -H -q -f D:\DB_PG_HC_lhr_v7.0.0.sql > d:\lhr_PG_check.html

输入密码,回车即可。

注意:

1、该脚本的字符集为utf8,若修改文件内容请使用utf8格式打开该文件。

2、巡检内容“WAL日志切换频率(需要手动修改脚本路径)”部分的“/pg13/pgdata/pg_wal
”路径需要手动修改为自己环境真实的路径,否则会报错:ERROR: absolute path not allowed

注意:

由于用户环境的版本或插件问题,如下的报错请忽略,不影响最终的结果:

 1[pg94@lhrpgall ~]$ psql -W -H -f DB_PG_HC_lhr_v7.0.0.sql  >  d:\lhr_PG_check.html        
2Password: 
3psql:DB_PG_HC_lhr_v7.0.0.sql:291: ERROR:  column p.prokind does not exist
4LINE 2:  CASE p.prokind
5              ^
6psql:DB_PG_HC_lhr_v7.0.0.sql:359: ERROR:  column "total_exec_time" does not exist
7LINE 3:       round(total_exec_time::numeric, 2) AS total_time,
8                    ^
9psql:DB_PG_HC_lhr_v7.0.0.sql:368: ERROR:  column "mean_time" does not exist
10LINE 4:       round(mean_time::numeric, 2) AS mean_time,
11                    ^
12psql:DB_PG_HC_lhr_v7.0.0.sql:385: ERROR:  column "total_exec_time" does not exist
13LINE 3:       round(total_exec_time::numeric, 2) AS total_time,
14                    ^
15psql:DB_PG_HC_lhr_v7.0.0.sql:401: ERROR:  pg_stat_statements must be loaded via shared_preload_libraries                    
16
17psql:DB_PG_HC_lhr_v7.0.0.sql:423: ERROR:  relation "pg_stat_wal_receiver" does not exist
18LINE 1: select * from pg_stat_wal_receiver;
19                      ^
20psql:DB_PG_HC_lhr_v7.0.0.sql:430: ERROR:  function pg_current_wal_lsn() does not exist
21LINE 3:      pg_current_wal_lsn() AS A(c1)
22             ^
23HINT:  No function matches the given name and argument types. You might need to add explicit type casts.
24psql:DB_PG_HC_lhr_v7.0.0.sql:450: ERROR:  relation "pg_publication" does not exist
25LINE 1: select * from pg_publication;
26                      ^
27psql:DB_PG_HC_lhr_v7.0.0.sql:453: ERROR:  relation "pg_publication_tables" does not exist
28LINE 1: select * from pg_publication_tables;
29                      ^
30psql:DB_PG_HC_lhr_v7.0.0.sql:460: ERROR:  relation "pg_stat_subscription" does not exist
31LINE 1: select * from pg_stat_subscription;
32                      ^
33psql:DB_PG_HC_lhr_v7.0.0.sql:464: ERROR:  relation "pg_subscription" does not exist
34LINE 1: select * from pg_subscription;
35                      ^
36psql:DB_PG_HC_lhr_v7.0.0.sql:468: ERROR:  relation "pg_subscription_rel" does not exist
37LINE 1: select *,srrelid::regclass from pg_subscription_rel;
38                                        ^
39psql:DB_PG_HC_lhr_v7.0.0.sql:490: ERROR:  relation "pg_file_settings" does not exist
40LINE 1: select * from pg_file_settings;
41                      ^
42psql:DB_PG_HC_lhr_v7.0.0.sql:528: ERROR:  relation "pg_hba_file_rules" does not exist
43LINE 1: select * from pg_hba_file_rules;
44                      ^                      
45psql:DB_PG_HC_lhr_v7.0.0.sql:588: ERROR:  absolute path not allowed
46psql:DB_PG_HC_lhr_v7.0.0.sql:589: ERROR:  could not open directory "/pg13/pgdata/pg_wal": Permission denied
47psql:DB_PG_HC_lhr_v7.0.0.sql:666: ERROR:  relation "pg_config" does not exist
48LINE 1: SELECT * FROM pg_config ;
49                      ^

5、达梦数据库

在Windows下运行:

1disql -S SYSDBA/SYSDBA@192.168.1.35 `d:\DB_DM_HC_lhr_v7.0.0.sql

在Linux下运行:

1disql -S SYSDBA/SYSDBA \`/home/dmdba/DB_DM_HC_lhr_v7.0.0.sql > /dev/null

注意:

1、若不能出结果,则多半是字符集的问题,请将脚本修改为UTF8格式的文件(或使用DB_DM_HC_lhr_v7.0.0_utf8.sql
脚本),然后再运行脚本。

6、TiDB数据库

只要有mysql客户端即可,使用MariaDB的客户端也可以,如下:

1mysql -uroot -plhr -P4000 -s -f <  DB_TiDB_HC_lhr_v7.0.0.sql  > lhr_mysql_check.html

7、openGauss数据库

需要有华为的gsql客户端,或PostgreSQL数据库的psql客户端都可以,运行方式如下:

若是openGauss或华为的GaussDB数据库的gsql客户端,则执行:

1gsql -U gaussdb -h 192.168.8.8 -p 15432 -d postgres -W'lhr@123XXT' -H -f D:\DB_openGauss_HC_lhr_v7.0.0.sql > d:\openGauss_health_check.html

若是PostgreSQL数据库的psql客户端,则执行:

1psql -U gaussdb -h 192.168.8.8 -p 54324 -d postgres -W -H -f D:\DB_openGauss_HC_lhr_v7.0.0.sql > d:\openGauss_health_check.html

psql需要输入密码,回车即可。

注意:

1、该脚本的字符集为utf8,请使用utf8格式打开该文件。

2、建议使用omm用户在服务器本地跑脚本。

8、DB2数据库

需要有db2数据库客户端,运行方式如下:

① 客户端在Windows平台,连接到本地db2数据库:

1db2cmd
2db2 connect to lhrdb && db2 -txf D:\DB_DB2_HC_lhr_v7.0.0.sql >  d:\lhr_db2_health_check.html

② 客户端在Linux平台,连接到本地db2数据库:

1db2 connect to lhrdb; db2 -txf DB_DB2_HC_lhr_v7.0.0.sql > lhr_db2_health_check_`date +'%Y%m%d%H%M%S'`.html

③ 客户端在Windows平台,需要连接到远程的linux服务器:

1db2cmd
2db2 connect to test user db2inst1 using lhr && db2 -txf D:\DB_DB2_HC_lhr_v7.0.0.sql >  D:\lhr_db2_health_check.html

注意:

1、建议直接在服务端运行,因为个别巡检命令只支持在服务端运行。

2、该脚本只能对当前的数据库进行检测,若需要检查其它数据库,请重新跑脚本,并修改连接到的数据库名称,例如:db2 connect to test
;

9、OceanBase数据库

有mysql客户端或者obclient都可以,如下:

1-- 使用obclient客户端
2obclient -uroot@sys -p -h192.168.8.8 -P2883  -f --silent  <  DB_OceanBase_HC_lhr_v7.0.0.sql > lhr_OceanBase_check.html
3
4-- 使用mysql客户端
5mysql -uroot@sys -p -h192.168.8.8 -P2883  -f --silent  <  DB_OceanBase_HC_lhr_v7.0.0.sql > lhr_OceanBase_check.html

10、OS信息

操作系统信息的收集是perl脚本,运行方式如下所示。

 1[root@OCPLHR lhr]# ll
2total 28
3-rw-r--r-- 1 oracle oinstall 25791 Jul 10 17:15 DB_OS_HC_lhr_v7.0.0.pl
4[root@OCPLHR lhr]# perl DB_OS_HC_lhr_v7.0.0.pl 
5[root@OCPLHR lhr]# ll
6total 56
7-rw-r--r-- 1 oracle oinstall 25791 Jul 10 17:15 DB_OS_HC_lhr_v7.0.0.pl
8-rw-r--r-- 1 root   root     26289 Jul 10 17:19 LHR_OSCHECK_REPORT_OCPLHR_20190710171939.html
9[root@OCPLHR lhr]
10[root@OCPLHR lhr]# sh DB_OS_HC_lhr_v7.0.0.sh 
11检查结果:./HostDailyCheck--20220825.txt

若运行报如下的错误:

1[root@ecs-9b83 ~]# sh DB_OS_HC_lhr_v7.0.0.sh
2DB_OS_HC_lhr_v7.0.0.sh: line 9: $'\r': command not found
3: No such file or directorye 13: /etc/profile
4[root@ecs-9b83 ~]# chmod +x DB_OS_HC_lhr_v7.0.0.sh
5[root@ecs-9b83 ~]# ./DB_OS_HC_lhr_v7.0.0.sh       
6-bash: ./DB_OS_HC_lhr_v7.0.0.sh: /bin/bash^M: bad interpreter: No such file or directory

 

则需要使用dos2unix进行格式化:

1[root@ecs-9b83 ~]# dos2unix DB_OS_HC_lhr_v7.0.0.sh
2dos2unix: converting file DB_OS_HC_lhr_v7.0.0.sh to Unix format ...
3[root@ecs-9b83 ~]# ./DB_OS_HC_lhr_v7.0.0.sh 
4检查结果:./HostDailyCheck--20220825.txt

11、Greenplum数据库

和PostgreSQL数据库相似,需要有psql客户端,运行方式如下:

1psql -U gpadmin -h 192.168.8.8 -p 64340 -d lhrgpdb -W -H -f D:\DB_GP_HC_lhr_v7.0.0.sql > d:\a.html

输入密码,回车即可。

注意:

1、该脚本的字符集为utf8,请使用utf8格式打开该文件。

12、人大金仓

和PostgreSQL数据库相似,需要有psql客户端或者有人大金仓的ksql客户端都可以,运行方式如下:

1ksql -U kingbase -h 192.168.8.8 -p 54321 -d test -W -H -f D:\DB_kingbase_HC_lhr_v7.0.0.sql > d:\a.html
2psql -U kingbase -h 192.168.8.8 -p 54321 -d test -W -H -f D:\DB_kingbase_HC_lhr_v7.0.0.sql > d:\a.html

输入密码,回车即可。

注意:

1、该脚本的字符集为utf8,请使用utf8格式打开该文件。

13、万里GreatDB数据库

只要有mysql客户端即可,使用MariaDB的客户端也可以,如下:

1mysql -uroot -plhr -P3306 -s -f <  DB_GreatDB_HC_lhr_v7.0.0.sql  > lhr_GreatDB_check.html

14、TDSQL_for_PG(原 TBase)数据库

需要有psql客户端,运行方式如下:

1psql -U tbase -h 192.168.8.8 -p 30004 -d postgres -W -H -f D:\DB_TBase_HC_lhr_v7.0.0.sql > D:\TBase_health_check.html

输入密码,回车即可。

注意:

1、该脚本的字符集为utf8,请使用utf8格式打开该文件。

15、MogDB数据库

需要有华为的gsql客户端,或PostgreSQL数据库的psql客户端都可以,运行方式如下:

若是openGauss或华为的GaussDB数据库的gsql客户端,则执行:

1gsql -U lhr -h 192.168.8.8 -p 25432 -d postgres -W'lhr@123XXT' -H -f D:\DB_MogDB_HC_lhr_v7.0.0.sql > d:\MogDB_health_check.html

若是PostgreSQL数据库的psql客户端,则执行:

1psql -U lhr -h 192.168.8.8 -p 25432 -d postgres -W -H -f D:\DB_MogDB_HC_lhr_v7.0.0.sql > d:\MogDB_health_check.html

psql需要输入密码,回车即可。

注意:

1、该脚本的字符集为utf8,请使用utf8格式打开该文件。

2、建议使用omm用户在服务器本地跑脚本。

16、OushuDB数据库

需要有psql客户端,运行方式如下:

1psql -U gpadmin -h 192.168.8.8 -p 5432 -d postgres  -H -f D:\DB_OushuDB_HC_lhr_v7.0.0.sql > d:\DB_OushuDB_check.html

输入密码,回车即可。

注意:

1、该脚本的字符集为utf8,请使用utf8格式打开该文件。

17、PolarDB_for_PG数据库

需要有psql客户端,运行方式如下:

1psql -U postgres -h 192.168.8.8 -p 5432 -d postgres  -H -f D:\DB_PolarDB_for_PG_HC_lhr_v7.0.0.sql > d:\PolarDB_for_PG_health_check.html

输入密码,回车即可。

注意:

1、该脚本的字符集为utf8,请使用utf8格式打开该文件。

18、神通数据库

需要有神舟通用数据库的专用isql客户端,运行方式如下:

1isql -U sysdba/lhr -h 192.168.8.8 -p 2003 -q -t -f d:\DB_OSCAR_HC_lhr_v7.0.0.sql > d:\a.html

回车即可。

19、南大通用GBase

GBase 8a

只要有南大通用GBase 8a的默认客户端gccli或gbasemysql客户端即可,使用MariaDB的客户端也可以,如下:

1-- 使用gccli命令行
2gccli -uroot -plhr -h192.168.8.8 -P5258  -f -s  <  DB_GBase8a_HC_lhr_v7.0.0 > lhr_GBase8a_check.html
3
4-- 使用gbase命令行
5gbase -uroot -plhr -h192.168.8.8 -P5258  -f -s  <  DB_GBase8a_HC_lhr_v7.0.0 > lhr_GBase8a_check.html
6
7
8-- Windows上,可以使用MySQL客户端,使用5.7版本,否则会报错:ERROR 1043 (08S01): Bad handshake
9D:\db\MySQL\mysql-5.7.30-winx64\bin\mysql -uroot -plhr -h192.168.8.8 -P5258 -f -s  <  DB_GBase8a_HC_lhr_v7.0.0 > lhr_GBase8a_check.html

GBase 8c

需要有GBase 8c的gsql客户端,或PostgreSQL数据库的psql客户端都可以,运行方式如下:

若是GBase 8c或华为的GaussDB数据库的gsql客户端,则执行:

1gsql -U gha -h 192.168.8.8 -p 5432 -d postgres -W'lhr@123XXT' -H -f D:\DB_GBase8c_HC_lhr_v7.0.0.sql > d:\GBase8c_health_check.html

若是PostgreSQL数据库的psql客户端,则执行:

1psql -U gha -h 192.168.8.8 -p 5432 -d postgres -W -H -f D:\DB_GBase8c_HC_lhr_v7.0.0.sql > d:\GBase8c_health_check.html

psql需要输入密码,回车即可。

注意:

1、该脚本的字符集为utf8,请使用utf8格式打开该文件。

2、建议使用gbase用户在服务器本地跑脚本。

20、StarRocks数据库

只要有mysql客户端即可,使用MariaDB的客户端也可以,如下:

1mysql -uroot -p -P3306 -s -f <  DB_StarRocks_HC_lhr_v7.0.0.sql  > lhr_StarRocks_check.html

21、YMatrix数据库

和PostgreSQL数据库相似,需要有psql客户端,运行方式如下:

1psql -U mxadmin -h 192.168.8.8 -p 64340 -d postgres -W -H -f D:\DB_YMatrix_HC_lhr_v7.0.0.sql > d:\lhr_YMatrix_check.html

输入密码,回车即可。

注意:

1、该脚本的字符集为utf8,请使用utf8格式打开该文件。



五、其它问题

请看视频《小麦苗数据库健康检查脚本使用说明.wmv》或阅读《【DB健康巡检(Oracle+MySQL+MSSQL+OS)】小麦苗巡检脚本使用说明_LHR.pdf》,下载地址为:https://share.weiyun.com/5lb2U2M 。

视频观看地址:https://www.bilibili.com/video/BV1K54y1U7CE

六、软件著作权登记证书

小麦苗编写的该巡检系统已申请“中华人民共和国国家版权局计算机软件著作权登记证书”,请购买的朋友不要随意传播,否则将追究法律责任,并且收回脚本,不再提供免费更新,谢谢。

相关证书见下图:

七、版本重大更新历史

对于小的bug更新不再此列出,直接修改脚本:

1、2015.10月推出Oracle巡检脚本,中间经过N次更新,2018.12.06更新一次,支持12c

2、2019.07.02重大更新,添加了10g、11g、12c版本的只读版本

3、2019.07.10加上了OS信息的收集

4、2019.07.12加上了对MySQL数据库的巡检

5、2019.09.24对Oracle的展示做了优化,修改了个别内容

6、2020.09.30加上了对SQL Server数据库的巡检

7、2020.12.16加上了对PostgreSQL数据库的巡检

8、2021.10.13加上了对达梦数据库的巡检

9、2021.10.18加上了对TiDB数据库的巡检

10、2021.10.23加上了对TiDB数据库的巡检

11、2021.10.29加上了对db2数据库的巡检

12、2021.10.31加上了对OceanBase数据库的巡检,并且去掉了MySQL和TiDB之前只能在Linux上运行的限制

13、2022.3.8加上了对Greenplum数据库的巡检

14、2022.3.28加上了对人大金仓数据库的巡检

15、2022.4.8加上了对万里数据库GreatDB的巡检

16、2022.4.11加上了对TDSQL_for_PG(原 TBase)数据库的巡检

17、2022.4.18加上了对MogDB数据库的巡检

18、2022.4.20加上了对OushuDB数据库的巡检

19、2022.4.21加上了对TDSQL_for_PG数据库的巡检

20、2022.4.22加上了对PolarDB_for_PG数据库的巡检

21、2023.3.6加上了对南大通用GBase 8a数据库的巡检

22、2023.3.18加上了对南大通用GBase 8a数据库的巡检

23、2023.3.29加上了对StarRocks数据库的巡检

24、2023.4.6加上了对YMatrix数据库的巡检



八、购买方式

目前售价99元,包括Oracle + MySQL + SQL Server + PostgreSQL + Greenplum + 达梦 + 人大金仓 + 万里GreatDB + OceanBase + TiDB + openGauss + TDSQL_for_PG(原 TBase) + DB2 + MogDB + OushuDB + PolarDB_for_PG + 神舟通用 + 南大通用GBase 8a+8c + OS + StarRocks + YMatrix
的脚本,可以巡检18种数据库,后续免费优化,加量不加价,支持以下购买方式:

1、微信红包,请加我微信:db_bao,或用微信扫描以下二维码加麦老师微信:

2、QQ红包,请加我QQ:646634621,或用QQ扫以下二维码加我QQ:

3、微店购买连接:https://k.weidian.com/o5iECboc

我的微店的二维码如下所示:


九、脚本购买须知

1、该脚本系列不讲价,不答疑,不解惑。若不会使用,请参考本文的脚本运行方式;若还不会使用请付费答疑,参考:https://www.xmmup.com/xiaomaimiaoshujukuchengjieyewujieshao.html#fu_fei_zi_xun_ye_wu

2、99元包括所有脚本吗?答:是的,99元包括数据库巡检所有脚本,且免费更新!!!

3、脚本支持单个脚本售卖吗?答:支持,可以只买Oracle,或只买MySQL脚本等等,单个脚本售价20元,不讲价,且不支持免费更新!!!

4、乱码问题,请自行解决。可以考虑配置变量或修改sql文件的编码格式为UTF8(在windows上,新建一个utf8格式的文件,然后复制粘贴即可)。例如,Oracle或达梦的乱码问题,若实在解决不了,请在Windows环境下的客户端上跑吧。最后若还不行,可以使用付费答疑,参考:https://www.xmmup.com/xiaomaimiaoshujukuchengjieyewujieshao.html#fu_fei_zi_xun_ye_wu

5、除了Oracle有针对特定版本的脚本外,其它数据库都没有针对某个版本的脚本。所以,不同数据库的版本,运行可能会有个别错误显示在界面上(例如某个视图不存在等问题,例如MySQL、PG、GreenPlum等数据库脚本),但是,不会影响最终html的格式效果!参考:https://www.xmmup.com/mysqlshujukuxunjianjiaoben.html#zhu_yi

6、脚本放在腾讯的微云里,下载的时候别用迅雷,也别打包下载,否则下载不了或下载完成后用不了,请单个文件下载,或转存到自己的微云里用微云客户端下载!!!若微云(https://www.weiyun.comhttp://share.weiyun.com)访问不了,则肯定是你的DNS的问题,请修改为114.114.114.114
再尝试,或关闭360等杀毒软件,或用DNS修复器修复DNS。

7、脚本里的个人信息或跑马灯信息是可以修改的,自己使用文本工具打开脚本,搜索相关内容进行替换即可。

8、后续更新怎么获取?答:购买后会发一个下载地址,后期更新也会在该地址,自己自行下载更新脚本即可。注意:购买单个脚本不支持免费更新。

9、何时更新?答:请关注麦老师朋友圈或公众号(DB宝),会进行通知。


About Me


● 本文作者:小麦苗,部分内容整理自网络,若有侵权请联系小麦苗删除
● 本文在个人微信公众号(DB宝)上有同步更新
● QQ群号:230161599 、618766405,微信群私聊
● 个人QQ号(646634621),微 信号(db_bao),注明添加缘由
● 最新修改时间:2022年4月
● 版权所有,欢迎分享本文,转载请保留出处

使用微信客户端扫描下面的二维码来关注小麦苗的微信公众号(DB宝)及QQ群(DBA宝典)、添加小麦苗微信, 学习最实用的数据库技术。



文章转载自DB宝,如果涉嫌侵权,请发送邮件至:contact@modb.pro进行举报,并提供相关证据,一经查实,墨天轮将立刻删除相关内容。

评论