数据库建模是在软件设计当中必不可少的环节,数据库建得怎么样,关系到以后整个系统的扩展、性能方面的优化以及后期的维护 。正确而连贯的数据流可以对商业用户做出快速、灵活的决策起到决定性的作用。所以,建立正确的数据流和数据结构才能保证最好的结果。我们总结了12款数据库的建模工具,希望可以对数据库从业者提供一些帮助!
数据建模业界的领头羊-PowerDesigner
PowerDesigner是目前数据建模业界的领头羊。功能包括:完整的集成模型,和面向包含IT为中心的、非IT为中心的差异化建模诉求。支持非常强大的元数据信息库和各种不同格式的输出。PowerDesigner拥有一个优雅且人性化的界面,非常易懂的帮助文档,快速帮助用户解决专业问题。
PowerDesigner是Sybase的企业建模和设计解决方案,采用模型驱动方法,将业务与IT结合起来,可帮助部署有效的企业体系架构,并为研发生命周期管理提供强大的分析与设计技术。PowerDesigner 支持60多种数据库系统(RDBMS)/版本。
PowerDesigner运行在Microsoft Windows平台上,并提供了Eclipse插件。主界面如下图所示:

Gartner统计,PowerDesigner占了大约30%的数据建模市场份额。PowerDesigner价格在3,000美元和7,500美元(每开发人员)之间。
PowerDesigner支持:
· 需求分析
· 面向对象建模 (提供UML 2.0 所有视图)
· 数据建模 (支持主流数据库系统)
· 业务过程建模 (ProcessAnalyst) 支持 BPMNPowerDesig ner 12.5作为Sybase的企业建模和设计解决方案.
· 16.5SP04版本提供对Greenplum4.2的支持,可以通过该接口,配置访问Greenplum系列数据库和Deepgreen DB。
· XML建模 (支持XML Schema 和 DTD 标准)
· 数据仓库建模 (WarehouseArchitect)
· 代码生成 (支持语言及框架包括:Java, C#, VB .NET, Hibernate, EJB3, NHibernate, JSF, WinForm (.NET and .NET CF), PowerBuilder, ...)
· 报表生成
· 企业知识库
· Visual Studio 2005 插件
· Eclipse 插件
数据库建模平台和挖掘工具 TipDM
TipDM数据挖掘建模平台是基于Python引擎、用于数据挖掘建模的开源平台。TipDM提供数量丰富的数据分析与挖掘建模组件,用户可在没有编程基础的情况下,通过拖拽的方式进行操作,将数据输入输出、数据预处理、挖掘建模、模型评估等环节通过流程化的方式进行连接,帮助用户快速建立数据挖掘工程,提升数据处理的效能。
主要特性:
· 基于Python,用于数据挖掘建模。
· 使用直观的拖放式图形界面构建数据挖掘工作流程,无需编程。
· 支持多种数据源,包括CSV文件和关系型数据库。
· 支持挖掘流程每个节点的结果在线预览。
· 提供5大类共40种算法组件,包括数据预处理、分类、聚类等数据挖掘算法。
· 支持新增/编辑算法组件,自定义程度高。
· 提供众多公开可用的数据挖掘示例工程,一键创建,快速运行。
· 提供完善的交流社区,提供数据挖掘相关的学习资源(数据、代码和模型等)。
数据库建模工具 PDMan
PDMan是一款开源免费的数据库模型建模工具,支持Windows、Mac,Linux等操作系统,支持常见数据库MySQL、Oracle、SQLServer,DB2等。PDMan数据库建模,有自动生成文档,自动同步DDL脚本到数据库,数据模型版本管理等多种开发人员实用的功能。
PDMan是一个数据库模型,以及数据库版本管理工具,主要功能如下:
· 数据库建模
· 代码自动生成
· 文档自动生成[这个小功能涉及商业插件,未开源](HTML,WORD,PDF生成)
· 数据库版本管理
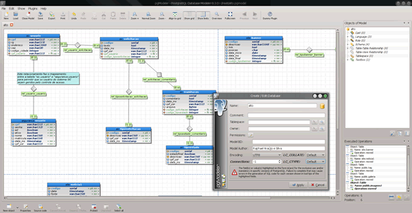
PostgreSQL建模工具 pgModeler
pgModeler 是 PostgreSQL 数据库专用的建模工具,使用 QT 开发,支持 Windows、Linux 和 OS X 平台。使用经典的实体关系图表,包括 PostgreSQL 专门的特性实现。

数据库设计和建模工具DeZign
DeZign for Databases 是一个直观的数据库设计和建模工具,主要为开发者和 DBA 用于建模、创建和维护数据库。使用 ERD 图进行图形化设计,自动生成建库脚本。

ActiveRecord模型生成器reactive_record
reactive_record 能根据现有的 Postgres 数据库生成 ActiveRecord 模型。
特性:
· 全自动
· 可以为每个表都创模型
· 可以创建一个初始的迁移
· 关键字声明,唯一性和存在约束
· 可以创建关联
· 为CHECK 约束条件添加自定义检验方法
直观数据建模工具-ER/Studio
ER/Studio 是一个支持多平台环境的直观数据建模工具,并且本地集成了用于处理大数据平台,例如-MongoDB和Hadoop Hive。它能够进行正向和逆向工程,并且拥有“比较合并”功能,能够输出例如XML、PNG、JPEG等格式文档。内建自动执行任务功能支持当前流行数据库平台。ER/Studio功能非常强大,拥有直观的界面和很好的用户支持特别易于马上开始工作。
ER Master 是一个用于设计ER模型图的Eclipse插件。提供的功能包括:从数据库导入关系生成ER图,导出设计图,导出DDL数据定义语句等。
目前完整支持的数据库包括:
-MySQL
-PostgreSQL
-Oracle (developing)
-DB2 (developing)
-HSQLDB (developing)
-SQLITE (developing)
-SQLServer (developing)
开源平台-Eclipse数据建模工具 IBM - InfoSphere Data Architect
InfoSphere 是一个很创新的、运行在开源平台-Eclipse上的数据建模工具。Infopshere主要聚焦于一下三个主要的特性:高效、简洁、高度集成。InfoSphere能够帮助商业用户建立逻辑、物理模型图,并且之后能非常方便的在各种不同的应用和系统中进行使用。InfoSphere是一个端到端的解决方案,可以快速高效地用在建立、部署、更新数据模型。同时为非常简易的集成了IBM的其他相关产品。
MySQL设计的ER/数据库建模工具-MySQL Workbench
MySQL Workbench是一款专为MySQL设计的ER/数据库建模工具。它是著名的数据库设计工具DBDesigner4的继任者。你可以用MySQL Workbench设计和创建新的数据库图示,建立数据库文档,以及进行复杂的MySQL 迁移
MySQL Workbench是下一代的可视化数据库设计、管理的工具,它同时有开源和商业化的两个版本。该软件支持Windows、macOS、Linux系统。
数据库建模 SQL Power Architect
SQL Power Architect 是一个Java开发的数据库建模工具,特别适合做数据仓库和数据集市的应用建模,它允许设计人员同时打开多个数据源连接,并直接从数据库中获取模型定义,可进行不同数据库之间的模型、表、列的拖放操作。

特点:
· 通过JDBC访问源数据库
· 同时连接到多个源数据库
· 比较数据模型和数据库结构并识别差异
· 将源表和列拖放到围栏中
· 记住每列的来源
· 生成源到目标可视化映射报告
· 正向/反向工程师PostgreSQL,Oracle,MS SQL Server等
· 在项目中保存源数据结构快照,以便您可以远程工作
· 所有项目数据都以易于解析的XML格式存储
· OLAP模式建模:多维数据集,度量,维度,层次结构和级别
· 许可的GPL(版本3)
企业建模工具 Enterprise Architect
Enterprise Architect是一款计算机辅助软件工程(CASE)工具,用于设计和构建软件系统、业务流程建模及更多通用的建模。
功能:
· UML建模--支持UML2.1
· 代码工程--按图生成代码,导入原有的代码成为UML图
· 项目管理程序--包括项目计划,任务进度,问题集等
· 文档生成和模板--可使用文字翻译替换和自定义的模板为不同的项目打造最适合的文档类型
· 数据库建模--可从ODBC导入数据源结构,并进行ER图的编辑,还可生成建表的SQL语句
· 代码编辑、调试和运行--加入编译脚本,就可以把EA当作IDE来使用版本控制,联机讨论,局域网协同开发等功能
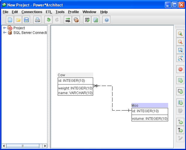
数据建模工具Power*Architect
Power*Architect 是一个数据建模工具,主要用在数据仓库和数据集市的模型设计。
Power*Architect允许设计人员打开多个并发源数据库连接,创建和探索源数据的配置文件,发现两个模式之间的差异(即使它们位于不同的数据库平台上),将源模式,表和列拖放到数据建模围栏,并转发工程结果目标数据库及其相关的ETL模板。





