数牛会即数据从业者社群,链接牛人,赋能他人。特设数字企业家(DT创始人/董事长)、首席数据官(CDO/CIO)、数据技术精英群、数据中台与治理(DW与BI)、数据产品、数据科学家(数据分析师/数据工程师/机器学习)、品牌营销群(CMO、CGO)、生态合作群(渠道、投资)。新建百万求职群、招聘群,文末扫码入群,请备注姓名/公司/职位/来由。 |
| lo版本 | 更新时间 | 更新内容 |
| v1.0 | 2020-07-01 | 新建 |
| v1.1 | 2020-07-18 | 朋友面试大数据工程师提供的关于架构及数仓方面的题目(智云健康) |
| v1.2 | 2020-08-08 | 朋友面试数据专家提供的数据驱动,spark及flink方面面试题(华为,阿里,小影,拼便宜) |
| v1.3 | 2020-08-22 | 朋友面试数据开发提供的关于hive及数仓方面的题目(美团) |
| v1.4 | 2020-09-06 | 老徐提供蚂蚁阿里微店面试题(数仓方向)及朋友提供数据开发面试题(离线+实时)及软通面试题 |
| v1.5 | 2020-09-13 | 新增kafka面试题及答案 |
一.Hadoop
1.hdfs写流程
2.hdfs读流程
3.hdfs的体系结构
4.一个datanode 宕机,怎么一个流程恢复
5.hadoop 的 namenode 宕机,怎么解决
6.namenode对元数据的管理
7.元数据的checkpoint
8.yarn资源调度流程
9.hadoop中combiner和partition的作用
10.用mapreduce怎么处理数据倾斜问题?
11.shuffle 阶段,你怎么理解的
12.Mapreduce 的 map 数量 和 reduce 数量是由什么决定的 ,怎么配置
13.MapReduce优化经验
14.分别举例什么情况要使用 combiner,什么情况不使用?
15.MR运行流程解析
16.简单描述一下HDFS的系统架构,怎么保证数据安全?
17.在通过客户端向hdfs中写数据的时候,如果某一台机器宕机了,会怎么处理
18.Hadoop优化有哪些方面
19.大量数据求topN(写出mapreduce的实现思路)
20.列出正常工作的hadoop集群中hadoop都分别启动哪些进程以及他们的作用
21.Hadoop总job和Tasks之间的区别是什么?
22.Hadoop高可用HA模式
23.简要描述安装配置一个hadoop集群的步骤
24.fsimage和edit的区别
25.yarn的三大调度策略
26.hadoop的shell命令用的多吗?,说出一些常用的
27.用mr实现用户pv的top10?
二.Hive
1.大表join小表产生的问题,怎么解决?
2.udf udaf udtf区别
3.hive有哪些保存元数据的方式,个有什么特点。
4.hive内部表和外部表的区别
5.生产环境中为什么建议使用外部表?
6.insert into 和 override write区别?
7.hive的判断函数有哪些
8.简单描述一下HIVE的功能?用hive创建表几种方式?hive表有几种?
9.线上业务每天产生的业务日志(压缩后>=3G),每天需要加载到hive的log表中,将每天产生的业务日志在压缩之后load到hive的log表时,最好使用的压缩算法是哪个,并说明其原因
10.若在hive中建立分区仍不能优化查询效率,建表时如何优化
11.union all和union的区别
12.如何解决hive数据倾斜的问题
13.hive性能优化常用的方法
14.简述delete,drop,truncate的区别
15.order by , sort by , distribute by , cluster by的区别
16.Hive 里边字段的分隔符用的什么?为什么用\t?有遇到过字段里 边有\t 的情况吗,怎么处理的?为什么不用 Hive 默认的分隔符,默认的分隔符是什么?
17.分区分桶的区别,为什么要分区
18.mapjoin的原理
19.在hive的row_number中distribute by 和 partition by的区别
20.hive开发中遇到什么问题?
21.什么时候使用内部表,什么时候使用外部表
22.hive都有哪些函数,你平常工作中用到哪些
23.手写sql,连续活跃用户
24.left semi join和left join区别
25.group by为什么要排序
26.说说印象最深的一次优化场景,hive常见的优化思路
27.聊聊hive的执行引擎,spark和mr的区别?
28.hive的join底层mr是如何实现的?
29.sql问题,连续几天活跃的用户?
30.建好了外部表,用什么语句把数据文件加载到表里
31.Hive的执行流程?
32.hive的元数据信息存储在哪?
33.sql语句的执行顺序from-where-group by-having -select-order by -limit
34.on和where的区别
35.hive和传统数据库之间的区别
36.hive中导入数据的4种方式
三.Spark
1.rdd的属性
2.算子分为哪几类(RDD支持哪几种类型的操作)
3.创建rdd的几种方式
4.spark运行流程
5.Spark中coalesce与repartition的区别
6.sortBy 和 sortByKey的区别
7.map和mapPartitions的区别
8.数据存入Redis 优先使用map mapPartitions foreach foreachPartions哪个
9.reduceByKey和groupBykey的区别
10.cache和checkPoint的比较
11.spark streaming流式统计单词数量代码
12.简述map和flatMap的区别和应用场景
13.计算曝光数和点击数
14.分别列出几个常用的transformation和action算子
15.按照需求使用spark编写以下程序,要求使用scala语言
16.spark应用程序的执行命令是什么?
17.Spark应用执行有哪些模式,其中哪几种是集群模式
18.请说明spark中广播变量的用途
19.以下代码会报错吗?如果会怎么解决 val arr = new ArrayList[String]; arr.foreach(println)
20.写出你用过的spark中的算子,其中哪些会产生shuffle过程
21.Spark中rdd与partition的区别
22.请写出创建Dateset的几种方式
23.描述一下RDD,DataFrame,DataSet的区别?
24.描述一下Spark中stage是如何划分的?描述一下shuffle的概念
25.Spark 在yarn上运行需要做哪些关键的配置工作?如何kill -个Spark在yarn运行中Application
26.通常来说,Spark与MapReduce相比,Spark运行效率更高。请说明效率更高来源于Spark内置的哪些机制?请列举常见spark的运行模式?
27.RDD中的数据在哪?
28.如果对RDD进行cache操作后,数据在哪里?
29.Spark中Partition的数量由什么决定
30.Scala里面的函数和方法有什么区别
31.SparkStreaming怎么进行监控?
32.Spark判断Shuffle的依据?
33.Scala有没有多继承?可以实现多继承么?
34.Sparkstreaming和flink做实时处理的区别
35.Sparkcontext的作用
36.Sparkstreaming读取kafka数据为什么选择直连方式
37.离线分析什么时候用sparkcore和sparksql
38.Sparkstreaming实时的数据不丢失的问题
39.简述宽依赖和窄依赖概念,groupByKey,reduceByKey,map,filter,union五种操作哪些会导致宽依赖,哪些会导致窄依赖
40.数据倾斜可能会导致哪些问题,如何监控和排查,在设计之初,要考虑哪些来避免
41.有一千万条短信,有重复,以文本文件的形式保存,一行一条数据,请用五分钟时间,找出重复出现最多的前10条
42.现有一文件,格式如下,请用spark统计每个单词出现的次数
43.共享变量和累加器
44.当 Spark 涉及到数据库的操作时,如何减少 Spark 运行中的数据库连接数?
45.特别大的数据,怎么发送到excutor中?
46.spark调优都做过哪些方面?
47.spark任务为什么会被yarn kill掉?
48.Spark on Yarn作业执行流程?yarn-client和yarn-cluster有什么区别?
49.Flatmap底层编码实现?
50.spark_1.X与spark_2.X区别
51.说说spark与flink
52.spark streaming如何保证7*24小时运行机制?
53.spark streaming是Exactly-Once吗?
四.Kafka
1.Kafka名词解释和工作方式
2.Consumer与topic关系
3.kafka中生产数据的时候,如何保证写入的容错性?
4.如何保证kafka消费者消费数据是全局有序的
5.有两个数据源,一个记录的是广告投放给用户的日志,一个记录用户访问日志,另外还有一个固定的用户基础表记录用户基本信息(比如学历,年龄等等)。现在要分析广告投放对与哪类用户更有效,请采用熟悉的技术描述解决思路。另外如果两个数据源都是实时数据源(比如来自kafka),他们数据在时间上相差5分钟,需要哪些调整来解决实时分析问题?
6.Kafka和SparkStreaing如何集成?
7.列举Kafka的优点,简述Kafka为什么可以做到每秒数十万甚至上百万消息的高效分发?
8.为什么离线分析要用kafka?
9.Kafka怎么进行监控?
10.Kafka与传统的消息队列服务有很么不同
11.Kafka api low-level与high-level有什么区别,使用low-level需要处理哪些细节
12.Kafka的ISR副本同步队列
13.Kafka消息数据积压,Kafka消费能力不足怎么处理?
14.Kafka中的ISR、AR又代表什么?
15.Kafka中的HW、LEO等分别代表什么?
16.哪些情景会造成消息漏消费?
17.当你使用kafka-topics.sh创建了一个topic之后,Kafka背后会执行什么逻辑?
18.topic的分区数可不可以增加?如果可以怎么增加?如果不可以,那又是为什么?
19.topic的分区数可不可以减少?如果可以怎么减少?如果不可以,那又是为什么?
20.Kafka有内部的topic吗?如果有是什么?有什么所用?
21.聊一聊Kafka Controller的作用?
22.失效副本是指什么?有那些应对措施?
23.Kafka 都有哪些特点?
24.请简述下你在哪些场景下会选择 Kafka?
25.Kafka 的设计架构你知道吗?
26.Kafka 分区的目的?
27.你知道 Kafka 是如何做到消息的有序性?
28.Kafka 的高可靠性是怎么实现的?
29.请谈一谈 Kafka 数据一致性原理
30.ISR、OSR、AR 是什么?
31.LEO、HW、LSO、LW等分别代表什么
32.Kafka 在什么情况下会出现消息丢失?
33.怎么尽可能保证 Kafka 的可靠性
34.消费者和消费者组有什么关系?
35.Kafka 的每个分区只能被一个消费者线程,如何做到多个线程同时消费一 个分区?
36.数据传输的事务有几种?
37.Kafka 消费者是否可以消费指定分区消息?
38.Kafka消息是采用Pull模式,还是Push模式?
39.Kafka 消息格式的演变清楚吗?
40.Kafka 偏移量的演变清楚吗?
41.Kafka 高效文件存储设计特点
42.Kafka创建Topic时如何将分区放置到不同的Broker中
43.Kafka新建的分区会在哪个目录下创建
44.谈一谈 Kafka 的再均衡
45.谈谈 Kafka 分区分配策略
46.Kafka Producer 是如何动态感知主题分区数变化的?
47.Kafka 是如何实现高吞吐率的?
48.Kafka 监控都有哪些?
49.如何为Kafka集群选择合适的Topics/Partitions数量
50.谈谈你对 Kafka 事务的了解?
51.谈谈你对 Kafka 幂等的了解?
52.Kafka 缺点?
53.Kafka 新旧消费者的区别
54.Kafka 分区数可以增加或减少吗?为什么?
55.kafka消息的存储机制
56.相比较于传统消息队列,kafka的区别
57.消息丢失和消息重复
五.Hbase
1.Hbase调优
2.hbase的rowkey怎么创建好?列族怎么创建比较好?
3.hbase过滤器实现用途
4.HBase宕机如何处理
5.hive跟hbase的区别是?
6.hbase写流程
7.hbase读流程
8.hbase数据flush过程
9.数据合并过程
10.Hmaster和Hgionserver职责
11.HBase列族和region的关系?
12.请简述Hbase的物理模型是什么
13.请问如果使用Hbase做即席查询,如何设计二级索引
14.如何避免读、写HBaes时访问热点问题?
15.布隆过滤器在HBASE中的应用
16.Hbase是用来干嘛的?什么样的数据会放到hbase
17.Hbase和Hive的区别与适用场景
18.Hbase在建表时的设计原则(注意事项)
19.hbase优化方法
20.Hbase中的region server发生故障后的处理方法(zk-->WAL)
六.数仓
1.维表和宽表的考查(主要考察维表的使用及维度退化手法)
2.数仓表命名规范
3.拉链表的使用场景
4.一亿条数据查的很慢,怎么查快一点
5.有什么维表
6.数据源都有哪些
7.你们最大的表是什么表,数据量多少
8.数仓架构体系
9.数据平台是怎样的,用到了阿里的那一套吗?
10.你了解的调度系统有那些?,你们公司用的是哪种调度系统
11.你们公司数仓底层是怎么抽数据的?
12.为什么datax抽数据要比sqoop 快?
13.埋点数据你们是怎样接入的
14.如果你们业务库的表有更新,你们数仓怎么处理的?
15.能独立搭建数仓吗
16.搭建过CDH 集群吗
17.说一下你们公司的大数据平台架构?你有参与吗?
18.介绍一下你自己的项目和所用的技术
19.对目前的流和批处理的认识?就是谈谈自己的感受
20.你了解那些OLAP 引擎,MPP 知道一些吗?clickHouse 了解一些吗?你自己做过测试性能吗?
21.Kylin 有了解吗?介绍一下原理
22.datax 源码有改造过吗
23.你们数仓的APP 层是怎么对外提供服务的?
24.数据接入进来,你们是怎样规划的,有考虑数据的膨胀问题吗
25.简述拉链表,流水表以及快照表的含义和特点
26.全量表(df),增量表(di),追加表(da),拉链表(dz)的区别及使用场景
27.你们公司的数仓分层,每一层是怎么处理数据的
28.什么是事实表,什么是维表
29.星型模型和雪花模型
30.缓慢变化维如何处理,几种方式
31.datax与sqoop的优缺点
32.datax抽数碰到emoji表情怎么解决
33.工作中碰到什么困难,怎么解决的
34.如何用数据给公司带来收益
35.需求驱动和业务驱动,数据开发和ETL开发,实战型和博客型
36.如何用数据实现业务增长,黑客增长?
37.什么是大数据?千万级别的数据完全可以用传统的关系型数据库集群解决,为什么要用到大数据平台。
38.数据质量,元数据管理,指标体系建设,数据驱动
39.什么是数仓,建设数仓时碰到过什么问题
40.实时数仓技术选型及保证exactly-once
41.维度建模和范式建模的区别;
42.埋点的码表如何设计;
43.集市层和公共层的区别;
44.缓慢变化维的处理方式
45.聊聊数据质量
46.说说你从0-1搭建数仓都做了什么?你觉得最有挑战的是什么?
47.数据模型如何构建,星型、雪花、星座的区别和工作中如何使用;
48.如何优化整个数仓的执行时长,比如7点所有任务跑完,如何优化到5点;
49.数据倾斜,遇到哪些倾斜,怎么发现的?怎么处理的?;
50.如何保证数据质量;
51.如何保证指标一致性;
52.了解onedata吗,说说你的理解;
53.数据漂移如何解决;
54.实时场景如何解决的;
55.拉链表如何设计,拉链表出现数据回滚的需求怎么解决。
56.平台选型依据;
57.数仓分层、模型、每层都是做什么的?为什么这么做?
58.交叉维度的解决方案?
59.数据质量如何保证(DQC)?
60.任务延迟如何优化(SLA)?
61.聊一下数据资产。
62.如果让你设计实时数仓你会如何设计,为什么?
63.指标如何定义?
64.sql问题:连续活跃n天用户的获取;
65.数据倾斜的sql如何优化;数据量大的sql如何优化?
66.数据仓库主题的划分,参考Teradata的LDM模型;
67.Kimball和Inmon的相同和不同;
68.数据质量管理、数据治理有什么好的方案?知识库管理有什么好的思路?血缘关系图。
69.元数据管理相关问题,集群存储不够了,需要清理不需要的任务和数据该怎么做?
70.业务库2亿数据入仓的策略,一次全量,之后每次增量;
71.什么场景会出现数据倾斜,怎么解决?比如select user_id,count(1) from table group by user_id,其中某些user_id的访问量很大,查询不出结果该怎么办?
72.sql里面on和where有区别吗?
73.聊一下技术架构,整个项目每个环节用的什么技术这个样子;
74.hive、hbase、spark。。。。这些大数据组件,熟悉哪个或者哪些?我说hive和hbase,对方就问hive和hbase的原理,差异等问题;
75.有没有实时数仓的经验,数据实时入仓思路,canal;
76.你对当前的项目组有没有什么自己的看法、意见或者需要改进的地方,这个改进对你有没有什么影响
77.ods的增量能否做成通用的?
78.公共层和数据集市层的区别和特点?
79.从原理上说一下mpp和mr的区别
80.对了中间还有问数仓数据的输出主要是哪些还有数仓的分层;
81.报表如何展示
82.数据库和数据仓库有什么区别
七.Flink
1.Flink实时计算时落磁盘吗
2.日活DAU的统计需要注意什么
3.Flink调优
4.Flink的容错是怎么做的
5.Parquet格式的好处?什么时候读的快什么时候读的慢
6.flink中checkPoint为什么状态有保存在内存中这样的机制?为什么要开启checkPoint?
7.flink保证Exactly_Once的原理?
8.flink的时间形式和窗口形式有几种?有什么区别,你们用在什么场景下的?
9.flink的背压说下?
10.flink的watermark机制说下,以及怎么解决数据乱序的问题?
11.flink on yarn执行流程
12.说一说spark 和flink 的区别
八.Java
1.hashMap底层源码,数据结构
2.写出你用过的设计模式,并举例说明解决的实际问题
3.Java创建线程的几种方式
4.请简述操作系统的线程和进程的区别
5.Java程序出现OutOfMemoryError:unable to create new native thread 的原因可能有哪些?如何分析和解决?
6.采用java或自己熟悉的任何语言分别实现简单版本的线性表和链表,只需实现add,remove方法即可
7.ArrayList和LinkedList的区别
8.JVM 内存分哪几个区,每个区的作用是什么?
9.Java中迭代器和集合的区别?
10.HashMap 和 HashTable 区别
11.线程池使用注意哪些方面?
12.HashMap和TreeMap的区别?TreeMap排序规则?
13.用java实现单例模式
14.使用递归算法求n的阶乘:n! ,语言不限
15.HashMap和Hashtable的区别是什么
16.TreeSet 和 HashSet 区别
17.Stringbuffer 和 Stringbuild 区别
18.Final、Finally、Finalize
19..==和 Equals 区别
20.比较ArrayList,LinkedList的存储特性和读写性能
21.Java 类加载过程
22.java中垃圾收集的方法有哪些?
23.如何判断一个对象是否存活?(或者GC对象的判定方法)
24.jvm、堆栈
25.java基本数据类型
九.Elasticsearch
1.为什么要用es?存进es的数据是什么格式的,怎么查询
十.Flume
1.什么是flume
2.flume运行机制
3.Flume采集数据到Kafka中丢数据怎么办
4.Flume怎么进行监控?
5.Flume的三层架构,collector、agent、storage
十一.Sqoop
1.Sqoop底层运行的任务是什么
2.sqoop的迁移数据的原理
3.Sqoop参数
4.Sqoop导入导出Null存储一致性问题
5.Sqoop数据导出一致性问题
6.通过sqoop把数据加载到mysql中,如何设置主键?
十二.Redis
1.缓存穿透、缓存雪崩、缓存击穿
2.数据类型
3.持久化
4.悲观锁和乐观锁
5.redis 是单线程的,为什么那么快
6.redis的热键问题?怎么解决?
十三.Mysql
1.请写出mysql登录命令,用户名user,密码123456,地址192.168.1.130
2.为什么MySQL的索引要使用B+树而不是其它树形结构?比如B树?
十四.数据结构与算法
1.二分查找
2.快排
3.归并排序
4.冒泡排序
5.字符串反转
6.Btree简单讲一下
7.动态规划 最大连续子序列和
8.二叉树概念,特点及代码实现
9.链表
十五.Linux
1.怎么查看用户组
2.怎么修改文件权限
3.常用的命令有哪些
4.怎么修改文本文件第一行字符
5.查看内存
6.查看磁盘存储情况
7.查看磁盘IO读写(yum install iotop安装)
8.直接查看比较高的磁盘读写程序
9.查看端口占用情况
10.查看报告系统运行时长及平均负载
11.查看进程
一.Hadoop
1.hdfs写流程

客户端跟namenode通信请求上传文件,namenode检查目标文件是否已存在,父目录是否存在
namenode返回是否可以上传
client请求第一个 block该传输到哪些datanode服务器上
namenode返回3个datanode服务器ABC
client请求3台dn中的一台A上传数据(本质上是一个RPC调用,建立pipeline),A收到请求会继续调用B,然后B调用C,将真个pipeline建立完成,逐级返回客户端
client开始往A上传第一个block(先从磁盘读取数据放到一个本地内存缓存),以packet为单位,A收到一个packet就会传给B,B传给C;A每传一个packet会放入一个应答队列等待应答
当一个block传输完成之后,client再次请求namenode上传第二个block的服务器。
2.hdfs读流程

client跟namenode通信查询元数据,找到文件块所在的datanode服务器
挑选一台datanode(就近原则,然后随机)服务器,请求建立socket流
datanode开始发送数据(从磁盘里面读取数据放入流,以packet为单位来做校验)
客户端以packet为单位接收,现在本地缓存,然后写入目标文件
3.hdfs的体系结构
hdfs有namenode、secondraynamenode、datanode组成。为n+1模式
NameNode负责管理和记录整个文件系统的元数据
DataNode 负责管理用户的文件数据块,文件会按照固定的大小(blocksize)切成若干块后分布式存储在若干台datanode上,每一个文件块可以有多个副本,并存放在不同的datanode上,Datanode会定期向Namenode汇报自身所保存的文件block信息,而namenode则会负责保持文件的副本数量
HDFS的内部工作机制对客户端保持透明,客户端请求访问HDFS都是通过向namenode申请来进行
secondraynamenode负责合并日志
4.一个datanode 宕机,怎么一个流程恢复
Datanode宕机了后,如果是短暂的宕机,可以实现写好脚本监控,将它启动起来。如果是长时间宕机了,那么datanode上的数据应该已经被备份到其他机器了,那这台datanode就是一台新的datanode了,删除他的所有数据文件和状态文件,重新启动。
5.hadoop 的 namenode 宕机,怎么解决
先分析宕机后的损失,宕机后直接导致client无法访问,内存中的元数据丢失,但是硬盘中的元数据应该还存在,如果只是节点挂了,重启即可,如果是机器挂了,重启机器后看节点是否能重启,不能重启就要找到原因修复了。但是最终的解决方案应该是在设计集群的初期就考虑到这个问题,做namenode的HA。
6.namenode对元数据的管理
namenode对数据的管理采用了三种存储形式:
内存元数据(NameSystem)
磁盘元数据镜像文件(fsimage镜像)
数据操作日志文件(可通过日志运算出元数据)(edit日志文件)
7.元数据的checkpoint
每隔一段时间,会由secondary namenode将namenode上积累的所有edits和一个最新的fsimage下载到本地,并加载到内存进行merge(这个过程称为checkpoint)

namenode和secondary namenode的工作目录存储结构完全相同,所以,当namenode故障退出需要重新恢复时,可以从secondary namenode的工作目录中将fsimage拷贝到namenode的工作目录,以恢复namenode的元数据
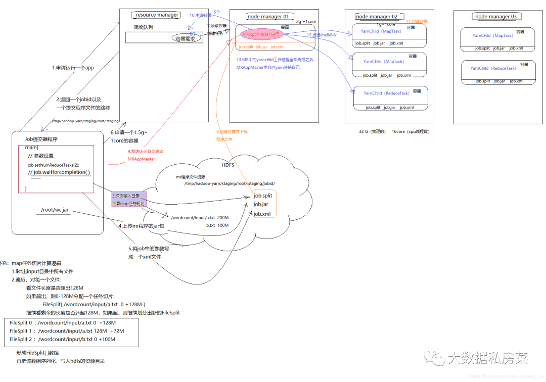
8.yarn资源调度流程

用户向YARN 中提交应用程序, 其中包括ApplicationMaster 程序、启动ApplicationMaster 的命令、用户程序等。
ResourceManager 为该应用程序分配第一个Container, 并与对应的NodeManager 通信,要求它在这个Container 中启动应用程序的ApplicationMaster。
ApplicationMaster 首先向ResourceManager 注册, 这样用户可以直接通过ResourceManage 查看应用程序的运行状态,然后它将为各个任务申请资源,并监控它的运行状态,直到运行结束,即重复步骤4~7。
ApplicationMaster 采用轮询的方式通过RPC 协议向ResourceManager 申请和领取资源。
一旦ApplicationMaster 申请到资源后,便与对应的NodeManager 通信,要求它启动任务。
NodeManager 为任务设置好运行环境(包括环境变量、JAR 包、二进制程序等)后,将任务启动命令写到一个脚本中,并通过运行该脚本启动任务。
各个任务通过某个RPC 协议向ApplicationMaster 汇报自己的状态和进度,以让ApplicationMaster 随时掌握各个任务的运行状态,从而可以在任务失败时重新启动任务。在应用程序运行过程中,用户可随时通过RPC 向ApplicationMaster 查询应用程序的当前运行状态。
应用程序运行完成后,ApplicationMaster 向ResourceManager 注销并关闭自己。
9.hadoop中combiner和partition的作用
combiner是发生在map的最后一个阶段,父类就是Reducer,意义就是对每一个maptask的输出进行局部汇总,以减小网络传输量,缓解网络传输瓶颈,提高reducer的执行效率。
partition的主要作用将map阶段产生的所有kv对分配给不同的reducer task处理,可以将reduce阶段的处理负载进行分摊
10.用mapreduce怎么处理数据倾斜问题?
数据倾斜:map reduce程序执行时,reduce节点大部分执行完毕,但是有一个或者几个reduce节点运行很慢,导致整个程序的处理时间很长,这是因为某一个key的条数比其他key多很多(有时是百倍或者千倍之多),这条key所在的reduce节点所处理的数据量比其他节点就大很多,从而导致某几个节点迟迟运行不完,此称之为数据倾斜。
(1)局部聚合加全局聚合。
第一次在 map 阶段对那些导致了数据倾斜的 key 加上 1 到 n 的随机前缀,这样本来相
同的 key 也会被分到多个 Reducer 中进行局部聚合,数量就会大大降低。
第二次 mapreduce,去掉 key 的随机前缀,进行全局聚合。
思想:二次 mr,第一次将 key 随机散列到不同 reducer 进行处理达到负载均衡目的。第
二次再根据去掉 key 的随机前缀,按原 key 进行 reduce 处理。
这个方法进行两次 mapreduce,性能稍差。
(2)增加 Reducer,提升并行度
JobConf.setNumReduceTasks(int)
(3)实现自定义分区
根据数据分布情况,自定义散列函数,将 key 均匀分配到不同 Reducer
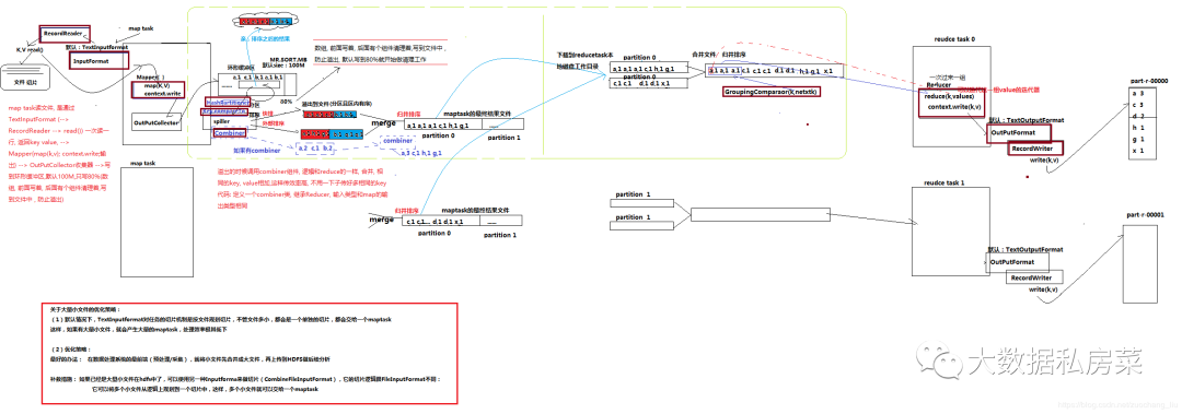
11.shuffle 阶段,你怎么理解的

shuffle: 洗牌、发牌——(核心机制:缓存,数据分区,排序,Merge进行局部value的合并);
具体来说:就是将maptask输出的处理结果数据,分发给reducetask,并在分发的过程中,对数据按key进行了分区和排序;
1)Map 方法之后 Reduce 方法之前这段处理过程叫 Shuffle
2)Map 方法之后,数据首先进入到分区方法,把数据标记好分区,然后把数据发送到 环形缓冲区;环形缓冲区默认大小 100m,环形缓冲区达到 80%时,进行溢写;溢写前对数 据进行排序,排序按照对 key 的索引进行字典顺序排序,排序的手段快排;溢写产生大量溢 写文件,需要对溢写文件进行归并排序;对溢写的文件也可以进行 Combiner 操作,前提是汇总操作,求平均值不行。最后将文件按照分区存储到磁盘,等待 Reduce 端拉取。
3)每个 Reduce 拉取 Map 端对应分区的数据。拉取数据后先存储到内存中,内存不够 了,再存储到磁盘。拉取完所有数据后,采用归并排序将内存和磁盘中的数据都进行排序。
在进入 Reduce 方法前,可以对数据进行分组操作。
12.Mapreduce 的 map 数量 和 reduce 数量是由什么决定的 ,怎么配置
map的数量由输入切片的数量决定,128M切分一个切片,只要是文件也分为一个切片,有多少个切片就有多少个map Task。
reduce数量自己配置。
13.MapReduce优化经验
设置合理的map和reduce的个数。合理设置blocksize
避免出现数据倾斜
combine函数
对数据进行压缩
小文件处理优化:事先合并成大文件,combineTextInputformat,在hdfs上用mapreduce将小文件合并成SequenceFile大文件(key:文件名,value:文件内容)
参数优化
14.分别举例什么情况要使用 combiner,什么情况不使用?
求平均数的时候就不需要用combiner,因为不会减少reduce执行数量。在其他的时候,可以依据情况,使用combiner,来减少map的输出数量,减少拷贝到reduce的文件,从而减轻reduce的压力,节省网络开销,提升执行效率
15.MR运行流程解析

一个mr程序启动的时候,最先启动的是MRAppMaster,MRAppMaster启动后根据本次job的描述信息,计算出需要的maptask实例数量,然后向集群申请机器启动相应数量的maptask进程
maptask进程启动之后,根据给定的数据切片范围进行数据处理,主体流程为:
利用客户指定的inputformat来获取RecordReader读取数据,形成输入KV对
将输入KV对传递给客户定义的map()方法,做逻辑运算,并将map()方法输出的KV对收集到缓存
将缓存中的KV对按照K分区排序后不断溢写到磁盘文件
MRAppMaster监控到所有maptask进程任务完成之后,会根据客户指定的参数启动相应数量的reducetask进程,并告知reducetask进程要处理的数据范围(数据分区)
Reducetask进程启动之后,根据MRAppMaster告知的待处理数据所在位置,从若干台maptask运行所在机器上获取到若干个maptask输出结果文件,并在本地进行重新归并排序,然后按照相同key的KV为一个组,调用客户定义的reduce()方法进行逻辑运算,并收集运算输出的结果KV,然后调用客户指定的outputformat将结果数据输出到外部存储
16.简单描述一下HDFS的系统架构,怎么保证数据安全?

HDFS数据安全性如何保证?
存储在HDFS系统上的文件,会分割成128M大小的block存储在不同的节点上,block的副本数默认3份,也可配置成更多份;
第一个副本一般放置在与client(客户端)所在的同一节点上(若客户端无datanode,则随机放),第二个副本放置到与第一个副本同一机架的不同节点,第三个副本放到不同机架的datanode节点,当取用时遵循就近原则;
datanode已block为单位,每3s报告心跳状态,做10min内不报告心跳状态则namenode认为block已死掉,namonode会把其上面的数据备份到其他一个datanode节点上,保证数据的副本数量;
datanode会默认每小时把自己节点上的所有块状态信息报告给namenode;
采用safemode模式:datanode会周期性的报告block信息。Namenode会计算block的损坏率,当阀值<0.999f时系统会进入安全模式,HDFS只读不写。HDFS元数据采用secondaryname备份或者HA备份
17.在通过客户端向hdfs中写数据的时候,如果某一台机器宕机了,会怎么处理
在写入的时候不会重新重新分配datanode。如果写入时,一个datanode挂掉,会将已经写入的数据放置到queue的顶部,并将挂掉的datanode移出pipline,将数据写入到剩余的datanode,在写入结束后, namenode会收集datanode的信息,发现此文件的replication没有达到配置的要求(default=3),然后寻找一个datanode保存副本。
18.Hadoop优化有哪些方面
0)HDFS 小文件影响
(1)影响 NameNode 的寿命,因为文件元数据存储在 NameNode 的内存中
(2)影响计算引擎的任务数量,比如每个小的文件都会生成一个 Map 任务
1)数据输入小文件处理:
(1)合并小文件:对小文件进行归档(Har)、自定义 Inputformat 将小文件存储成SequenceFile 文件。
(2)采用 ConbinFileInputFormat 来作为输入,解决输入端大量小文件场景。
(3)对于大量小文件 Job,可以开启 JVM 重用。
2)Map 阶段
(1)增大环形缓冲区大小。由 100m 扩大到 200m
(2)增大环形缓冲区溢写的比例。由 80%扩大到 90%
(3)减少对溢写文件的 merge 次数。(10 个文件,一次 20 个 merge)
(4)不影响实际业务的前提下,采用 Combiner 提前合并,减少 I/O。
3)Reduce 阶段
(1)合理设置 Map 和 Reduce 数:两个都不能设置太少,也不能设置太多。太少,会导致 Task 等待,延长处理时间;太多,会导致 Map、Reduce 任务间竞争资源,造成处理超时等错误。
(2)设置 Map、Reduce 共存:调整 slowstart.completedmaps 参数,使 Map 运行到一定程度后,Reduce 也开始运行,减少 Reduce 的等待时间。
(3)规避使用 Reduce,因为 Reduce 在用于连接数据集的时候将会产生大量的网络消耗。
(4)增加每个 Reduce 去 Map 中拿数据的并行数
(5)集群性能可以的前提下,增大 Reduce 端存储数据内存的大小。
4)IO 传输
(1)采用数据压缩的方式,减少网络 IO 的的时间。安装 Snappy 和 LZOP 压缩编码器。
(2)使用 SequenceFile 二进制文件
5)整体
(1)MapTask 默认内存大小为 1G,可以增加 MapTask 内存大小为 4-5g
(2)ReduceTask 默认内存大小为 1G,可以增加 ReduceTask 内存大小为 4-5g
(3)可以增加 MapTask 的 cpu 核数,增加 ReduceTask 的 CPU 核数
(4)增加每个 Container 的 CPU 核数和内存大小
(5)调整每个 Map Task 和 Reduce Task 最大重试次数
19.大量数据求topN(写出mapreduce的实现思路)
20.列出正常工作的hadoop集群中hadoop都分别启动哪些进程以及他们的作用
1.NameNode它是hadoop中的主服务器,管理文件系统名称空间和对集群中存储的文件的访问,保存有metadate。
2.SecondaryNameNode它不是namenode的冗余守护进程,而是提供周期检查点和清理任务。帮助NN合并editslog,减少NN启动时间。
3.DataNode它负责管理连接到节点的存储(一个集群中可以有多个节点)。每个存储数据的节点运行一个datanode守护进程。
4.ResourceManager(JobTracker)JobTracker负责调度DataNode上的工作。每个DataNode有一个TaskTracker,它们执行实际工作。
5.NodeManager(TaskTracker)执行任务
6.DFSZKFailoverController高可用时它负责监控NN的状态,并及时的把状态信息写入ZK。它通过一个独立线程周期性的调用NN上的一个特定接口来获取NN的健康状态。FC也有选择谁作为Active NN的权利,因为最多只有两个节点,目前选择策略还比较简单(先到先得,轮换)。
7.JournalNode 高可用情况下存放namenode的editlog文件.
21.Hadoop总job和Tasks之间的区别是什么?
Job是我们对一个完整的mapreduce程序的抽象封装
Task是job运行时,每一个处理阶段的具体实例,如map task,reduce task,maptask和reduce task都会有多个并发运行的实例
22.Hadoop高可用HA模式
HDFS高可用原理:
Hadoop HA(High Available)通过同时配置两个处于Active/Passive模式的Namenode来解决上述问题,状态分别是Active和Standby. Standby Namenode作为热备份,从而允许在机器发生故障时能够快速进行故障转移,同时在日常维护的时候使用优雅的方式进行Namenode切换。Namenode只能配置一主一备,不能多于两个Namenode。
主Namenode处理所有的操作请求(读写),而Standby只是作为slave,维护尽可能同步的状态,使得故障时能够快速切换到Standby。为了使Standby Namenode与Active Namenode数据保持同步,两个Namenode都与一组Journal Node进行通信。当主Namenode进行任务的namespace操作时,都会确保持久会修改日志到Journal Node节点中。Standby Namenode持续监控这些edit,当监测到变化时,将这些修改同步到自己的namespace。
当进行故障转移时,Standby在成为Active Namenode之前,会确保自己已经读取了Journal Node中的所有edit日志,从而保持数据状态与故障发生前一致。
为了确保故障转移能够快速完成,Standby Namenode需要维护最新的Block位置信息,即每个Block副本存放在集群中的哪些节点上。为了达到这一点,Datanode同时配置主备两个Namenode,并同时发送Block报告和心跳到两台Namenode。
确保任何时刻只有一个Namenode处于Active状态非常重要,否则可能出现数据丢失或者数据损坏。当两台Namenode都认为自己的Active Namenode时,会同时尝试写入数据(不会再去检测和同步数据)。为了防止这种脑裂现象,Journal Nodes只允许一个Namenode写入数据,内部通过维护epoch数来控制,从而安全地进行故障转移。
23.简要描述安装配置一个hadoop集群的步骤
使用root账户登录。
修改IP。
修改Host主机名。
配置SSH免密码登录。
关闭防火墙。
安装JDK。
上传解压Hadoop安装包。
配置Hadoop的核心配置文件hadoop-evn.sh,core-site.xml,mapred-site.xml,hdfs-site.xml,yarn-site.xml
配置hadoop环境变量
格式化hdfs # bin/hadoop namenode -format
启动节点start-all.sh
24.fsimage和edit的区别
fsimage:filesystem image 的简写,文件镜像。
客户端修改文件时候,先更新内存中的metadata信息,只有当对文件操作成功的时候,才会写到editlog。
fsimage是文件meta信息的持久化的检查点。secondary namenode会定期的将fsimage和editlog合并dump成新的fsimage
25.yarn的三大调度策略
FIFO Scheduler把应用按提交的顺序排成一个队列,这是一个先进先出队列,在进行资源分配的时候,先给队列中最头上的应用进行分配资源,待最头上的应用需求满足后再给下一个分配,以此类推。
Capacity(容量)调度器,有一个专门的队列用来运行小任务,但是为小任务专门设置一个队列会预先占用一定的集群资源,这就导致大任务的执行时间会落后于使用FIFO调度器时的时间。
在Fair(公平)调度器中,我们不需要预先占用一定的系统资源,Fair调度器会为所有运行的job动态的调整系统资源。当第一个大job提交时,只有这一个job在运行,此时它获得了所有集群资源;当第二个小任务提交后,Fair调度器会分配一半资源给这个小任务,让这两个任务公平的共享集群资源。
需要注意的是,在下图Fair调度器中,从第二个任务提交到获得资源会有一定的延迟,因为它需要等待第一个任务释放占用的Container。小任务执行完成之后也会释放自己占用的资源,大任务又获得了全部的系统资源。最终的效果就是Fair调度器即得到了高的资源利用率又能保证小任务及时完成。
26.hadoop的shell命令用的多吗?,说出一些常用的
27.用mr实现用户pv的top10?
map输入数据,将数据转换成(用户,访问次数)的键值对,然后reduce端实现聚合,并且将结果写入用户、访问次数的实体类,并且实现排序,最后的结果做一个top10的筛选
二.Hive
1.大表join小表产生的问题,怎么解决?
mapjoin方案
join因为空值导致长尾(key为空值是用随机值代替)
join因为热点值导致长尾,也可以将热点数据和非热点数据分开处理,最后合并
2.udf udaf udtf区别
UDF操作作用于单个数据行,并且产生一个数据行作为输出。大多数函数都属于这一类(比如数学函数和字符串函数)。
UDAF 接受多个输入数据行,并产生一个输出数据行。像COUNT和MAX这样的函数就是聚集函数。
UDTF 操作作用于单个数据行,并且产生多个数据行-------一个表作为输出。lateral view explore()
简单来说:
UDF:返回对应值,一对一
UDAF:返回聚类值,多对一
UDTF:返回拆分值,一对多
3.hive有哪些保存元数据的方式,个有什么特点。
内存数据库derby,安装小,但是数据存在内存,不稳定
mysql数据库,数据存储模式可以自己设置,持久化好,查看方便。
4.hive内部表和外部表的区别
5.生产环境中为什么建议使用外部表?
6.insert into 和 override write区别?
insert into:将数据写到表中
override write:覆盖之前的内容。
7.hive的判断函数有哪些
hive 的条件判断(if、coalesce、case)
8.简单描述一下HIVE的功能?用hive创建表有几种方式?hive表有几种?
hive主要是做离线分析的
hive建表有三种方式
直接建表法
查询建表法(通过AS 查询语句完成建表:将子查询的结果存在新表里,有数据,一般用于中间表)
like建表法(会创建结构完全相同的表,但是没有数据)
hive表有2种:内部表和外部表
9.线上业务每天产生的业务日志(压缩后>=3G),每天需要加载到hive的log表中,将每天产生的业务日志在压缩之后load到hive的log表时,最好使用的压缩算法是哪个,并说明其原因
10.若在hive中建立分区仍不能优化查询效率,建表时如何优化
11.union all和union的区别
union 去重
union oll 不去重
12.如何解决hive数据倾斜的问题
13.hive性能优化常用的方法
14.简述delete,drop,truncate的区别
delet 删除数据
drop 删除表
truncate 摧毁表结构并重建
15.order by , sort by , distribute by , cluster by的区别
1、 order by可以指定desc降序asc升序
order by会对输入做全局排序,因此只有一个 reducer(多个 reducer无法保证全局有序),然而只有一个 Reducer,会导致当输入规模较大时,消耗较长的计算时间。
2、 sort by不是全局排序,其在数据进入 reducer前完成排序,因此,如果用 sort by进行排序并且设置 mapped. reduce. tasks〉1,则 sort by只会保证每个 reducer的输出有序,并不保证全局有序。(全排序实现:先用 sortby保证每个 reducer输出有序,然后在进行 order by归并下前面所有的 reducer输出进行单个 reducer排序,实现全局有序。)
3、 distribute by(重要)
distribute by是控制在map端如何拆分数据给 reduce端的。hive会根据 distribute by后面列,对应 reduce的个数进行分发,默认是采用hash算法。sort by为每个 reduce产生一个排序文件。在有些情况下,你需要控制某个特定行应该到哪个 reducer,这通常是为了进行后续的聚集操作。distribute by刚好可以做这件事。因此, distribute by经常和 sort by配合使用。
4、 cluster by
cluster by具有 distribute by和 sort by的组合功能。但是排序只能是升序排序,不能指定排序规则为ASC或者DESC
如何实现组内排序或者组内TopN?语法格式
row number(0)OVER( partition by COLI order by CL2desc)rank先对COL1列进行分区,再对COL2列进行排序。组内排序
16.Hive 里边字段的分隔符用的什么?为什么用\t?有遇到过字段里 边有\t 的情况吗,怎么处理的?为什么不用 Hive 默认的分隔符,默认的分隔符是什么?
hive 默认的字段分隔符为 ascii 码的控制符\001(^A),建表的时候用 fields terminated by '\001'
遇到过字段里边有\t 的情况,自定义 InputFormat,替换为其他分隔符再做后续处理
17.分区分桶的区别,为什么要分区
分区表:原来的一个大表存储的时候分成不同的数据目录进行存储。如果说是单分区表,那么在表的目录下就只有一级子目录,如果说是多分区表,那么在表的目录下有多少分区就有多少级子目录。不管是单分区表,还是多分区表,在表的目录下,和非最终分区目录下是不能直接存储数据文件的
分桶表:原理和hashpartitioner 一样,将hive中的一张表的数据进行归纳分类的时候,归纳分类规则就是hashpartitioner。(需要指定分桶字段,指定分成多少桶)
分区表和分桶的区别除了存储的格式不同外,最主要的是作用:
分区表:细化数据管理,缩小mapreduce程序 需要扫描的数据量。
分桶表:提高join查询的效率,在一份数据会被经常用来做连接查询的时候建立分桶,分桶字段就是连接字段;提高采样的效率。
有了分区为什么还要分桶?
(1)获得更高的查询处理效率。桶为表加上了额外的结构,Hive在处理有些查询时能利用这个结构。
(2)使取样( sampling)更高效。在处理大规模数据集时,在开发和修改査询的阶段,如果能在数据集的一小部分数据上试运行查询,会带来很多方便。
分桶是相对分区进行更细粒度的划分。分桶将表或者分区的某列值进行hash值进行区分,如要安装name属性分为3个桶,就是对name属性值的hash值对3取摸,按照取模结果对数据分桶。
与分区不同的是,分区依据的不是真实数据表文件中的列,而是我们指定的伪列,但是分桶是依据数据表中真实的列而不是伪列
18.mapjoin的原理

MapJoin通常用于一个很小的表和一个大表进行join的场景,具体小表有多小,由参数hive.mapjoin.smalltable.filesize来决定,该参数表示小表的总大小,默认值为25000000字节,即25M。
Hive0.7之前,需要使用hint提示 *+ mapjoin(table) */才会执行MapJoin,否则执行Common Join,但在0.7版本之后,默认自动会转换Map Join,由参数hive.auto.convert.join来控制,默认为true.
假设a表为一张大表,b为小表,并且hive.auto.convert.join=true,那么Hive在执行时候会自动转化为MapJoin。
MapJoin简单说就是在Map阶段将小表读入内存,顺序扫描大表完成Join。减少昂贵的shuffle操作及reduce操作
MapJoin分为两个阶段:
通过MapReduce Local Task,将小表读入内存,生成HashTableFiles上传至Distributed Cache中,这里会HashTableFiles进行压缩。
MapReduce Job在Map阶段,每个Mapper从Distributed Cache读取HashTableFiles到内存中,顺序扫描大表,在Map阶段直接进行Join,将数据传递给下一个MapReduce任务。
19.在hive的row_number中distribute by 和 partition by的区别
20.hive开发中遇到什么问题?
21.什么时候使用内部表,什么时候使用外部表
22.hive都有哪些函数,你平常工作中用到哪些
数学函数
round(DOUBLE a)
floor(DOUBLE a)
ceil(DOUBLE a)
rand()
集合函数
size(Map<K.V>)
map_keys(Map<K.V>)
map_values(Map<K.V>)
array_contains(Array<T>, value)
sort_array(Array<T>)
类型转换函数
cast(expr as <type>)
日期函数
date_format函数(根据格式整理日期)
date_add、date_sub函数(加减日期)
next_day函数
last_day函数(求当月最后一天日期)
collect_set函数
get_json_object解析json函数
from_unixtime(bigint unixtime, string format)
to_date(string timestamp)
year(string date)
month(string date)
hour(string date)
weekofyear(string date)
datediff(string enddate, string startdate)
add_months(string start_date, int num_months)
date_format(date/timestamp/string ts, string fmt)
条件函数
if(boolean testCondition, T valueTrue, T valueFalseOrNull)
nvl(T value, T default_value)
COALESCE(T v1, T v2, ...)
CASE a WHEN b THEN c [WHEN d THEN e]* [ELSE f] END
isnull( a )
isnotnull ( a )
字符函数
concat(string|binary A, string|binary B...)
concat_ws(string SEP, string A, string B...)
get_json_object(string json_string, string path)
length(string A)
lower(string A) lcase(string A)
parse_url(string urlString, string partToExtract [, string keyToExtract])
regexp_replace(string INITIAL_STRING, string PATTERN, string REPLACEMENT)
reverse(string A)
split(string str, string pat)
substr(string|binary A, int start) substring(string|binary A, int start)
聚合函数
count sum min max avg
表生成函数
explode(array<TYPE> a)
explode(ARRAY)
json_tuple(jsonStr, k1, k2, ...)
parse_url_tuple(url, p1, p2, ...)
23.手写sql,连续活跃用户
24.left semi join和left join区别
25.group by为什么要排序
26.说说印象最深的一次优化场景,hive常见的优化思路
27.聊聊hive的执行引擎,spark和mr的区别?
28.hive的join底层mr是如何实现的?
29.sql问题,连续几天活跃的用户?
30.建好了外部表,用什么语句把数据文件加载到表里
31.Hive的执行流程?
32.hive的元数据信息存储在哪?
33.sql语句的执行顺序from-where-group by-having -select-order by -limit
34.on和where的区别
35.hive和传统数据库之间的区别
1、写时模式和读时模式
传统数据库是写时模式,在load过程中,提升了査询性能,因为预先解析之后可以对列建立索引,并压缩,但这样也会花费更多的加载时间。
Hive是读时模式,1 oad data非常迅速,因为它不需要读取数据进行解析,仅仅进行文件的复制或者移动。
2、数据格式。Hive中没有定义专门的数据格式,由用户指定,需要指定三个属性:列分隔符,行分隔符,以及读取文件数据的方法。数据库中,存储引擎定义了自己的数据格式。所有数据都会按照一定的组织存储
3、数据更新。Hive的内容是读多写少的,因此,不支持对数据的改写和删除,数据都在加载的时候中确定好的。数据库中的数据通常是需要经常进行修改
4、执行延迟。Hive在查询数据的时候,需要扫描整个表(或分区),因此延迟较高,只有在处理大数据是才有优势。数据库在处理小数据是执行延迟较低。
5、索引。Hive比较弱,不适合实时查询。数据库有。
6、执行。Hive是 Mapreduce,数据库是 Executor
7、可扩展性。Hive高,数据库低
8、数据规模。Hive大,数据库小
36.hive中导入数据的4种方式
从本地导入:load data local inpath home/liuzc into table ods.test
从hdfs导入:load data inpath user/hive/warehouse/a.txt into ods.test
查询导入:create table tmp_test as select * from ods.test
查询结果导入:insert into table tmp.test select * from ods.test
三.Spark
1.rdd的属性

一组分片(Partition),即数据集的基本组成单位。对于RDD来说,每个分片都会被一个计算任务处理,并决定并行计算的粒度。用户可以在创建RDD时指定RDD的分片个数,如果没有指定,那么就会采用默认值。默认值就是程序所分配到的CPU Core的数目。
一个计算每个分区的函数。Spark中RDD的计算是以分片为单位的,每个RDD都会实现compute函数以达到这个目的。compute函数会对迭代器进行复合,不需要保存每次计算的结果。
RDD之间的依赖关系。RDD的每次转换都会生成一个新的RDD,所以RDD之间就会形成类似于流水线一样的前后依赖关系。在部分分区数据丢失时,Spark可以通过这个依赖关系重新计算丢失的分区数据,而不是对RDD的所有分区进行重新计算。
一个Partitioner,即RDD的分片函数。当前Spark中实现了两种类型的分片函数,一个是基于哈希的HashPartitioner,另外一个是基于范围的RangePartitioner。只有对于于key-value的RDD,才会有Partitioner,非key-value的RDD的Parititioner的值是None。Partitioner函数不但决定了RDD本身的分片数量,也决定了parent RDD Shuffle输出时的分片数量。
一个列表,存储存取每个Partition的优先位置(preferred location)。对于一个HDFS文件来说,这个列表保存的就是每个Partition所在的块的位置。按照“移动数据不如移动计算”的理念,Spark在进行任务调度的时候,会尽可能地将计算任务分配到其所要处理数据块的存储位置。
2.算子分为哪几类(RDD支持哪几种类型的操作)
转换(Transformation) 现有的RDD通过转换生成一个新的RDD。lazy模式,延迟执行。
转换函数包括:map,filter,flatMap,groupByKey,reduceByKey,aggregateByKey,union,join, coalesce 等等。
动作(Action) 在RDD上运行计算,并返回结果给驱动程序(Driver)或写入文件系统。
动作操作包括:reduce,collect,count,first,take,countByKey以及foreach等等。
collect 该方法把数据收集到driver端 Array数组类型
所有的transformation只有遇到action才能被执行。
当触发执行action之后,数据类型不再是rdd了,数据就会存储到指定文件系统中,或者直接打印结 果或者收集起来。
3.创建rdd的几种方式
1.集合并行化创建(有数据)
val arr = Array(1,2,3,4,5)
val rdd = sc.parallelize(arr)
val rdd =sc.makeRDD(arr)
2.读取外部文件系统,如hdfs,或者读取本地文件(最常用的方式)(没数据)
val rdd2 = sc.textFile("hdfs://hdp-01:9000/words.txt")
// 读取本地文件
val rdd2 = sc.textFile(“file:///root/words.txt”)
3.从父RDD转换成新的子RDD
调用Transformation类的方法,生成新的RDD
4.spark运行流程

Worker的功能:定时和master通信;调度并管理自身的executor
executor:由Worker启动的,程序最终在executor中运行,(程序运行的一个容器)
spark-submit命令执行时,会根据master地址去向 Master发送请求,
Master接收到Dirver端的任务请求之后,根据任务的请求资源进行调度,(打散的策略),尽可能的 把任务资源平均分配,然后向WOrker发送指令
Worker收到Master的指令之后,就根据相应的资源,启动executor(cores,memory)
executor会向dirver端建立请求,通知driver,任务已经可以运行了
driver运行任务的时候,会把任务发送到executor中去运行。
5.Spark中coalesce与repartition的区别
1)关系:
两者都是用来改变 RDD 的 partition 数量的,repartition 底层调用的就是 coalesce 方法:coalesce(numPartitions, shuffle = true)
2)区别:
repartition 一定会发生 shuffle,coalesce 根据传入的参数来判断是否发生 shuffle
一般情况下增大 rdd 的 partition 数量使用 repartition,减少 partition 数量时使用coalesce
6.sortBy 和 sortByKey的区别
sortBy既可以作用于RDD[K] ,还可以作用于RDD[(k,v)]
sortByKey 只能作用于 RDD[K,V] 类型上。
7.map和mapPartitions的区别

8.数据存入Redis 优先使用map mapPartitions foreach foreachPartions哪个
使用 foreachPartition
* 1,map mapPartition 是转换类的算子, 有返回值
* 2, 写mysql,redis 的连接
foreach * 100万 100万次的连接
foreachPartions * 200 个分区 200次连接 一个分区中的数据,共用一个连接
foreachParititon 每次迭代一个分区,foreach每次迭代一个元素。
该方法没有返回值,或者Unit
主要作用于,没有返回值类型的操作(打印结果,写入到mysql数据库中)
在写入到redis,mysql的时候,优先使用foreachPartititon
9.reduceByKey和groupBykey的区别

reduceByKey会传一个聚合函数, 相当于 groupByKey + mapValues
reduceByKey 会有一个分区内聚合,而groupByKey没有 最核心的区别
结论:reduceByKey有分区内聚合,更高效,优先选择使用reduceByKey。
10.cache和checkPoint的比较
都是做 RDD 持久化的
1.缓存,是在触发action之后,把数据写入到内存或者磁盘中。不会截断血缘关系
(设置缓存级别为memory_only:内存不足,只会部分缓存或者没有缓存,缓存会丢失,memory_and_disk :内存不足,会使用磁盘)
2.checkpoint 也是在触发action之后,执行任务。单独再启动一个job,负责写入数据到hdfs中。(把rdd中的数据,以二进制文本的方式写入到hdfs中,有几个分区,就有几个二进制文件)
3.某一个RDD被checkpoint之后,他的父依赖关系会被删除,血缘关系被截断,该RDD转换成了CheckPointRDD,以后再对该rdd的所有操作,都是从hdfs中的checkpoint的具体目录来读取数据。缓存之后,rdd的依赖关系还是存在的。
11.spark streaming流式统计单词数量代码
object WordCountAll {newValues当前批次的出现的单词次数, runningCount表示之前运行的单词出现的结果* def updateFunction(newValues: Seq[Int], runningCount: Option[Int]): Option[Int] = {val newCount = newValues.sum + runningCount.getOrElse(0)// 将历史前几个批次的值和当前批次的值进行累加返回当前批次最终的结果Some(newCount)}*/*** String : 单词 hello* Seq[Int] :单词在当前批次出现的次数* Option[Int] :历史结果*/val updateFunc = (iter: Iterator[(String, Seq[Int], Option[Int])]) => {iter.flatMap(it=>Some(it._2.sum + it._3.getOrElse(0)).map(x=>(it._1,x)))iter.flatMap{case(x,y,z)=>Some(y.sum + z.getOrElse(0)).map(m=>(x, m))}}屏蔽日志Logger.getLogger("org.apache").setLevel(Level.ERROR)def main(args: Array[String]) {必须要开启2个以上的线程,一个线程用来接收数据,另外一个线程用来计算val conf = new SparkConf().setMaster("local[2]").setAppName("NetworkWordCount")设置sparkjob计算时所采用的序列化方式.set("spark.serializer", "org.apache.spark.serializer.KryoSerializer").set("spark.rdd.compress", "true") 节约大量的内存内容如果你的程序出现垃圾回收时间过程,可以设置一下java的垃圾回收参数同时也会创建sparkContext对象批次时间 >= 批次处理的总时间 (批次数据量,集群的计算节点数量和配置)val ssc = new StreamingContext(conf, Seconds(5))做checkpoint 写入共享存储中ssc.checkpoint("c://aaa")创建一个将要连接到 hostname:port 的 DStream,如 localhost:9999val lines: ReceiverInputDStream[String] = ssc.socketTextStream("192.168.175.101", 44444)updateStateByKey结果可以累加但是需要传入一个自定义的累加函数:updateFuncval results = lines.flatMap(_.split(" ")).map((_,1)).updateStateByKey(updateFunc, new HashPartitioner(ssc.sparkContext.defaultParallelism), true)打印结果到控制台results.print()开始计算ssc.start()等待停止ssc.awaitTermination()}}
12.简述map和flatMap的区别和应用场景
map是对每一个元素进行操作,flatmap是对每一个元素操作后并压平
13.计算曝光数和点击数

14.分别列出几个常用的transformation和action算子
转换算子:map,map,filter,reduceByKey,groupByKey,groupBy
行动算子:foreach,foreachpartition,collect,collectAsMap,take,top,first,count,countByKey
15.按照需求使用spark编写以下程序,要求使用scala语言
当前文件a.txt的格式,请统计每个单词出现的次数
A,b,c
B,b,f,e
object WordCount {def main(args: Array[String]): Unit = {val conf = new SparkConf().setAppName(this.getClass.getSimpleName).setMaster("local[*]")val sc = new SparkContext(conf)var sData: RDD[String] = sc.textFile("a.txt")val sortData: RDD[(String, Int)] = sData.flatMap(_.split(",")).map((_,1)).reduceByKey(_+_)sortData.foreach(print)}}
16.spark应用程序的执行命令是什么?
/usr/local/spark-current2.3/bin/spark-submit \
--class com.wedoctor.Application \
--master yarn \
--deploy-mode client \
--driver-memory 1g \
--executor-memory 2g \
--queue root.wedw \
--num-executors 200 \
--jars home/pgxl/liuzc/config-1.3.0.jar,/home/pgxl/liuzc/hadoop-lzo-0.4.20.jar,/home/pgxl/liuzc/elasticsearch-hadoop-hive-2.3.4.jar \
/home/pgxl/liuzc/sen.jar
17.Spark应用执行有哪些模式,其中哪几种是集群模式
本地local模式
standalone模式
spark on yarn模式
spark on mesos模式
其中,standalone模式,spark on yarn模式,spark on mesos模式是集群模式
18.请说明spark中广播变量的用途
使用广播变量,每个 Executor 的内存中,只驻留一份变量副本,而不是对 每个 task 都传输一次大变量,省了很多的网络传输, 对性能提升具有很大帮助, 而且会通过高效的广播算法来减少传输代价。
19.以下代码会报错吗?如果会怎么解决 val arr = new ArrayList[String]; arr.foreach(println)
val arr = new ArrayList[String]; 这里会报错,需要改成 val arr: Array[String] = new Array[String](10)
arr.foreach(println)打印不会报空指针
20.写出你用过的spark中的算子,其中哪些会产生shuffle过程
reduceBykey:
groupByKey:
…ByKey:
21.Spark中rdd与partition的区别
22.请写出创建Dateset的几种方式
23.描述一下RDD,DataFrame,DataSet的区别?
1)RDD
优点:
编译时类型安全
编译时就能检查出类型错误
面向对象的编程风格
直接通过类名点的方式来操作数据
缺点:
序列化和反序列化的性能开销
无论是集群间的通信, 还是 IO 操作都需要对对象的结构和数据进行序列化和反序列化。
GC 的性能开销,频繁的创建和销毁对象, 势必会增加 GC
2)DataFrame
DataFrame 引入了 schema 和 off-heap
schema : RDD 每一行的数据, 结构都是一样的,这个结构就存储在 schema 中。Spark 通过 schema 就能够读懂数据, 因此在通信和 IO 时就只需要序列化和反序列化数据, 而结构的部分就可以省略了。
3)DataSet
DataSet 结合了 RDD 和 DataFrame 的优点,并带来的一个新的概念 Encoder。
当序列化数据时,Encoder 产生字节码与 off-heap 进行交互,能够达到按需访问数据的效果,而不用反序列化整个对象。Spark 还没有提供自定义 Encoder 的 API,但是未来会加入。
三者之间的转换:

24.描述一下Spark中stage是如何划分的?描述一下shuffle的概念
25.Spark 在yarn上运行需要做哪些关键的配置工作?如何kill -个Spark在yarn运行中Application
26.通常来说,Spark与MapReduce相比,Spark运行效率更高。请说明效率更高来源于Spark内置的哪些机制?并请列举常见spark的运行模式?
27.RDD中的数据在哪?
RDD中的数据在数据源,RDD只是一个抽象的数据集,我们通过对RDD的操作就相当于对数据进行操作。
28.如果对RDD进行cache操作后,数据在哪里?
数据在第一执行cache算子时会被加载到各个Executor进程的内存中,第二次就会直接从内存中读取而不会区磁盘。
29.Spark中Partition的数量由什么决定
和Mr一样,但是Spark默认最少有两个分区。
30.Scala里面的函数和方法有什么区别
31.SparkStreaming怎么进行监控?
32.Spark判断Shuffle的依据?
父RDD的一个分区中的数据有可能被分配到子RDD的多个分区中
33.Scala有没有多继承?可以实现多继承么?
34.Sparkstreaming和flink做实时处理的区别
35.Sparkcontext的作用
36.Sparkstreaming读取kafka数据为什么选择直连方式
37.离线分析什么时候用sparkcore和sparksq
38.Sparkstreaming实时的数据不丢失的问题
39.简述宽依赖和窄依赖概念,groupByKey,reduceByKey,map,filter,union五种操作哪些会导致宽依赖,哪些会导致窄依赖
40.数据倾斜可能会导致哪些问题,如何监控和排查,在设计之初,要考虑哪些来避免
41.有一千万条短信,有重复,以文本文件的形式保存,一行一条数据,请用五分钟时间,找出重复出现最多的前10条
42.现有一文件,格式如下,请用spark统计每个单词出现的次数
18619304961,18619304064,186193008,186193009
18619304962,18619304065,186193007,186193008
18619304963,18619304066,186193006,186193010
43.共享变量和累加器
累加器(accumulator)是 Spark 中提供的一种分布式的变量机制,其原理类似于mapreduce,即分布式的改变,然后聚合这些改变。累加器的一个常见用途是在调试时对作业执行过程中的事件进行计数。而广播变量用来高效分发较大的对象。
共享变量出现的原因:
通常在向 Spark 传递函数时,比如使用 map() 函数或者用 filter() 传条件时,可以使用驱动器程序中定义的变量,但是集群中运行的每个任务都会得到这些变量的一份新的副本,更新这些副本的值也不会影响驱动器中的对应变量。
Spark 的两个共享变量,累加器与广播变量,分别为结果聚合与广播这两种常见的通信模式突破了这一限制。
44.当 Spark 涉及到数据库的操作时,如何减少 Spark 运行中的数据库连接数?
使用 foreachPartition 代替 foreach,在 foreachPartition 内获取数据库的连接。
45.特别大的数据,怎么发送到excutor中?
46.spark调优都做过哪些方面?
47.spark任务为什么会被yarn kill掉?
48.Spark on Yarn作业执行流程?yarn-client和yarn-cluster有什么区别?
49.Flatmap底层编码实现?
Spark flatMap 源码:
/*** Return a new RDD by first applying a function to all elements of this* RDD, and then flattening the results.*/def flatMap[U: ClassTag](f: T => TraversableOnce[U]): RDD[U] = withScope {val cleanF = sc.clean(f)new MapPartitionsRDD[U, T](this, (context, pid, iter) => iter.flatMap(cleanF))}
Scala flatMap 源码:
/** Creates a new iterator by applying a function to all values produced by this iterator* and concatenating the results.** @param f the function to apply on each element.* @return the iterator resulting from applying the given iterator-valued function* `f` to each value produced by this iterator and concatenating the results.* @note Reuse: $consumesAndProducesIterator*/def flatMap[B](f: A => GenTraversableOnce[B]): Iterator[B] = new AbstractIterator[B] {private var cur: Iterator[B] = emptyprivate def nextCur() { cur = f(self.next()).toIterator }def hasNext: Boolean = {Equivalent to cur.hasNext || self.hasNext && { nextCur(); hasNext }but slightly shorter bytecode (better JVM inlining!)while (!cur.hasNext) {if (!self.hasNext) return falsenextCur()}true}def next(): B =<span style="color:#ffffff"> <span style="background-color:rgb(255,0,0)">(if (hasNext) cur else empty).next()</span></span>}
flatMap其实就是将RDD里的每一个元素执行自定义函数f,这时这个元素的结果转换成iterator,最后将这些再拼接成一个
新的RDD,也可以理解成原本的每个元素由横向执行函数f后再变为纵向。画红部分一直在回调,当RDD内没有元素为止。
50.spark_1.X与spark_2.X区别
51.说说spark与flink
52.spark streaming如何保证7*24小时运行机制?
53.spark streaming是Exactly-Once吗?
四.Kafka
1.Kafka名词解释和工作方式
Producer :消息生产者,就是向kafka broker发消息的客户端。
Consumer :消息消费者,向kafka broker取消息的客户端
Topic :咋们可以理解为一个队列。
Consumer Group (CG):这是kafka用来实现一个topic消息的广播(发给所有的consumer)和单播(发给任意一个consumer)的手段。一个topic可以有多个CG。topic的消息会复制(不是真的复制,是概念上的)到所有的CG,但每个partion只会把消息发给该CG中的一个consumer。如果需要实现广播,只要每个consumer有一个独立的CG就可以了。要实现单播只要所有的consumer在同一个CG。用CG还可以将consumer进行自由的分组而不需要多次发送消息到不同的topic。
Broker :一台kafka服务器就是一个broker。一个集群由多个broker组成。一个broker可以容纳多个topic。
Partition:为了实现扩展性,一个非常大的topic可以分布到多个broker(即服务器)上,一个topic可以分为多个partition,每个partition是一个有序的队列。partition中的每条消息都会被分配一个有序的id(offset)。kafka只保证按一个partition中的顺序将消息发给consumer,不保证一个topic的整体(多个partition间)的顺序。
Offset:kafka的存储文件都是按照offset.kafka来命名,用offset做名字的好处是方便查找。例如你想找位于2049的位置,只要找到2048.kafka的文件即可。当然the first offset就是00000000000.kafka
2.Consumer与topic关系
本质上kafka只支持Topic;
每个group中可以有多个consumer,每个consumer属于一个consumer group;
通常情况下,一个group中会包含多个consumer,这样不仅可以提高topic中消息的并发消费能力,而且还能提高"故障容错"性,如果group中的某个consumer失效那么其消费的partitions将会有其他consumer自动接管。
对于Topic中的一条特定的消息,只会被订阅此Topic的每个group中的其中一个consumer消费,此消息不会发送给一个group的多个consumer;
那么一个group中所有的consumer将会交错的消费整个Topic,每个group中consumer消息消费互相独立,我们可以认为一个group是一个"订阅"者。
在kafka中,一个partition中的消息只会被group中的一个consumer消费(同一时刻);
一个Topic中的每个partions,只会被一个"订阅者"中的一个consumer消费,不过一个consumer可以同时消费多个partitions中的消息。
kafka的设计原理决定,对于一个topic,同一个group中不能有多于partitions个数的consumer同时消费,否则将意味着某些consumer将无法得到消息。
kafka只能保证一个partition中的消息被某个consumer消费时是顺序的;事实上,从Topic角度来说,当有多个partitions时,消息仍不是全局有序的。
3.kafka中生产数据的时候,如何保证写入的容错性?
设置发送数据是否需要服务端的反馈,有三个值0,1,-1
0: producer不会等待broker发送ack
1: 当leader接收到消息之后发送ack
-1: 当所有的follower都同步消息成功后发送ack
request.required.acks=0
4.如何保证kafka消费者消费数据是全局有序的
伪命题
每个分区内,每条消息都有一个offset,故只能保证分区内有序。
如果要全局有序的,必须保证生产有序,存储有序,消费有序。
由于生产可以做集群,存储可以分片,消费可以设置为一个consumerGroup,要保证全局有序,就需要保证每个环节都有序。
只有一个可能,就是一个生产者,一个partition,一个消费者。这种场景和大数据应用场景相悖。
5.有两个数据源,一个记录的是广告投放给用户的日志,一个记录用户访问日志,另外还有一个固定的用户基础表记录用户基本信息(比如学历,年龄等等)。现在要分析广告投放对与哪类用户更有效,请采用熟悉的技术描述解决思路。另外如果两个数据源都是实时数据源(比如来自kafka),他们数据在时间上相差5分钟,需要哪些调整来解决实时分析问题?
6.Kafka和SparkStreaing如何集成?
7.列举Kafka的优点,简述Kafka为什么可以做到每秒数十万甚至上百万消息的高效分发?
8.为什么离线分析要用kafka?
Kafka的作用是解耦,如果直接从日志服务器上采集的话,实时离线都要采集,等于要采集两份数据,而使用了kafka的话,只需要从日志服务器上采集一份数据,然后在kafka中使用不同的两个组读取就行了
9.Kafka怎么进行监控?
Kafka Manager
10.Kafka与传统的消息队列服务有很么不同
11.Kafka api low-level与high-level有什么区别,使用low-level需要处理哪些细节
12.Kafka的ISR副本同步队列
ISR(In-Sync Replicas),副本同步队列。ISR中包括Leader和Follower。如果Leader进程挂掉,会在ISR队列中选择一个服务作为新的Leader。有replica.lag.max.messages(延迟条数)和replica.lag.time.max.ms(延迟时间)两个参数决定一台服务是否可以加入ISR副本队列,在0.10版本移除了replica.lag.max.messages参数,防止服务频繁的进去队列。
任意一个维度超过阈值都会把Follower剔除出ISR,存入OSR(Outof-Sync Replicas)列表,新加入的Follower也会先存放在OSR中。
13.Kafka消息数据积压,Kafka消费能力不足怎么处理?
1)如果是Kafka消费能力不足,则可以考虑增加Topic的分区数,并且同时提升消费组的消费者数量,消费者数=分区数。(两者缺一不可)
2)如果是下游的数据处理不及时:提高每批次拉取的数量。批次拉取数据过少(拉取数据/处理时间<生产速度),使处理的数据小于生产的数据,也会造成数据积压。
14.Kafka中的ISR、AR又代表什么?
ISR:in-sync replica set (ISR),与leader保持同步的follower集合
AR:分区的所有副本
15.Kafka中的HW、LEO等分别代表什么?
LEO:每个副本的最后条消息的offset
HW:一个分区中所有副本最小的offset
16.哪些情景会造成消息漏消费?
先提交offset,后消费,有可能造成数据的重复
17.当你使用kafka-topics.sh创建了一个topic之后,Kafka背后会执行什么逻辑?
1)会在zookeeper中的/brokers/topics节点下创建一个新的topic节点,如:/brokers/topics/first
2)触发Controller的监听程序
3)kafka Controller 负责topic的创建工作,并更新metadata cache
18.topic的分区数可不可以增加?如果可以怎么增加?如果不可以,那又是为什么?
可以增加
bin/kafka-topics.sh --zookeeper localhost:2181/kafka --alter --topic topic-config --partitions 3
19.topic的分区数可不可以减少?如果可以怎么减少?如果不可以,那又是为什么?
不可以减少,被删除的分区数据难以处理。
20.Kafka有内部的topic吗?如果有是什么?有什么所用?
__consumer_offsets,保存消费者offset
21.聊一聊Kafka Controller的作用?
负责管理集群broker的上下线,所有topic的分区副本分配和leader选举等工作。
22.失效副本是指什么?有那些应对措施?
不能及时与leader同步,暂时踢出ISR,等其追上leader之后再重新加入
23.Kafka 都有哪些特点?
高吞吐量、低延迟:kafka每秒可以处理几十万条消息,它的延迟最低只有几毫秒,每个topic可以分多个partition, consumer group 对partition进行consume操作。
可扩展性:kafka集群支持热扩展
持久性、可靠性:消息被持久化到本地磁盘,并且支持数据备份防止数据丢失
容错性:允许集群中节点失败(若副本数量为n,则允许n-1个节点失败)
高并发:支持数千个客户端同时读写
24.请简述下你在哪些场景下会选择 Kafka?
日志收集:一个公司可以用Kafka可以收集各种服务的log,通过kafka以统一接口服务的方式开放给各种consumer,例如hadoop、HBase、Solr等。
消息系统:解耦和生产者和消费者、缓存消息等。
用户活动跟踪:Kafka经常被用来记录web用户或者app用户的各种活动,如浏览网页、搜索、点击等活动,这些活动信息被各个服务器发布到kafka的topic中,然后订阅者通过订阅这些topic来做实时的监控分析,或者装载到hadoop、数据仓库中做离线分析和挖掘。
运营指标:Kafka也经常用来记录运营监控数据。包括收集各种分布式应用的数据,生产各种操作的集中反馈,比如报警和报告。
流式处理:比如spark streaming和 Flink
25.Kafka 的设计架构你知道吗?
简单架构如下

详细如下

Kafka 架构分为以下几个部分
Producer :消息生产者,就是向 kafka broker 发消息的客户端。
Consumer :消息消费者,向 kafka broker 取消息的客户端。
Topic :可以理解为一个队列,一个 Topic 又分为一个或多个分区。
Consumer Group:这是 kafka 用来实现一个 topic 消息的广播(发给所有的 consumer)和单播(发给任意一个 consumer)的手段。一个 topic 可以有多个 Consumer Group。
Broker :一台 kafka 服务器就是一个 broker。一个集群由多个 broker 组成。一个 broker 可以容纳多个 topic。
Partition:为了实现扩展性,一个非常大的 topic 可以分布到多个 broker上,每个 partition 是一个有序的队列。partition 中的每条消息都会被分配一个有序的id(offset)。将消息发给 consumer,kafka 只保证按一个 partition 中的消息的顺序,不保证一个 topic 的整体(多个 partition 间)的顺序。
Offset:kafka 的存储文件都是按照 offset.kafka 来命名,用 offset 做名字的好处是方便查找。例如你想找位于 2049 的位置,只要找到 2048.kafka 的文件即可。当然 the first offset 就是 00000000000.kafka。
26.Kafka 分区的目的?
分区对于 Kafka 集群的好处是:实现负载均衡。分区对于消费者来说,可以提高并发度,提高效率。
27.你知道 Kafka 是如何做到消息的有序性?
kafka 中的每个 partition 中的消息在写入时都是有序的,而且消息带有offset偏移量,消费者按偏移量的顺序从前往后消费,从而保证了消息的顺序性。但是分区之间的消息是不保证有序的。
28.Kafka 的高可靠性是怎么实现的?
kafka通过分区的多副本机制来保证消息的可靠性。1. 每个分区可以设置多个副本,这些副本分布在不同的broker上;2. 相同partition的多个副本能动态选举leader来对外服务和管理内部数据同步。这样,即使有broker出现故障,受影响的partition也会在其他broker上重新选举出新的leader来继续服务
更具体来说,可参看下文:
Kafka 的分区多副本架构是 Kafka 可靠性保证的核心,把消息写入多个副本可以使 Kafka 在发生崩溃时仍能保证消息的持久性。
Producer 往 Broker 发送消息
如果我们要往 Kafka 对应的主题发送消息,我们需要通过 Producer 完成。前面我们讲过 Kafka 主题对应了多个分区,每个分区下面又对应了多个副本;为了让用户设置数据可靠性, Kafka 在 Producer 里面提供了消息确认机制。也就是说我们可以通过配置来决定消息发送到对应分区的几个副本才算消息发送成功。可以在定义 Producer 时通过 acks 参数指定(在 0.8.2.X 版本之前是通过 request.required.acks 参数设置的,详见 KAFKA-3043)。这个参数支持以下三种值:
acks = 0:意味着如果生产者能够通过网络把消息发送出去,那么就认为消息已成功写入 Kafka 。在这种情况下还是有可能发生错误,比如发送的对象无能被序列化或者网卡发生故障,但如果是分区离线或整个集群长时间不可用,那就不会收到任何错误。在 acks=0 模式下的运行速度是非常快的(这就是为什么很多基准测试都是基于这个模式),你可以得到惊人的吞吐量和带宽利用率,不过如果选择了这种模式, 一定会丢失一些消息。
acks = 1:意味若 Leader 在收到消息并把它写入到分区数据文件(不一定同步到磁盘上)时会返回确认或错误响应。在这个模式下,如果发生正常的 Leader 选举,生产者会在选举时收到一个 LeaderNotAvailableException 异常,如果生产者能恰当地处理这个错误,它会重试发送悄息,最终消息会安全到达新的 Leader 那里。不过在这个模式下仍然有可能丢失数据,比如消息已经成功写入 Leader,但在消息被复制到 follower 副本之前 Leader发生崩溃。
acks = all(这个和 request.required.acks = -1 含义一样):意味着 Leader 在返回确认或错误响应之前,会等待所有同步副本都收到悄息。如果和 min.insync.replicas 参数结合起来,就可以决定在返回确认前至少有多少个副本能够收到悄息,生产者会一直重试直到消息被成功提交。不过这也是最慢的做法,因为生产者在继续发送其他消息之前需要等待所有副本都收到当前的消息。
根据实际的应用场景,我们设置不同的 acks,以此保证数据的可靠性。
另外,Producer 发送消息还可以选择同步(默认,通过 producer.type=sync 配置) 或者异步(producer.type=async)模式。如果设置成异步,虽然会极大的提高消息发送的性能,但是这样会增加丢失数据的风险。如果需要确保消息的可靠性,必须将 producer.type 设置为 sync。
Leader 选举
在介绍 Leader 选举之前,让我们先来了解一下 ISR(in-sync replicas)列表。每个分区的 leader 会维护一个 ISR 列表,ISR 列表里面就是 follower 副本的 Borker 编号,只有跟得上 Leader 的 follower 副本才能加入到 ISR 里面,这个是通过 replica.lag.time.max.ms 参数配置的,具体可以参见 《一文了解 Kafka 的副本复制机制》。只有 ISR 里的成员才有被选为 leader 的可能。
所以当 Leader 挂掉了,而且 unclean.leader.election.enable=false 的情况下,Kafka 会从 ISR 列表中选择第一个 follower 作为新的 Leader,因为这个分区拥有最新的已经 committed 的消息。通过这个可以保证已经 committed 的消息的数据可靠性。
综上所述,为了保证数据的可靠性,我们最少需要配置一下几个参数:
producer 级别:acks=all(或者 request.required.acks=-1),同时发生模式为同步 producer.type=sync
topic 级别:设置 replication.factor>=3,并且 min.insync.replicas>=2;
broker 级别:关闭不完全的 Leader 选举,即 unclean.leader.election.enable=false;
29.请谈一谈 Kafka 数据一致性原理
一致性就是说不论是老的 Leader 还是新选举的 Leader,Consumer 都能读到一样的数据。

假设分区的副本为3,其中副本0是 Leader,副本1和副本2是 follower,并且在 ISR 列表里面。虽然副本0已经写入了 Message4,但是 Consumer 只能读取到 Message2。因为所有的 ISR 都同步了 Message2,只有 High Water Mark 以上的消息才支持 Consumer 读取,而 High Water Mark 取决于 ISR 列表里面偏移量最小的分区,对应于上图的副本2,这个很类似于木桶原理。
这样做的原因是还没有被足够多副本复制的消息被认为是“不安全”的,如果 Leader 发生崩溃,另一个副本成为新 Leader,那么这些消息很可能丢失了。如果我们允许消费者读取这些消息,可能就会破坏一致性。试想,一个消费者从当前 Leader(副本0) 读取并处理了 Message4,这个时候 Leader 挂掉了,选举了副本1为新的 Leader,这时候另一个消费者再去从新的 Leader 读取消息,发现这个消息其实并不存在,这就导致了数据不一致性问题。
当然,引入了 High Water Mark 机制,会导致 Broker 间的消息复制因为某些原因变慢,那么消息到达消费者的时间也会随之变长(因为我们会先等待消息复制完毕)。延迟时间可以通过参数 replica.lag.time.max.ms 参数配置,它指定了副本在复制消息时可被允许的最大延迟时间。
30.ISR、OSR、AR 是什么?
ISR:In-Sync Replicas 副本同步队列
OSR:Out-of-Sync Replicas
AR:Assigned Replicas 所有副本
ISR是由leader维护,follower从leader同步数据有一些延迟(具体可以参见 图文了解 Kafka 的副本复制机制),超过相应的阈值会把 follower 剔除出 ISR, 存入OSR(Out-of-Sync Replicas )列表,新加入的follower也会先存放在OSR中。AR=ISR+OSR。
31.LEO、HW、LSO、LW等分别代表什么
LEO:是 LogEndOffset 的简称,代表当前日志文件中下一条
HW:水位或水印(watermark)一词,也可称为高水位(high watermark),通常被用在流式处理领域(比如Apache Flink、Apache Spark等),以表征元素或事件在基于时间层面上的进度。在Kafka中,水位的概念反而与时间无关,而是与位置信息相关。严格来说,它表示的就是位置信息,即位移(offset)。取 partition 对应的 ISR中 最小的 LEO 作为 HW,consumer 最多只能消费到 HW 所在的位置上一条信息。
LSO:是 LastStableOffset 的简称,对未完成的事务而言,LSO 的值等于事务中第一条消息的位置(firstUnstableOffset),对已完成的事务而言,它的值同 HW 相同
LW:Low Watermark 低水位, 代表 AR 集合中最小的 logStartOffset 值。
32.Kafka 在什么情况下会出现消息丢失?
参考数据可靠性和数据一致性
33.怎么尽可能保证 Kafka 的可靠性
参考数据可靠性和数据一致性
34.消费者和消费者组有什么关系?
每个消费者从属于消费组。具体关系如下:

35.Kafka 的每个分区只能被一个消费者线程,如何做到多个线程同时消费一个分区?
36.数据传输的事务有几种?
数据传输的事务定义通常有以下三种级别:
最多一次: 消息不会被重复发送,最多被传输一次,但也有可能一次不传输
最少一次: 消息不会被漏发送,最少被传输一次,但也有可能被重复传输.
精确的一次(Exactly once): 不会漏传输也不会重复传输,每个消息都传输被
37.Kafka 消费者是否可以消费指定分区消息?
Kafa consumer消费消息时,向broker发出fetch请求去消费特定分区的消息,consumer指定消息在日志中的偏移量(offset),就可以消费从这个位置开始的消息,customer拥有了offset的控制权,可以向后回滚去重新消费之前的消息,这是很有意义的
38.Kafka消息是采用Pull模式,还是Push模式?
Kafka最初考虑的问题是,customer应该从brokes拉取消息还是brokers将消息推送到consumer,也就是pull还push。在这方面,Kafka遵循了一种大部分消息系统共同的传统的设计:producer将消息推送到broker,consumer从broker拉取消息。
一些消息系统比如Scribe和Apache Flume采用了push模式,将消息推送到下游的consumer。这样做有好处也有坏处:由broker决定消息推送的速率,对于不同消费速率的consumer就不太好处理了。消息系统都致力于让consumer以最大的速率最快速的消费消息,但不幸的是,push模式下,当broker推送的速率远大于consumer消费的速率时,consumer恐怕就要崩溃了。最终Kafka还是选取了传统的pull模式。Pull模式的另外一个好处是consumer可以自主决定是否批量的从broker拉取数据。Push模式必须在不知道下游consumer消费能力和消费策略的情况下决定是立即推送每条消息还是缓存之后批量推送。如果为了避免consumer崩溃而采用较低的推送速率,将可能导致一次只推送较少的消息而造成浪费。Pull模式下,consumer就可以根据自己的消费能力去决定这些策略。Pull有个缺点是,如果broker没有可供消费的消息,将导致consumer不断在循环中轮询,直到新消息到t达。为了避免这点,Kafka有个参数可以让consumer阻塞知道新消息到达(当然也可以阻塞知道消息的数量达到某个特定的量这样就可以批量发
39.Kafka 消息格式的演变清楚吗?
Kafka 的消息格式经过了四次大变化,
0.8.x版本的消息格式如下:

这个版本的 Message 格式加入了 Key 相关的信息,以及 内容的长度等,各个字段的含义介绍如下:
crc:占用4个字节,主要用于校验消息的内容;
magic:这个占用1个字节,主要用于标识 Kafka 版本。
attributes:占用1个字节,这里面存储了消息压缩使用的编码。这个版本的 Kafka 仅支持 gzip、snappy 以及 lz4(0.8.2引入) 三种压缩格式;后四位如果是0001则标识gzip压缩,如果是0010则是snappy压缩,如果是0011则是snappy压缩,如果是0000则表示没有使用压缩。
key length:占用4个字节。主要标识 Key 的内容的长度 K;
key:占用 K 个字节。存储的是 key 的具体内容
value length:占用4个字节。主要标识 value 的内容的长度 V;
value:这个占用的字节为 V。value即是消息的真实内容,在 Kafka 中这个也叫做payload。
这个版本的MessageSet 格式和之前一样,就不介绍了。但是需要注意的是,这个版本 MessageSet 中的 offset 字段存储的已经不是消息物理偏移量了,而是逻辑地址,比如0,、1、2....。有了逻辑地址,我们就可以解决之前Kafka 0.7.0遇到的一些问题,比如可以在压缩消息内通过偏移量进行寻址,压缩消息可以checkpoint内部的消息等。
0.10.x版本的消息格式如下:

可以看出,这个版本相对于 Kafka 0.8.x版本的消息格式变化不大,各个字段的含义:这个版本的 Message 格式加入了 Key 相关的信息,以及 内容的长度等,各个字段的含义介绍如下:
crc:占用4个字节,主要用于校验消息的内容;
magic:这个占用1个字节,主要用于标识 Kafka 版本。Kafka 0.10.x magic默认值为1
attributes:占用1个字节,这里面存储了消息压缩使用的编码以及Timestamp类型。这个版本的 Kafka 仅支持 gzip、snappy 以及 lz4(0.8.2引入) 三种压缩格式;后四位如果是 0001 则表示 gzip 压缩,如果是 0010 则是 snappy 压缩,如果是 0011 则是 lz4 压缩,如果是0000则表示没有使用压缩。第4个bit位如果为0,代表使用create time;如果为1代表append time;其余位(第5~8位)保留;
key length:占用4个字节。主要标识 Key 的内容的长度 K;
key:占用 K 个字节。存储的是 key 的具体内容
value length:占用4个字节。主要标识 value 的内容的长度 V;
value:这个占用的字节为 V。value即是消息的真实内容,在 Kafka 中这个也叫做payload。
40.Kafka 偏移量的演变清楚吗?
参见官方文档,此问题很少问
41.Kafka 高效文件存储设计特点
Kafka把topic中一个parition大文件分成多个小文件段,通过多个小文件段,就容易定期清除或删除已经消费完文件,减少磁盘占用。
通过索引信息可以快速定位message和确定response的最大大小。
通过index元数据全部映射到memory,可以避免segment file的IO磁盘操作。
通过索引文件稀疏存储,可以大幅降低index文件元数据占用空间大小
42.Kafka创建Topic时如何将分区放置到不同的Broker中
副本因子不能大于 Broker 的个数;
第一个分区(编号为0)的第一个副本放置位置是随机从 brokerList 选择的;
其他分区的第一个副本放置位置相对于第0个分区依次往后移。也就是如果我们有5个 Broker,5个分区,假设第一个分区放在第四个 Broker 上,那么第二个分区将会放在第五个 Broker 上;第三个分区将会放在第一个 Broker 上;第四个分区将会放在第二个 Broker 上,依次类推;
剩余的副本相对于第一个副本放置位置其实是由 nextReplicaShift 决定的,而这个数也是随机产生的;
具体可以参见Kafka创建Topic时如何将分区放置到不同的Broker中。
43.Kafka新建的分区会在哪个目录下创建
我们知道,在启动 Kafka 集群之前,我们需要配置好 log.dirs 参数,其值是 Kafka 数据的存放目录,这个参数可以配置多个目录,目录之间使用逗号分隔,通常这些目录是分布在不同的磁盘上用于提高读写性能。当然我们也可以配置 log.dir 参数,含义一样。只需要设置其中一个即可。
如果 log.dirs 参数只配置了一个目录,那么分配到各个 Broker 上的分区肯定只能在这个目录下创建文件夹用于存放数据。
但是如果 log.dirs 参数配置了多个目录,那么 Kafka 会在哪个文件夹中创建分区目录呢?答案是:Kafka 会在含有分区目录最少的文件夹中创建新的分区目录,分区目录名为 Topic名+分区ID。注意,是分区文件夹总数最少的目录,而不是磁盘使用量最少的目录!也就是说,如果你给 log.dirs 参数新增了一个新的磁盘,新的分区目录肯定是先在这个新的磁盘上创建直到这个新的磁盘目录拥有的分区目录不是最少为止。
44.谈一谈 Kafka 的再均衡
在Kafka中,当有新消费者加入或者订阅的topic数发生变化时,会触发Rebalance(再均衡:在同一个消费者组当中,分区的所有权从一个消费者转移到另外一个消费者)机制,Rebalance顾名思义就是重新均衡消费者消费。Rebalance的过程如下:
第一步:所有成员都向coordinator发送请求,请求入组。一旦所有成员都发送了请求,coordinator会从中选择一个consumer担任leader的角色,并把组成员信息以及订阅信息发给leader。第二步:leader开始分配消费方案,指明具体哪个consumer负责消费哪些topic的哪些partition。一旦完成分配,leader会将这个方案发给coordinator。coordinator接收到分配方案之后会把方案发给各个consumer,这样组内的所有成员就都知道自己应该消费哪些分区了。所以对于Rebalance来说,Coordinator起着至关重要的作用
45.谈谈 Kafka 分区分配策略
每个 Topic 一般会有很多个 partitions。为了使得我们能够及时消费消息,我们也可能会启动多个 Consumer 去消费,而每个 Consumer 又会启动一个或多个streams去分别消费 Topic 对应分区中的数据。我们又知道,Kafka 存在 Consumer Group 的概念,也就是 group.id
一样的 Consumer,这些 Consumer 属于同一个Consumer Group,组内的所有消费者协调在一起来消费订阅主题(subscribed topics)的所有分区(partition)。当然,每个分区只能由同一个消费组内的一个consumer来消费。那么问题来了,同一个 Consumer Group 里面的 Consumer 是如何知道该消费哪些分区里面的数据呢?

如上图,Consumer1 为啥消费的是 Partition0 和 Partition2,而不是 Partition0 和 Partition3?这就涉及到 Kafka内部分区分配策略(Partition Assignment Strategy)了。
在 Kafka 内部存在两种默认的分区分配策略:Range 和 RoundRobin。当以下事件发生时,Kafka 将会进行一次分区分配:
同一个 Consumer Group 内新增消费者
消费者离开当前所属的Consumer Group,包括shuts down 或 crashes
订阅的主题新增分区
将分区的所有权从一个消费者移到另一个消费者称为重新平衡(rebalance),如何rebalance就涉及到本文提到的分区分配策略。下面我们将详细介绍 Kafka 内置的两种分区分配策略。本文假设我们有个名为 T1 的主题,其包含了10个分区,然后我们有两个消费者(C1,C2)来消费这10个分区里面的数据,而且 C1 的 num.streams = 1,C2 的 num.streams = 2。
Range strategy
Range策略是对每个主题而言的,首先对同一个主题里面的分区按照序号进行排序,并对消费者按照字母顺序进行排序。在我们的例子里面,排完序的分区将会是0, 1, 2, 3, 4, 5, 6, 7, 8, 9;消费者线程排完序将会是C1-0, C2-0, C2-1。然后将partitions的个数除于消费者线程的总数来决定每个消费者线程消费几个分区。如果除不尽,那么前面几个消费者线程将会多消费一个分区。在我们的例子里面,我们有10个分区,3个消费者线程, 10 3 = 3,而且除不尽,那么消费者线程 C1-0 将会多消费一个分区,所以最后分区分配的结果看起来是这样的:
C1-0 将消费 0, 1, 2, 3 分区C2-0 将消费 4, 5, 6 分区C2-1 将消费 7, 8, 9 分区
假如我们有11个分区,那么最后分区分配的结果看起来是这样的:
C1-0 将消费 0, 1, 2, 3 分区C2-0 将消费 4, 5, 6, 7 分区C2-1 将消费 8, 9, 10 分区
假如我们有2个主题(T1和T2),分别有10个分区,那么最后分区分配的结果看起来是这样的:
C1-0 将消费 T1主题的 0, 1, 2, 3 分区以及 T2主题的 0, 1, 2, 3分区C2-0 将消费 T1主题的 4, 5, 6 分区以及 T2主题的 4, 5, 6分区C2-1 将消费 T1主题的 7, 8, 9 分区以及 T2主题的 7, 8, 9分区
可以看出,C1-0 消费者线程比其他消费者线程多消费了2个分区,这就是Range strategy的一个很明显的弊端。
RoundRobin strategy
使用RoundRobin策略有两个前提条件必须满足:
同一个Consumer Group里面的所有消费者的num.streams必须相等;
每个消费者订阅的主题必须相同。
所以这里假设前面提到的2个消费者的num.streams = 2。RoundRobin策略的工作原理:将所有主题的分区组成 TopicAndPartition 列表,然后对 TopicAndPartition 列表按照 hashCode 进行排序,这里文字可能说不清,看下面的代码应该会明白:
val allTopicPartitions = ctx.partitionsForTopic.flatMap { case(topic, partitions) =>
info("Consumer %s rebalancing the following partitions for topic %s: %s"
.format(ctx.consumerId, topic, partitions))
partitions.map(partition => {
TopicAndPartition(topic, partition)
})
}.toSeq.sortWith((topicPartition1, topicPartition2) => {
/*
* Randomize the order by taking the hashcode to reduce the likelihood of all partitions of a given topic ending
* up on one consumer (if it has a high enough stream count).
*/
topicPartition1.toString.hashCode < topicPartition2.toString.hashCode
})
最后按照round-robin风格将分区分别分配给不同的消费者线程。
在我们的例子里面,假如按照 hashCode 排序完的topic-partitions组依次为T1-5, T1-3, T1-0, T1-8, T1-2, T1-1, T1-4, T1-7, T1-6, T1-9,我们的消费者线程排序为C1-0, C1-1, C2-0, C2-1,最后分区分配的结果为:
C1-0 将消费 T1-5, T1-2, T1-6 分区;C1-1 将消费 T1-3, T1-1, T1-9 分区;C2-0 将消费 T1-0, T1-4 分区;C2-1 将消费 T1-8, T1-7 分区;
多个主题的分区分配和单个主题类似,这里就不在介绍了。
根据上面的详细介绍相信大家已经对Kafka的分区分配策略原理很清楚了。不过遗憾的是,目前我们还不能自定义分区分配策略,只能通过partition.assignment.strategy参数选择 range 或 roundrobin。partition.assignment.strategy参数默认的值是range。
46.Kafka Producer 是如何动态感知主题分区数变化的?
47.Kafka 是如何实现高吞吐率的?
Kafka是分布式消息系统,需要处理海量的消息,Kafka的设计是把所有的消息都写入速度低容量大的硬盘,以此来换取更强的存储能力,但实际上,使用硬盘并没有带来过多的性能损失。kafka主要使用了以下几个方式实现了超高的吞吐率:
顺序读写;
零拷贝
文件分段
批量发送
数据压缩。
48.Kafka 监控都有哪些?
比较流行的监控工具有:
KafkaOffsetMonitor
KafkaManager
Kafka Web Console
Kafka Eagle
JMX协议(可以用诸如jdk自带的jconsole来进行连接获取状态信息)
49.如何为Kafka集群选择合适的Topics/Partitions数量
参见《如何为Kafka集群选择合适的Topics/Partitions数量》
50.谈谈你对 Kafka 事务的了解?
参见这篇文章:http://www.jasongj.com/kafka/transaction/
51.谈谈你对 Kafka 幂等的了解?
参见这篇文章:https://www.jianshu.com/p/b1599f46229b
52.Kafka 缺点?
由于是批量发送,数据并非真正的实时;
对于mqtt协议不支持;
不支持物联网传感数据直接接入;
仅支持统一分区内消息有序,无法实现全局消息有序;
监控不完善,需要安装插件;
依赖zookeeper进行元数据管理;
53.Kafka 新旧消费者的区别
旧的 Kafka 消费者 API 主要包括:SimpleConsumer(简单消费者) 和 ZookeeperConsumerConnectir(高级消费者)。SimpleConsumer 名字看起来是简单消费者,但是其实用起来很不简单,可以使用它从特定的分区和偏移量开始读取消息。高级消费者和现在新的消费者有点像,有消费者群组,有分区再均衡,不过它使用 ZK 来管理消费者群组,并不具备偏移量和再均衡的可操控性。
现在的消费者同时支持以上两种行为,所以为啥还用旧消费者 API 呢?
54.Kafka 分区数可以增加或减少吗?为什么?
我们可以使用 bin/kafka-topics.sh 命令对 Kafka 增加 Kafka 的分区数据,但是 Kafka 不支持减少分区数。Kafka 分区数据不支持减少是由很多原因的,比如减少的分区其数据放到哪里去?是删除,还是保留?删除的话,那么这些没消费的消息不就丢了。如果保留这些消息如何放到其他分区里面?追加到其他分区后面的话那么就破坏了 Kafka 单个分区的有序性。如果要保证删除分区数据插入到其他分区保证有序性,那么实现起来逻辑就会非常复杂。
55.kafka消息的存储机制
kafka通过 topic来分主题存放数据,主题内有分区,分区可以有多个副本,分区的内部还细分为若干个 segment。都是持久化到磁盘,采用零拷贝技术。
1、高效检索
分区下面,会进行分段操作,每个分段都会有对应的素引,这样就可以根据 offset二分查找定位到消息在哪一段,根据段的索引文件,定位具体的 mle ssage
2、分区副本可用性(1 eader选举,zk来协调
如果1eader宕机,选出了新的1eader,而新的 leader并不能保证已经完全同步了之前1eader的所有数据,只能保证HW(高水位设置)之前的数据是同步过的,此时所有的 follower都要将数据截断到W的位置,再和新的 leader同步数据,来保证数据一致。
当宕机的 leader恢复,发现新的1eader中的数据和自己持有的数据不一致,此时宕机的1 eader会将自己的数据截断到宕机之前的hw位置,然后同步新1 eader的数据。宕机的1eader活过来也像 follower一样同步数据,来保证数据的一致性。
56.相比较于传统消息队列,kafka的区别
1、分区性:存储不会受单一服务器存储空间的限制
2、高可用性:副本1 eader选举
3、消息有序性:一个分区内是有序的。
4、负载均衡性:分区内的一条消息,只会被消费组中的一个消费者消费,主题中的消息,会均衡的发送给消费者组中的所有消费者进行消费。
57.消息丢失和消息重复
同步:这个生产者写一条消息的时候,它就立马发送到某个分区去。
异步:这个生产者写一条消息的时候,先是写到某个缓冲区,这个缓冲区里的数据还没写到 broker集群里的某个分区的时候,它就返回到 client去了
针对消息丢失:同步模式下,确认机制设置为-1,即让消息写入 Leader和 Fol lower之后再确认消息发送成功:
异步模式下,为防止缓冲区满,可以在配置文件设置不限制阻塞超时时间,当缓冲区满时让生产者一直处于阻塞状态
针对消息重复,将消息的唯一标识保存到外部介质中,每次消费时判断是否处理过即可
五.Hbase
1.Hbase调优
高可用
在HBase中Hmaster负责监控RegionServer的生命周期,均衡RegionServer的负载,如果Hmaster挂掉了,那么整个HBase集群将陷入不健康的状态,并且此时的工作状态并不会维持太久。所以HBase支持对Hmaster的高可用配置。
预分区
每一个region维护着startRow与endRowKey,如果加入的数据符合某个region维护的rowKey范围,则该数据交给这个region 维护。那么依照这个原则,我们可以将数据所要投放的分区提前大致的规划好,以提高HBase性能。
优化RowKey设计
一条数据的唯一标识就是rowkey,那么这条数据存储于哪个分区,取决于rowkey处于哪个一个预分区的区间内,设计rowkey 的主要目的 ,就是让数据均匀的分布于所有的region中,在一定程度上防止数据倾斜
内存优化
HBase操作过程中需要大量的内存开销,毕竟Table是可以缓存在内存中的,一般会分配整个可用内存的70%给HBase的Java堆。但是不建议分配非常大的堆内存,因为GC过程持续太久会导致RegionServer处于长期不可用状态,一般16~48G内存就可以了,如果因为框架占用内存过高导致系统内存不足,框架一样会被系统服务拖死。
2.hbase的rowkey怎么创建好?列族怎么创建比较好?
hbase存储时,数据按照Row key的字典序(byte order)排序存储。设计key时,要充分排序存储这个特性,将经常一起读取的行存储放到一起。(位置相关性)
一个列族在数据底层是一个文件,所以将经常一起查询的列放到一个列族中,列族尽量少,减少文件的寻址时间。
设计原则
1)rowkey 长度原则
2)rowkey 散列原则
3)rowkey 唯一原则
如何设计
1)生成随机数、hash、散列值
2)字符串反转
3) 字符串拼接
3.hbase过滤器实现用途
增强hbase查询数据的功能
减少服务端返回给客户端的数据量
4.HBase宕机如何处理
答:宕机分为HMaster宕机和HRegisoner宕机,如果是HRegisoner宕机,HMaster会将其所管理的region重新分布到其他活动的RegionServer上,由于数据和日志都持久在HDFS中,该操作不会导致数据丢失。所以数据的一致性和安全性是有保障的。
如果是HMaster宕机,HMaster没有单点问题,HBase中可以启动多个HMaster,通过Zookeeper的Master Election机制保证总有一个Master运行。即ZooKeeper会保证总会有一个HMaster在对外提供服务。
5.hive跟hbase的区别是?
共同点:
1.hbase与hive都是架构在hadoop之上的。都是用hadoop作为底层存储
区别:
2.Hive是建立在Hadoop之上为了减少MapReduce jobs编写工作的批处理系统,HBase是为了支持弥补Hadoop对实时操作的缺陷的项目 。
3.想象你在操作RMDB数据库,如果是全表扫描,就用Hive+Hadoop,如果是索引访问,就用HBase+Hadoop 。
4.Hive query就是MapReduce jobs可以从5分钟到数小时不止,HBase是非常高效的,肯定比Hive高效的多。
5.Hive本身不存储和计算数据,它完全依赖于HDFS和MapReduce,Hive中的表纯逻辑。
6.hive借用hadoop的MapReduce来完成一些hive中的命令的执行
7.hbase是物理表,不是逻辑表,提供一个超大的内存hash表,搜索引擎通过它来存储索引,方便查询操作。
8.hbase是列存储。
9.hdfs作为底层存储,hdfs是存放文件的系统,而Hbase负责组织文件。
10.hive需要用到hdfs存储文件,需要用到MapReduce计算框架。
6.hbase写流程

1/ 客户端要连接zookeeper, 从zk的/hbase节点找到hbase:meta表所在的regionserver(host:port);
2/ regionserver扫描hbase:meta中的每个region的起始行健,对比r000001这条数据在那个region的范围内;
3/ 从对应的 info:server key中存储了region是有哪个regionserver(host:port)在负责的;
4/ 客户端直接请求对应的regionserver;
5/ regionserver接收到客户端发来的请求之后,就会将数据写入到region中
7.hbase读流程

1/ 首先Client连接zookeeper, 找到hbase:meta表所在的regionserver;
2/ 请求对应的regionserver,扫描hbase:meta表,根据namespace、表名和rowkey在meta表中找到r00001所在的region是由那个regionserver负责的;
3/找到这个region对应的regionserver
4/ regionserver收到了请求之后,扫描对应的region返回数据到Client
(先从MemStore找数据,如果没有,再到BlockCache里面读;BlockCache还没有,再到StoreFile上读(为了读取的效率);
如果是从StoreFile里面读取的数据,不是直接返回给客户端,而是先写入BlockCache,再返回给客户端。)
8.hbase数据flush过程
1)当MemStore数据达到阈值(默认是128M,老版本是64M),将数据刷到硬盘,将内存中的数据删除,同时删除HLog中的历史数据;
2)并将数据存储到HDFS中;
3)在HLog中做标记点。
9.数据合并过程
当数据块达到4块,hmaster将数据块加载到本地,进行合并
当合并的数据超过256M,进行拆分,将拆分后的region分配给不同的hregionserver管理
当hregionser宕机后,将hregionserver上的hlog拆分,然后分配给不同的hregionserver加载,修改.META.
注意:hlog会同步到hdfs
10.Hmaster和Hgionserver职责
Hmaster
1、管理用户对Table的增、删、改、查操作;
2、记录region在哪台Hregion server上
3、在Region Split后,负责新Region的分配;
4、新机器加入时,管理HRegion Server的负载均衡,调整Region分布
5、在HRegion Server宕机后,负责失效HRegion Server 上的Regions迁移。
Hgionserver
HRegion Server主要负责响应用户I/O请求,向HDFS文件系统中读写数据,是HBASE中最核心的模块。
HRegion Server管理了很多table的分区,也就是region。
11.HBase列族和region的关系?
HBase有多个RegionServer,每个RegionServer里有多个Region,一个Region中存放着若干行的行键以及所对应的数据,一个列族是一个文件夹,如果经常要搜索整个一条数据,列族越少越好,如果只有一部分的数据需要经常被搜索,那么将经常搜索的建立一个列族,其他不常搜索的建立列族检索较快。
12.请简述Hbase的物理模型是什么
13.请问如果使用Hbase做即席查询,如何设计二级索引
14.如何避免读、写HBaes时访问热点问题?
(1)加盐
这里所说的加盐不是密码学中的加盐,而是在rowkey的前面增加随机数,具体就是给rowkey分配一个随机前缀以使得它和之前的rowkey的开头不同。给多少个前缀?这个数量应该和我们想要分散数据到不同的region的数量一致(类似hive里面的分桶)。
( 自己理解:即region数量是一个范围,我们给rowkey分配一个随机数,前缀(随机数)的范围是region的数量)
加盐之后的rowkey就会根据随机生成的前缀分散到各个region上,以避免热点。
(2)哈希
哈希会使同一行永远用一个前缀加盐。哈希也可以使负载分散到整个集群,但是读却是可以预测的。使用确定的哈希可以让客户端重构完整的rowkey,可以使用get操作准确获取某一个行数据。
(3)反转
第三种防止热点的方法是反转固定长度或者数字格式的rowkey。这样可以使得rowkey中经常改变的部分(最没有意义的部分)放在前面。这样可以有效的随机rowkey,但是牺牲了rowkey的有序性。反转rowkey的例子:以手机号为rowkey,可以将手机号反转后的字符串作为rowkey,从而避免诸如139、158之类的固定号码开头导 致的热点问题。
(4)时间戳反转
一个常见的数据处理问题是快速获取数据的最近版本,使用反转的时间戳作为rowkey的一部分对这个问题十分有用,可以用Long.Max_Value – timestamp追加到key的末尾,例如[key][reverse_timestamp] ,[key] 的最新值可以通过scan [key]获得[key]的第一条记录,因为HBase中rowkey是有序的,第一条记录是最后录入的数据。
(5)尽量减少行和列的大小
在HBase中,value永远和它的key一起传输的。当具体的值在系统间传输时,它的rowkey,列名,时间戳也会一起传输。如果你的rowkey和列名很大,HBase storefiles中的索引(有助于随机访问)会占据HBase分配的大量内存,因为具体的值和它的key很大。可以增加block大小使得storefiles索引再更大的时间间隔增加,或者修改表的模式以减小rowkey和列名的大小。压缩也有助于更大的索引。
(6)其他办法
列族名的长度尽可能小,最好是只有一个字符。冗长的属性名虽然可读性好,但是更短的属性名存储在HBase中会更好。也可以在建表时预估数据规模,预留region数量,例如create ‘myspace:mytable’, SPLITS => [01,02,03,,…99]
15.布隆过滤器在HBASE中的应用
主要提高随机读的性能
16.Hbase是用来干嘛的?什么样的数据会放到hbase
17.Hbase和Hive的区别与适用场景
18.Hbase在建表时的设计原则(注意事项)
1、预分区
Hbase默认建表时有一个 region,这个 region的 rowkey是没有边界的,即没有 startkey和 endkey在数据写入时,所有数据都会写入这个默认的 region,随着数据量的不断增加,会进行 split,分成2个 region在此过程中,会产生两个问题:
1.数据往一个 region写,会有写热点问题。2. region split会消耗宝贵的集群I/0资源。我们可以控制在建表的时候,创建多个空 region,并确定每个 region的 startkey和 endkey,这样只要我们的 rowkey设计能均匀的命中各个 region,就不会存在写热点问题。自然 split的几率也会大大降低。
2、 rowkey设计原则
(1) rowkey长度越短越好。数据的持久化文件 Hfile中是按照 Keyvalue存储的,如果 rowkey过长会极大影响File的存储效率; Memstore将缓存部分数据到内存,如果 rowk-ey字段过长,内存的有效利用率就会降低,系统不能缓存更多的数据,这样会降低检索效率。
2) rowkey尽量散列。建议将 rowkey的高位作为散列字段,将提高数据均衡分布在每个 Regionserver以实现负载均衡的几率。(哈希、反转等也可以避免热点问题
(3) rowkey保证唯一性。
3、列族设计原则
(1)建表至少指定一个列族,但一般不超过三个,一般一个,因为 flush和 compact是以 region为单位,所以,某个 column family在 flush的时候,它邻近的 column family也会因关联效应被触发f1ush,最终导致系统产生更多的1/0
2)列族名字不宜过长,会冗余存储。
3)不同列族的记录的数量级不易相差太大,比如A,B两个列族,A为100万条,B为100亿条,则A会被分散到多个 region(可能会跨 reglon server),导致对A的扫描效率低下
19.hbase优化方法
1、减少调整
(1)减少 region分裂
根据你的 Rowkey设计来进行预建分区,减少 region的动态分裂。
2)给HFi1设定合适大小
Hfile是数据底层存储文件,在每个 memstore进行刷新时会生成一 Hfile,当 Hfile增加到一定程度时,会将属于一个 region的HFi1e进行合并,这个步骤会带来开销但不可避免,但是合并后 reglon大小如果大于设定的值,那么 region会进行分裂。为了减少这样的无谓的1/0开销,建议估计项目数据量大小,给 Hfile设定一个合适的值
2、减少启停
Hbase中也存在频繁开启关闭帯来的问题。
(1)关闭 Compaction,在闲时进行手动 Compact ion0因为 Hbase中存在 Minor Compaction和
Ma jor Compaction,合并就是1/0读写,大量的 Hfile进行肯定会带来I/0开销,甚至是1/0风暴所以为了避免这种不受控制的意外发生,建议关闭自动 Compact ion,在闲时进行 compaction o2)当需要写入大量离线数据时建议使用 Bul kloado
3、减少数据量
(1)开启过滤,提高查询速度,可以减少网络102)使用压缩:一般推荐使用 Snappy和LZ0压缩。
4、合理设计(建表注意事项)
分区、 Rowkey设计、列族的设计
20.Hbase中的region server发生故障后的处理方法(zk-->WAL)
Hbase检测宕机是通过 Zookeeper实现的,正常情况下 Regionserver会周期性向 Zookeeper发送心跳,一旦发生宕机,心跳就会停止,超过一定时间( Sessi ontimeout) Zookeeper就会认为 Regionserver宕机离线,并将该消息通知给 Master0一台 Regionserver只有一个Hog文件,然后,将og按照
Region进行分组,切分到每个 regionserver中,因此在回放之前首先需要将og按照 Region进行分组,每个 Region的日志数据放在一起,方便后面按照 Region进行回放。这个分组的过程就称为HLog切分。然后再对 region重新分配,并对其中的Hog进行回放将数据写入 memstore刷写到磁盘,完成最终数据恢复。
六.数仓
1.维表和宽表的考查(主要考察维表的使用及维度退化手法)
维表数据一般根据ods层数据加工生成,在设计宽表的时候,可以适当的用一些维度退化手法,将维度退化到事实表中,减少事实表和维表的关联
2.数仓表命名规范
3.拉链表的使用场景
4.一亿条数据查的很慢,怎么查快一点
5.有什么维表
时间维表,用户维表,医院维表等
6.数据源都有哪些
业务库数据源:mysql,oracle,mongo
日志数据:ng日志,埋点日志
爬虫数据
7.你们最大的表是什么表,数据量多少
ng日志表,三端(app,web,h5)中app端日志量最大,清洗入库后的数据一天大概xxxxW
8.数仓架构体系

9.数据平台是怎样的,用到了阿里的那一套吗?
没用到阿里那一套,数据平台为自研产品
10.你了解的调度系统有那些?,你们公司用的是哪种调度系统
airflow,azkaban,ooize,我们公司使用的是airflow
11.你们公司数仓底层是怎么抽数据的?
业务数据用的是datax
日志数据用的是logstash
12.为什么datax抽数据要比sqoop 快?
13.埋点数据你们是怎样接入的
logstash-->kafka-->logstash-->hdfs
14.如果你们业务库的表有更新,你们数仓怎么处理的?
15.能独立搭建数仓吗
可以
16.搭建过CDH 集群吗
17.说一下你们公司的大数据平台架构?你有参与吗?

18.介绍一下你自己的项目和所用的技术
19.对目前的流和批处理的认识?就是谈谈自己的感受
20.你了解那些OLAP 引擎,MPP 知道一些吗?clickHouse 了解一些吗?你自己做过测试性能吗?
21.Kylin 有了解吗?介绍一下原理
22.datax 源码有改造过吗
23.你们数仓的APP 层是怎么对外提供服务的?
1.直接存入mysql业务库,业务方直接读取
2.数据存入mysql,以接口的形式提供数据
3.数据存入kylin,需求方通过jdbc读取数据
24.数据接入进来,你们是怎样规划的,有考虑数据的膨胀问题吗
25.简述拉链表,流水表以及快照表的含义和特点
26.全量表(df),增量表(di),追加表(da),拉链表(dz)的区别及使用场景
27.你们公司的数仓分层,每一层是怎么处理数据的
28.什么是事实表,什么是维表
29.星型模型和雪花模型
30.缓慢变化维如何处理,几种方式
31.datax与sqoop的优缺点
32.datax抽数碰到emoji表情怎么解决
33.工作中碰到什么困难,怎么解决的
34.如何用数据给公司带来收益
35.需求驱动和业务驱动,数据开发和ETL开发,实战型和博客型
36.如何用数据实现业务增长,黑客增长?
37.什么是大数据?千万级别的数据完全可以用传统的关系型数据库集群解决,为什么要用到大数据平台。
38.数据质量,元数据管理,指标体系建设,数据驱动
39.什么是数仓,建设数仓时碰到过什么问题
40.实时数仓技术选型及保证exactly-once
41.维度建模和范式建模的区别;
42.埋点的码表如何设计;
43.集市层和公共层的区别;
44.缓慢变化维的处理方式
45.聊聊数据质量
46.说说你从0-1搭建数仓都做了什么?你觉得最有挑战的是什么?
47.数据模型如何构建,星型、雪花、星座的区别和工作中如何使用;
48.如何优化整个数仓的执行时长,比如7点所有任务跑完,如何优化到5点;
49.数据倾斜,遇到哪些倾斜,怎么发现的?怎么处理的?;
50.如何保证数据质量;
51.如何保证指标一致性;
52.了解onedata吗,说说你的理解;
53.数据漂移如何解决;
54.实时场景如何解决的;
55.拉链表如何设计,拉链表出现数据回滚的需求怎么解决。
56.平台选型依据;
57.数仓分层、模型、每层都是做什么的?为什么这么做?
58.交叉维度的解决方案?
59.数据质量如何保证(DQC)?
60.任务延迟如何优化(SLA)?
61.聊一下数据资产。
62.如果让你设计实时数仓你会如何设计,为什么?
63.指标如何定义?
64.sql问题:连续活跃n天用户的获取;
65.数据倾斜的sql如何优化;数据量大的sql如何优化?
66.数据仓库主题的划分,参考Teradata的LDM模型;
67.Kimball和Inmon的相同和不同;
68.数据质量管理、数据治理有什么好的方案?知识库管理有什么好的思路?血缘关系图。
69.元数据管理相关问题,集群存储不够了,需要清理不需要的任务和数据该怎么做?
70.业务库2亿数据入仓的策略,一次全量,之后每次增量;
71.什么场景会出现数据倾斜,怎么解决?比如select user_id,count(1) from table group by user_id,其中某些user_id的访问量很大,查询不出结果该怎么办?
72.sql里面on和where有区别吗?
73.聊一下技术架构,整个项目每个环节用的什么技术这个样子;
74.hive、hbase、spark。。。。这些大数据组件,熟悉哪个或者哪些?我说hive和hbase,对方就问hive和hbase的原理,差异等问题;
75.有没有实时数仓的经验,数据实时入仓思路,canal;
76.你对当前的项目组有没有什么自己的看法、意见或者需要改进的地方,这个改进对你有没有什么影响
77.ods的增量能否做成通用的?
78.公共层和数据集市层的区别和特点?
79.从原理上说一下mpp和mr的区别
80.对了中间还有问数仓数据的输出主要是哪些还有数仓的分层;
81.报表如何展示
82.数据库和数据仓库有什么区别
1、数据库是面向事务的,数据是由日常的业务产生的,常更新:
数据仓库是面向主题的,数据来源于数据库或文件,经过一定的规则转换得到,用来分析的。
2、数据库一般是用来存储当前交易数据,
数据仓库存储一般存储的是历史数据
3、数据库的设计一般是符合三范式的,有最大的精确度和最小的冗余度,有利于数据的插入;
数据仓库的设计一般是星型的,有利于査询。
七.Flink
1.Flink实时计算时落磁盘吗
不落,是内存计算
2.日活DAU的统计需要注意什么
3.Flink调优
4.Flink的容错是怎么做的
定期checkpoint存储oprator state及keyedstate到stateBackend
5.Parquet格式的好处?什么时候读的快什么时候读的慢
6.flink中checkPoint为什么状态有保存在内存中这样的机制?为什么要开启checkPoint?
开启checkpoint可以容错,程序自动重启的时候可以从checkpoint中恢复数据
7.flink保证Exactly_Once的原理?
1.开启checkpoint
2.source支持数据重发
3.sink支持事务,可以分2次提交,如kafka;或者sink支持幂等,可以覆盖之前写入的数据,如redis
满足以上三点,可以保证Exactly_Once
8.flink的时间形式和窗口形式有几种?有什么区别,你们用在什么场景下的?
9.flink的背压说下?
10.flink的watermark机制说下,以及怎么解决数据乱序的问题?
11.flink on yarn执行流程

Flink任务提交后,Client向HDFS上传Flink的Jar包和配置,之后向Yarn ResourceManager提交任务,ResourceManager分配Container资源并通知对应的NodeManager启动ApplicationMaster,ApplicationMaster启动后加载Flink的Jar包和配置构建环境,然后启动JobManager,之后ApplicationMaster向ResourceManager申请资源启动TaskManager,ResourceManager分配Container资源后,由ApplicationMaster通知资源所在节点的NodeManager启动TaskManager,NodeManager加载Flink的Jar包和配置构建环境并启动TaskManager,TaskManager启动后向JobManager发送心跳包,并等待JobManager向其分配任务。
12.说一说spark 和flink 的区别
八.Java
1.hashMap底层源码,数据结构
2.写出你用过的设计模式,并举例说明解决的实际问题
3.Java创建线程的几种方式
继承Thread类,重写run方法
实现Runnable接口,实现run方法
通过线程池获取线程
实现Callable接口并实现call方法,创建该类的实例,使用FutureTask类包装Callable对象,使用FutureTask对象作为Thread对象的target创建并启用新线程
4.请简述操作系统的线程和进程的区别
5.Java程序出现OutOfMemoryError:unable to create new native thread 的原因可能有哪些?如何分析和解决?
6.采用java或自己熟悉的任何语言分别实现简单版本的线性表和链表,只需实现add,remove方法即可
7.ArrayList和LinkedList的区别
8.JVM 内存分哪几个区,每个区的作用是什么?
9.Java中迭代器和集合的区别?
集合是将所有数据加载到内存,然后通过集合的方法去内存中获取,而迭代器是一个对象,实现了Iterator接口,实现了接口的hasNext和Next方法。
10.HashMap 和 HashTable 区别
1) 线程安全性不同
HashMap 是线程不安全的,HashTable 是线程安全的,其中的方法是 Synchronize 的,
在多线程并发的情况下,可以直接使用 HashTabl,但是使用 HashMap 时必须自己增加同步
处理。
2) 是否提供 contains 方法
HashMap 只有 containsValue 和 containsKey 方法;HashTable 有 contains、containsKey
和 containsValue 三个方法,其中 contains 和 containsValue 方法功能相同。
3) key 和 value 是否允许 null 值
Hashtable 中,key 和 value 都不允许出现 null 值。HashMap 中,null 可以作为键,这
样的键只有一个;可以有一个或多个键所对应的值为 null。
4) 数组初始化和扩容机制
HashTable 在不指定容量的情况下的默认容量为 11,而 HashMap 为 16,Hashtable 不
要求底层数组的容量一定要为 2 的整数次幂,而 HashMap 则要求一定为 2 的整数次幂。
Hashtable 扩容时,将容量变为原来的 2 倍加 1,而 HashMap 扩容时,将容量变为原
来的 2 倍。
11.线程池使用注意哪些方面?
线程池分为单线程线程池,固定大小线程池,可缓冲的线程池
12.HashMap和TreeMap的区别?TreeMap排序规则?
TreeMap会自动进行排序,根据key的Compare方法进行排序
13.用java实现单例模式
14.使用递归算法求n的阶乘:n! ,语言不限
15.HashMap和Hashtable的区别是什么
16.TreeSet 和 HashSet 区别
HashSet 是采用 hash 表来实现的。其中的元素没有按顺序排列,add()、remove()以及
contains()等方法都是复杂度为 O(1)的方法。
TreeSet 是采用树结构实现(红黑树算法)。元素是按顺序进行排列,但是 add()、
remove()以及 contains()等方法都是复杂度为 O(log (n))的方法。它还提供了一些方法来处理
排序的 set,如 first(),last(),headSet(),tailSet()等等。
17.Stringbuffer 和 Stringbuild 区别
1、StringBuffer 与 StringBuilder 中的方法和功能完全是等价的。
2、只是 StringBuffer 中的方法大都采用了 synchronized 关键字进行修饰,因此是线程
安全的,而 StringBuilder 没有这个修饰,可以被认为是线程不安全的。
3、在单线程程序下,StringBuilder 效率更快,因为它不需要加锁,不具备多线程安全
而 StringBuffer 则每次都需要判断锁,效率相对更低
18.Final、Finally、Finalize
final:修饰符(关键字)有三种用法:修饰类、变量和方法。修饰类时,意味着它不
能再派生出新的子类,即不能被继承,因此它和 abstract 是反义词。修饰变量时,该变量
使用中不被改变,必须在声明时给定初值,在引用中只能读取不可修改,即为常量。修饰
方法时,也同样只能使用,不能在子类中被重写。
finally:通常放在 try…catch 的后面构造最终执行代码块,这就意味着程序无论正常执
行还是发生异常,这里的代码只要 JVM 不关闭都能执行,可以将释放外部资源的代码写在
finally 块中。
finalize:Object 类中定义的方法,Java 中允许使用 finalize() 方法在垃圾收集器将对象
从内存中清除出去之前做必要的清理工作。这个方法是由垃圾收集器在销毁对象时调用
的,通过重写 finalize() 方法可以整理系统资源或者执行其他清理工作。
19..==和 Equals 区别
== : 如果比较的是基本数据类型,那么比较的是变量的值
如果比较的是引用数据类型,那么比较的是地址值(两个对象是否指向同一块内
存)
equals:如果没重写 equals 方法比较的是两个对象的地址值。
如果重写了 equals 方法后我们往往比较的是对象中的属性的内容
equals 方法是从 Object 类中继承的,默认的实现就是使用==

20.比较ArrayList,LinkedList的存储特性和读写性能
21.Java 类加载过程
Java类加载需要经历一下几个过程:
加载
加载时类加载的第一个过程,在这个阶段,将完成一下三件事情:
通过一个类的全限定名获取该类的二进制流。
将该二进制流中的静态存储结构转化为方法去运行时数据结构。
在内存中生成该类的Class对象,作为该类的数据访问入口。
验证
验证的目的是为了确保Class文件的字节流中的信息不回危害到虚拟机.在该阶段主要完成以下四钟验证:
文件格式验证:验证字节流是否符合Class文件的规范,如主次版本号是否在当前虚拟机范围内,常量池中的常量是否有不被支持的类型.
元数据验证:对字节码描述的信息进行语义分析,如这个类是否有父类,是否集成了不被继承的类等。
字节码验证:是整个验证过程中最复杂的一个阶段,通过验证数据流和控制流的分析,确定程序语义是否正确,主要针对方法体的验证。如:方法中的类型转换是否正确,跳转指令是否正确等。
符号引用验证:这个动作在后面的解析过程中发生,主要是为了确保解析动作能正确执行。
准备
准备阶段是为类的静态变量分配内存并将其初始化为默认值,这些内存都将在方法区中进行分配。准备阶段不分配类中的实例变量的内存,实例变量将会在对象实例化时随着对象一起分配在Java堆中。
解析
该阶段主要完成符号引用到直接引用的转换动作。解析动作并不一定在初始化动作完成之前,也有可能在初始化之后。
初始化
初始化时类加载的最后一步,前面的类加载过程,除了在加载阶段用户应用程序可以通过自定义类加载器参与之外,其余动作完全由虚拟机主导和控制。到了初始化阶段,才真正开始执行类中定义的Java程序代码。
22.java中垃圾收集的方法有哪些?
23.如何判断一个对象是否存活?(或者GC对象的判定方法)
判断一个对象是否存活有两种方法:
引用计数法
可达性算法(引用链法)
24.jvm、堆栈
25.java基本数据类型
九.Elasticsearch
1.为什么要用es?存进es的数据是什么格式的,怎么查询
十.Flume
1.什么是flume
a.Flume是一个分布式、可靠、和高可用的海量日志采集、聚合和传输的系统。
b.Flume可以采集文件,socket数据包等各种形式源数据,又可以将采集到的数据输出到HDFS、hbase、hive、kafka等众多外部存储系统中
c.一般的采集需求,通过对flume的简单配置即可实现
d.ume针对特殊场景也具备良好的自定义扩展能力,因此,flume可以适用于大部分的日常数据采集场景
2.flume运行机制
Flume分布式系统中最核心的角色是agent,flume采集系统就是由一个个agent所连接起来形成
每一个agent相当于一个数据传递员,内部有三个组件:
Source:采集源,用于跟数据源对接,以获取数据
Sink:下沉地,采集数据的传送目的,用于往下一级agent传递数据或者往最终存储系统传递数据
Channel:angent内部的数据传输通道,用于从source将数据传递到sink

3.Flume采集数据到Kafka中丢数据怎么办
4.Flume怎么进行监控?
5.Flume的三层架构,collector、agent、storage
十一.Sqoop
1.Sqoop底层运行的任务是什么
只有Map阶段,没有Reduce阶段的任务。
2.sqoop的迁移数据的原理
3.Sqoop参数
/opt/module/sqoop/bin/sqoop import \
--connect \
--username \
--password \
--target-dir \
--delete-target-dir \
--num-mappers \
--fields-terminated-by \
--query "$2" ' and $CONDITIONS;'
4.Sqoop导入导出Null存储一致性问题
Hive中的Null在底层是以“\N”来存储,而MySQL中的Null在底层就是Null,为了保证数据两端的一致性。在导出数据时采用--input-null-string和--input-null-non-string两个参数。导入数据时采用--null-string和--null-non-string。
5.Sqoop数据导出一致性问题
1)场景1:如Sqoop在导出到Mysql时,使用4个Map任务,过程中有2个任务失败,那此时MySQL中存储了另外两个Map任务导入的数据,此时老板正好看到了这个报表数据。而开发工程师发现任务失败后,会调试问题并最终将全部数据正确的导入MySQL,那后面老板再次看报表数据,发现本次看到的数据与之前的不一致,这在生产环境是不允许的。
2)场景2:设置map数量为1个(不推荐,面试官想要的答案不只这个)
多个Map任务时,采用–staging-table方式,仍然可以解决数据一致性问题。
6.通过sqoop把数据加载到mysql中,如何设置主键?
十二.Redis
1.缓存穿透、缓存雪崩、缓存击穿
1)缓存穿透是指查询一个一定不存在的数据。由于缓存命不中时会去查询数据库,查不到
数据则不写入缓存,这将导致这个不存在的数据每次请求都要到数据库去查询,造成缓存穿
透。
解决方案:
① 是将空对象也缓存起来,并给它设置一个很短的过期时间,最长不超过 5 分钟
② 采用布隆过滤器,将所有可能存在的数据哈希到一个足够大的 bitmap 中,一个一定
不存在的数据会被这个 bitmap 拦截掉,从而避免了对底层存储系统的查询压力
2)如果缓存集中在一段时间内失效,发生大量的缓存穿透,所有的查询都落在数据库上,
就会造成缓存雪崩。
解决方案:
尽量让失效的时间点不分布在同一个时间点
3)缓存击穿,是指一个 key 非常热点,在不停的扛着大并发,当这个 key 在失效的瞬间,
持续的大并发就穿破缓存,直接请求数据库,就像在一个屏障上凿开了一个洞。
可以设置 key 永不过期
2.数据类型

3.持久化
1)RDB 持久化:
① 在指定的时间间隔内持久化
② 服务 shutdown 会自动持久化
③ 输入 bgsave 也会持久化
2)AOF : 以日志形式记录每个更新操作
Redis 重新启动时读取这个文件,重新执行新建、修改数据的命令恢复数据。
保存策略:
推荐(并且也是默认)的措施为每秒持久化一次,这种策略可以兼顾速度和安全性。
缺点:
1 比起 RDB 占用更多的磁盘空间
2 恢复备份速度要慢
3 每次读写都同步的话,有一定的性能压力
4 存在个别 Bug,造成恢复不能
选择策略:
官方推荐:
string
字符串
list
可以重复的集合
set
不可以重复的集合
hash
类似于 Map<String,String>
zset(sorted set)
带分数的 set
如果对数据不敏感,可以选单独用 RDB;不建议单独用 AOF,因为可能出现 Bug;如果只是做纯内存缓存,可以都不用
4.悲观锁和乐观锁
悲观锁:执行操作前假设当前的操作肯定(或有很大几率)会被打断(悲观)。基于这个假设,我们在做操作前就会把相关资源锁定,不允许自己执行期间有其他操作干扰。
乐观锁:执行操作前假设当前操作不会被打断(乐观)。基于这个假设,我们在做操作前不会锁定资源,万一发生了其他操作的干扰,那么本次操作将被放弃。Redis 使用的就是乐观锁。
5.redis 是单线程的,为什么那么快
1)完全基于内存,绝大部分请求是纯粹的内存操作,非常快速。
2)数据结构简单,对数据操作也简单,Redis 中的数据结构是专门进行设计的
3)采用单线程,避免了不必要的上下文切换和竞争条件,也不存在多进程或者多线程导致的切换而消耗 CPU,不用去考虑各种锁的问题,不存在加锁释放锁操作,没有因为可能出现死锁而导致的性能消耗
4)使用多路 I/O 复用模型,非阻塞 IO
5)使用底层模型不同,它们之间底层实现方式以及与客户端之间通信的应用协议不一样,
Redis 直接自己构建了 VM 机制 ,因为一般的系统调用系统函数的话,会浪费一定的时间去移动和请求
6.redis的热键问题?怎么解决?
十三.Mysql
1.请写出mysql登录命令,用户名user,密码123456,地址192.168.1.130
mysql -h 192.168.1.130 -uuser -p123456 -P3306 -Dwemeta_test
2.为什么MySQL的索引要使用B+树而不是其它树形结构?比如B树?
B树
B树不管叶子节点还是非叶子节点,都会保存数据,这样导致在非叶子节点中能保存的指针数量变少(有些资料也称为扇出)
指针少的情况下要保存大量数据,只能增加树的高度,导致IO操作变多,查询性能变低;
B+树
1.单一节点存储更多的元素,使得查询的IO次数更少。
2.所有查询都要查找到叶子节点,查询性能稳定。
3.所有叶子节点形成有序链表,便于范围查询,远远高于B-树
十四.数据结构与算法
1.二分查找
package com.wedoctor.search;public class Binarysearch {public static int bsearchWithoutRecursion(int arr[], int key) {int low = 0;int high = arr.length - 1;while (low <= high) {int mid = low + (high - low) / 2;if (arr[mid] > key)high = mid - 1;else if (arr[mid] < key)low = mid + 1;elsereturn mid;}return -1;}public static void main(String[] args) {int arr[] = {1,3,5,6,8,9,11,14,23};int num = bsearchWithoutRecursion(arr, 9);System.out.println(num);}}
2.快排
3.归并排序
4.冒泡排序
package com.wedoctor.sort;import java.util.Arrays;public class BubbleSort {public static void main(String[] args) {int[] arr = new int[] { 2, 8, 7, 9, 4, 1, 5, 0 };bubbleSort(arr);}public static void bubbleSort(int[] arr) {//控制多少轮for (int i = 1; i < arr.length; i++) {//控制每一轮的次数for (int j = 0; j <= arr.length -1 - i; j++) {if (arr[j] > arr[j + 1]) {int temp;temp = arr[j];arr[j] = arr[j + 1];arr[j + 1] = temp;}}}System.out.println(Arrays.toString(arr));}}
5.字符串反转
package com.wedoctor.str;public class StrReverse {public static String getNewStr(String str){StringBuffer sb = new StringBuffer(str);String newStr = sb.reverse().toString();return newStr;}public static void main(String[] args) {System.out.println(getNewStr("thjymhr"));}}
6.Btree简单讲一下
B树(B-树)是一种适合外查找的搜索树,是一种平衡的多叉树
B树的每个结点包含着结点的值和结点所处的位置
7.动态规划 最大连续子序列和
package com.wedoctor;import java.util.Arrays;public class MaxSum {public static int findMax(int arr[]){if (arr.length == 1){return arr[0];}int mid = (arr.length) / 2;int[] leftArr = Arrays.copyOfRange(arr, 0, mid);int[] rightArr = Arrays.copyOfRange(arr, mid, arr.length);int lenLeft = findMax(leftArr);int lenRight = findMax(rightArr);int lenMid = maxInMid(leftArr, rightArr);int max = Math.max(Math.max(lenLeft,lenRight),lenMid);return max;}public static int maxInMid(int left[],int right[]){int maxLeft = 0;int maxRight = 0;int tmpLeft = 0;int tmpRight = 0;for (int i = 0;i< left.length;i++){tmpLeft = tmpLeft + left[left.length - 1 - i];maxLeft = Math.max(tmpLeft,maxLeft);}for (int i = 0;i< right.length;i++){tmpRight = tmpRight + right[i];maxRight = Math.max(tmpRight,maxRight);}return maxRight + maxLeft;}public static void main(String[] args) {int arr[] = {3,-1,10};System.out.println(findMax(arr));}}
8.二叉树概念,特点及代码实现
二叉树是n(n>=0)个结点的有限集合,该集合或者为空集(称为空二叉树),或者由一个根结点和两棵互不相交的、分别称为根结点的左子树和右子树组成。
特点:
每个结点最多有两颗子树,所以二叉树中不存在度大于2的结点。
左子树和右子树是有顺序的,次序不能任意颠倒。
即使树中某结点只有一棵子树,也要区分它是左子树还是右子树。
实现:
package com.wedoctor;public class BinaryTreeNode {int data;BinaryTreeNode left;BinaryTreeNode right;BinaryTreeNode (int x) {data= x;}public BinaryTreeNode(int data, BinaryTreeNode left, BinaryTreeNode right) {this.data = data;this.left = left;this.right = right;}public int getData() {return data;}public void setData(int data) {this.data = data;}public BinaryTreeNode getLeft() {return left;}public void setLeft(BinaryTreeNode left) {this.left = left;}public BinaryTreeNode getRight() {return right;}public void setRight(BinaryTreeNode right) {this.right = right;}}
9.链表
十五.Linux
1.怎么查看用户组
2.怎么修改文件权限
3.常用的命令有哪些
4.怎么修改文本文件第一行字符
5.查看内存
top
6.查看磁盘存储情况
df -h
7.查看磁盘IO读写(yum install iotop安装)
iotop
8.直接查看比较高的磁盘读写程序
iotop -o
9.查看端口占用情况
netstat -tunlp | grep 端口号
10.查看报告系统运行时长及平均负载
uptime
11.查看进程
ps aux
来源:大数据私房菜
知识星球 | ![]() ACP优惠券 |
阿里云优惠码 |
| 数牛会即数据从业者社群,链接牛人,赋能他人。特设数字企业家(DT创始人/传统企业家)、首席数据官(CDO/CIO/CGO)、数据技术精英群、数据中台与治理(DW与BI)、数据产品、数据科学家(数据分析师/数据工程师/机器学习)、品牌营销群(CMO、CGO)、生态合作群。新建百万求职群、招聘群,文末扫码入群,请备注姓名/公司/职位。 |
【168大数据】国内领先的数据智能科技社区
数百万首席数据官、数据科学家的梦想栖息地!
最具价值的数据知识 研究报告 架构实践 职场秘籍
打造权威的数据知识体系与职场成长平台!









