

我们在不同规模的LDBC-SNB数据集上对TigerGraph和Dgraph进行了性能测试,主要结论如下:
加载数据时,TigerGraph比Dgraph Bulk快2到4倍,比Dgraph Live快9到30倍。
运行复杂程序时,TigerGraph的只读查询速度是Dgraph的2到3000倍。
运行最短的只读查询时,TigerGraph大约比Dgraph快2到2000倍。
运行简短的只读查询时,TigerGraph的响应时间不随数据集大小的增加而波动,而Dgraph的响应时间则随数据集大小的增加而波动。
运行大多数商业智能工作负载时,TigerGraph的速度大约是Dgraph的2到1600倍。
随着数据集大小和查询复杂度的增加,TigerGraph的查询响应时间增加了2~5倍,而Dgraph的查询响应时间增加了14倍以上。
综上,在我们的测试中,TigerGraph在数据加载及查询方面效率高于Dgraph。
本次测试的相关配置为:
TIGERGRAPHER版本:2.6.3
Dgraph版本:v20.07.0
机器:r4.8XL
处理器架构:64位
vCPU: 32
内存(GiB):244GiB
网络性能:万兆
操作系统:Ubuntu 14.04.5
Java: build 1.8.0_144-b01版本
Python: 3.5
服务器:AWS云计算服务器
LDBC(The Linked Data Benchmark Council)是图和RDF数据管理的基准指南制定者。LDBC遵循GPLv3的开源思想,可以在https://github.com/ldbc上可以找到其相关基准规范、用于评估基准的软件、工具和源代码、问题沟通及其他技术文件。
社交网络基准(SNB)是LDBC开发的软件基准之一。LDBC SNB将通过两种典型场景来评估图形数据库或图形数据管理技术:
交互场景,即事物查询任务,类似OLTP;
商业智能场景,即统计查询任务,类似OLAP。
SNB具有三种类型的工作负载:
IS:简单只读查询任务,是相对简单的路径遍历,最多从原点两跳访问顶点;
IC:复杂只读查询任务,查询超出两个跃点的路径,计算简单的聚合,而不只是返回数据;
BI:商务智能类任务,查询访问图中更广泛的部分,它的遍历不是从一个源开始,而是从图中的多个点开始的。
我们的测试将运行超过2000秒的1次、运行超过500秒的查询10次并报告平均结果、运行小于500秒的查询50次并获得平均结果。
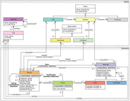
3.1 Schema

图3.1:LDBC-SNB Schema
Schema是根据实体及其关系定义benchmark中使用的数据结构。图3.1显示了我们测试中使用的数据模式,包括个人、组织和地点等实体。该模式模拟了人与人之间的互动方式(与其他人建立的朋友关系),模拟了一些内容共享,诸如消息(文本和图像)、对消息的回复、喜欢的消息等。人们还组成小组讨论特定的话题,我们将这些话题用标签来表示。
3.2 数据集
我们在测试中使用了三个规模的数据集:SF-1、SF-10和SF-100。每个数据集的大小如表3.1所示。
表3.1:数据集大小
Data Set | Vertex | Edge | Total |
SF-1 | 319.48M | 594.34M | 814M |
SF-10 | 3G | 5.24G | 8.3G |
SF-100 | 28.85G | 56.38G | 86G |
3.3 任务
在测试中我们使用了LDBC-SNB定义的三种类型的查询工作负载:
简单交互查询(IS):在测试中我们运行了6个简短的只读查询
复杂交互查询(IC):在测试中我们运行了12个复杂的只读查询
商业智能查询(BI):在测试中我们运行了12个复杂的查询
4.1 Loading Functionality
为了理解如何优化每个图数据库的加载,在考虑查询性能之前,有必要比较图数据库的加载功能。
TigerGraph提供了一种声明性的加载语言,允许用户指定加载作业,它将自动创建RESTful端点。然后,用户可以通过gsqlshell或通过向RESTful服务器提交HTTP请求来运行作业。在其他数据访问服务运行时,所有加载作业联机进行。此测试采用RESTful接口的直接调用。
在Dgraph中,Live Loader和Bulk Loader都可以用于快速数据加载。Bulk Loader比Live Loader快得多,但Bulk Loader只能用于将数据加载到新的集群中。这意味着如果Dgraph中已经有数据,用户只能使用Live Loader来加载数据。
我们在此次测试中对这两种方法都进行了测试。
4.2 Loading Times
表4.1:SF-1, SF-10, SF-100的加载用时
SF-1 | SF-10 | SF-100 | |
TigerGraph | 52s | 4m 16s | 1h 7m 40s |
Dgraph Bulk | 2m 3s | 17m 8s | 3h 19m 23s |
Dgraph Live | 9m 35s | 2h 6m 36s | 24h内未完成加载 |
为方便比较不同加载方式的耗时差异,这里以TigerGraph的加载时间为基底,标准化三种加载方式的加载时间,并绘制图4.1。

图 4.1: 不同加载方式的加载用时(以TigerGraph为基底进行标准化;t/o 表示24h内未完成加载任务)
在加载SF-100数据集时,Dgraph Live Loader未能在24小时内完成加载。通过此次对加载数据任务的测试,可以看到随着数据集大小的增加,TigerGraph比Dgraph Bulk快2到4倍,比Dgraph Live快9到30倍。
5.0 未实现的查询
截止测试结束日期(2020-10-01)。
在LDBC-SNB中,IC、IS和BI系列分别有14、7和25个查询,Dgraph的查询语言GraphQL+-无法实现的查询有2个、1个和13个,其无法完成查询的原因如下:
未实现原因 | 查询ID |
无DateTime函数 | IC10, BI1, BI2, BI13, BI23, BI24 |
查询出的全部最短路径仅在json中显示,无法作为变量用于后续计算 | IC14, BI25 |
无法在多个目标点上执行涉及中间节点的计算操作 | IS2, BI11, BI14, BI16, BI17, BI19, BI22 |
Groupby不能作为值变量 | BI18 |
而用TigerGraph可以实现所有的查询任务,因此在接下来的比较分析中,我们只选取Dgraph可以完成的查进行比较。
5.1 IC系列查询
复杂交互查询(IC)系列中有14个查询,Dgraph未能完成查询IC10和IC14。表5.1给出了在SF-1、SF-10和SF-100数据集上Dgraph和TigerGraph在剩余11个查询上的响应时间。
表5.1:IC系列查询用时(s)

为了让TigerGraph和Dgraph的查询耗时差异比较更加清晰直观,我们以TigerGraph的查询用时为基底,对表5.1中的查询用时作标准化处理,然后绘制图5.1。

SF-1(IC)

SF-10(IC)

SF-100(IC)
图5.1:IC系列查询用时(以TigerGraph为基底进行标准化)
从图5.1可以看出:
数据集大小增加时,在Dgraph上运行的一些查询的响应时间呈指数级增长,而TigerGraph的响应时间仅略有增加。在大数据集上,TigerGraph的查询效率远高于Dgraph;
大多数情况下,TigerGraph对查询的响应速度是Dgraph的2倍。
5.2 IS系列查询
简单交互查询(IS)系列中有7个查询,Dgraph未能完成查询IS2。表5.2给出了在SF-1、SF-10和SF-100数据集上Dgraph和TigerGraph完成剩余6个查询上的响应时间。
表5.2:IS系列查询用时(s)

从图5.1和图5.2可以看出,当数据量增加10倍和100倍时,Dgraph的查询响应时间会成倍增加,相比之下TigerGraph的表现较为平稳,从侧面表明Dgraph可能不适合用于大型数据集。

SF-1(IS)

SF-10(IS)

SF-100(IS)
图5.2:IS系列查询用时(以TigerGraph为基底进行标准化)
从图5.2可以看出:
TigerGraph的查询响应时间受数据集大小的影响较小;
Dgraph可能不适用于大型数据集;
大多数情况下,TigerGraph的查询响应时间比Dgraph快2到2000倍。
5.3 BI系列查询
商业智能查询(BI)系列中有25个查询,Dgraph未能完成的查询有13个。表5.3给出了在SF-1、SF-10和SF-100数据集上Dgraph和TigerGraph在剩余12个查询上的响应时间。
表5.3:BI系列查询用时(s)

尽管BI系列的查询比IS系列的查询复杂得多,但根据图5.3,我们依然可以得出同样的结论:Dgraph可能不适合超大数据集,因为它在大规模数据集上的表现远不如TigerGraph。

SF-1(BI)

SF-10(BI)

SF-100(BI)
图5.3:BI系列查询用时(以TigerGraph为基底进行标准化)
从图5.3中可以看出:
大多数情况下,TigerGraph的查询响应时间大约是Dgraph的2到1600倍
BI查询序列比IS和IC需要更多的统计计算。我们想知道TigerGraph和Dgraph是否因为统计计算而增加了查询响应时间,因此选取三个不同数据大小的查询序列,计算它们的平均响应时间,以此来绘制图5.4。

(a)

(b)
图5.4:不同数据集大小的平均查询响应时间(s)
如图5.4所示,随着数据集规模和查询复杂度的增加,TigerGraph的查询响应时间增加了2-5倍,但最大平均查询响应时间仅为15.6s;而Dgraph的最大平均查询响应时间则高达518.7s。
随着数据集大小和查询复杂度的增加,Dgraph的查询响应时间提高了14倍以上,TigerGraph的查询响应时间提高了2-5倍。
在最近的一项使用链接数据基准理事会社会网络基准的测试中,我们得到以下结论:
加载数据时,TigerGraph比Dgraph Bulk快2到4倍,比Dgraph Live快9到30倍;
当运行复杂程序时,TigerGraph的只读查询速度是Dgraph的2到3000倍;
当运行最短的只读查询时,TigerGraph大约比Dgraph快2到2000倍;
当运行简短的只读查询时,TigerGraph的响应时间不随数据集大小的增加而波动,而Dgraph的响应时间则随数据集大小的增加而波动;
在运行大多数商业智能工作负载时,TigerGraph的速度大约是Dgraph的2到1600倍;
随着数据集大小和查询复杂度的增加,TigerGraph的查询响应时间增加了2~5倍,而Dgraph的查询响应时间增加了14倍以上;
因此,在我们的测试中,TigerGraph在数据加载及查询方面效率高于Dgraph。




