mybatis的前身是iBatis,其源于“Internet”和“abatis”的组合,是一款优秀的持久层框架,它支持定制化SQL、存储过程以及高级映射。mybatis避免了几乎所有的JDBC代码和手动设置参数以及获取结果集,它可以使用简单的XML或注解来配置和映射原生信息,将接口和Java的POJO映射成数据库中的记录。

mybatis的架构设计

Mybatis的功能架构分为三层:
接口层:提供给外部使用的接口API,开发人员通过这些本地API来操纵数据库。接口层接收到调用请求就会调用数据处理层来完成具体的数据处理。
数据处理层:负责具体的SQL查找、SQL解析、SQL执行和执行结果映射处理等。它主要的目的是根据调用的请求完成一次数据库操作。
框架支撑层:负责最基础的功能支撑,包括连接管理、事务管理、配置加载和缓存处理,这些都是共用的东西,将他们抽取出来作为最基础的组件。为上层的数据处理层提供最基础的支撑。
mybatis的运行流程

加载配置:配置来源于两个地方,配置文件和注解。将SQL的配置信息加载成为MappedStatement对象(包括了传入参数映射配置、执行的SQL语句、结果映射配置),存储在内存中。
SQL解析:当API接口层接收到调用请求时,会接收到传入SQL的ID和传入对象(可以是Map、JavaBean或者基本数据类型),Mybatis会根据SQL的ID找到对应的MappedStatement,然后根据传入参数对象对MappedStatement进行解析,解析后可以得到最终要执行的SQL语句和参数。
SQL执行:将最终得到的SQL和参数拿到数据库进行执行,得到操作数据库的结果。
结果映射:将操作数据库的结果按照映射的配置进行转换,可以转换成HashMap、JavaBean或者基本数据类型,并将最终结果返回。
手写mybatis的目录
来看下笔者的手写mybatis的文件目录。查看Bootstrap文件上说明,然后运行该文件,断点调试即可一步步了解mybatis框架的原理了。(很多地方都注解了,方便初学者更多了解框架细节)

代码地址请查看,https://github.com/y277an/java-you-need-know。再看看正版的代码结构吧。
考虑到transaction对理解框架原理产生干扰,所以代码全部删掉
mybatis目录结构及内容
以下目录对照的是mybatis-3.5.1的源码。
annotations。注解目录。包括所有的注解,如@SELECT,@UPDATE等。
binding。Mapper类的实例反射生成工具目录。
builder。主要是注解,mapper和SqlSource的构造器及转换器。
cache。Mybatis内部缓存接口。实现了一些特定的缓存策略,FifoCache、LruCache、BlockingCache、LoggingCache等。
dataSource。数据源工厂类及实现。实现类包括JndiDataSourceFactory、PooledDataSourceFactory和UnpooledDataSourceFactory。数据源实现类:UnpooledDataSource和PooledDataSource。
exceptions。Mybatis自定义的异常类,都继承自RuntimeException。
executor。执行器相关包。包括Key生成器、加载器(包括Cglib、Javassist的代理,结果加载器)、参数处理器接口、结果处理器、结果集(resultSet)处理器、Statement处理器(实现类:BaseStatementHandler、CallableStatementHandler、PreparedStatementHandler、RoutingStatementHandler、SimpleStatementHandler)、执行器(SimpleExecutor、ReuseExecutor、CachingExecutor、BatchExecutor、BaseExecutor)。
io。主要是定义的几个VFS(VFS、DefaultVFS、ClassLoaderWrapper)。
jdbc。与Sql相关的操作。如Sql运行器,脚本运行器和Sql封装类等。
logging。各个类型的日志适配器,都实现了Log接口。StdOutImpl、Slf4jImpl、NoLoggingImpl、Log4j2Impl、Log4jImpl、Jdk14LoggingImpl、BaseJdbcLogger和JakartaCommonsLoggingImpl。
mapping。主要是接口参数,sql和返回结果的映射类,主要类包括:MappedStatement、ParameterMap、ParameterMapping、ResultMap、ResultMapping、BoundSql和SqlSource等类。
parsing。变量解析,如解析${},#{}等。
plugin。主要包含插件的定义接口。如Interceptor、Plugin和InterceptorChain等。
reflection。主要是一些反射操作的工具方法和对象工厂类,以及一些常用的包装类,如BaseWrapper、BeanWrapper、CollectionWrapper、MapWrapper和ObjectWrapper。
scripting。执行驱动和动态Sql解析的处理器。
session。主要是SqlSession和SqlSessionFactory。
transaction。主要是mybatis简单封装的jdbc事务操作类。
type。各个类型数据的处理器。用于动态的设置参数和转换数据,如IntegerTypeHandler用来处理Integer类型的值的set和get操作。除了八大基本类型,还有常用的集合及Map类型,还增加了各种时间类型的处理器。
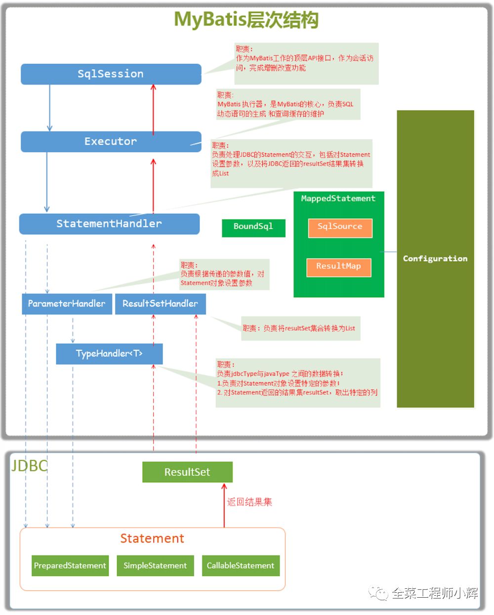
MyBatis的核心成员和职责
从MyBatis代码实现的角度来看,MyBatis的核心组件如下

SqlSession。作为MyBatis工作的主要顶层API,表示和数据库交互的会话,完成必要数据库增删改查功能。
Executor。MyBatis执行器,是MyBatis调度的核心,负责SQL语句的生成和查询缓存的维护。
StatementHandler。封装了JDBC Statement操作,负责对JDBCstatement的操作,如设置参数、将Statement结果集转换成List集合。
ParameterHandler。负责对用户传递的参数转换成JDBC Statement 所需要的参数。
ResultSetHandler。负责将JDBC返回的ResultSet结果集对象转换成List类型的集合。
TypeHandler 负责java数据类型和jdbc数据类型之间的映射和转换。
MappedStatement。MappedStatement维护了一条<select|update|delete|insert>节点的封装。
SqlSource。负责根据用户传递的parameterObject,动态地生成SQL语句,将信息封装到BoundSql对象中,并返回。
BoundSql。表示动态生成的SQL语句以及相应的参数信息。
Configuration。MyBatis所有的配置信息都维持在Configuration对象之中。
更多内容,欢迎关注微信公众号:全菜工程师小辉~


喜欢就点个“在看”呗^_^




