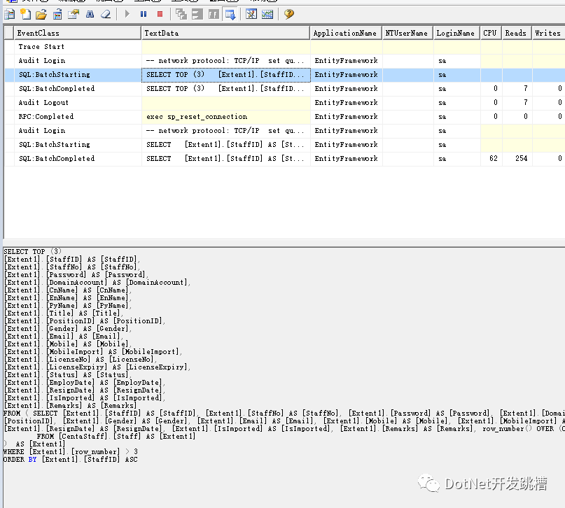
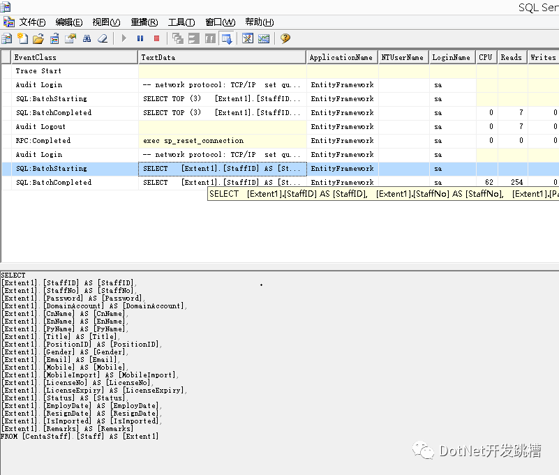
使用IQueryable

using (var db = new CentaStaffEntities())
{
IQueryable<Staff> queryablestaffs = db.Staff.AsQueryable().OrderBy(p=>p.StaffID).Skip(3).Take(3);
foreach (var item in queryablestaffs)
{
Console.WriteLine(item.CnName);
}
}

使用IEnumerable
using (var db = new CentaStaffEntities()){IEnumerable<Staff> enumerablestaffs = db.Staff.AsEnumerable().OrderBy(p => p.StaffID).Skip(3).Take(3);foreach (var item in enumerablestaffs){Console.WriteLine(item.CnName);}}

IQueryable接口与IEnumberable接口的区别: IEnumerable<T> 泛型类在调用自己的SKip 和 Take 等扩展方法之前数据就已经加载在本地内存里了,而IQueryable<T> 是将Skip ,take 这些方法表达式翻译成T-SQL语句之后再向SQL服务器发送命令,它并不是把所有数据都加载到内存里来才进行条件过滤。
参考:http://www.cnblogs.com/ambon/articles/4766924.html
Include(),两表必须含有外键关系,只需要指定键名对应的类属性名即可,不需指定结果字段(即全部映射)。默认搜索某表时,不会顺带查询外键表,直到真正使用时才会再读取数据库查询;若是使用 Include(),则会在读取本表时把指定的外键表信息也读出来。

using (var db = new TestEntities()){IEnumerable<Student> enumerablestaffs = db.Student;foreach (var item in enumerablestaffs){//每次都会获取Console.WriteLine(item.Class.Name);}}


Include
using (var db = new TestEntities()){//预加载关联表 前提必须有主外键关系IEnumerable<Student> enumerablestaffs = db.Student.Include("Class");//只查询一次foreach (var item in enumerablestaffs){Console.WriteLine(item.Class.Name);}}

Left join
作者:释迦苦僧
出处:http://www.cnblogs.com/woxpp
版权申明:本文来源于网友收集或网友提供,如果有侵权,请转告版主或者留言,本公众号立即删除。
支持小微:
腾讯云 搞活动了?玩服务器的可以搞搞。就这几天时间。
轻量 1C2G6M 60GB SSD盘297元/3年
链接:https://curl.qcloud.com/bR8ycXZa
右下角,您点一下在看图片
小微工资涨1毛
商务合作QQ:185601686

文章转载自DotNet开发跳槽,如果涉嫌侵权,请发送邮件至:contact@modb.pro进行举报,并提供相关证据,一经查实,墨天轮将立刻删除相关内容。




