暂无图片
暂无图片
暂无图片
暂无图片
暂无图片
2018资产表表批量上报、退回、确认文档配置.doc
216
2页
0次
2021-02-22
50墨值下载
配置说明
一.按钮配置
manage 2018 -2018
财政)-2018 报表上报(主管财政),在右侧的工具栏页签下,从左侧的资产报
下,资产-批量(可择指位)资产-批量退(可
指定位)产报-确认可选定单)、报表-取消
确认(可选择指定单位)按钮勾选到右侧。
二.工作流流程定义修改
请注意:此配置同样适用于单位跨级退回
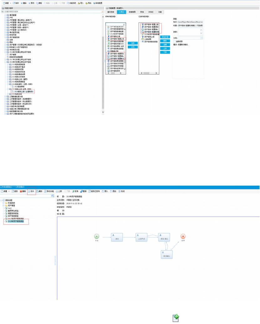
1) 选择二次开发-工作流-工作流流程定义,点击功能预览,进入工作流流程
义。
2) 选择 2018 年资产报表报送,点击设计。
3) 在设计界面,选择上报节点,选择任务项,点击 添加参与者策略。
1 策略类型:【JQR】上报单位上级单位(直接和间接上级)指定角色的用户
角色:普通主管(SYZG)
2 策略类型:【JQR】上报单位上级单位(直接和间接上级)指定角色的用户
角色:主管部门(PTZG)
3 策略类型:【JQR】上报单位上级单位(直接和间接上级)指定角色的用户
角色:财政(PTCZ)
4) 重复步骤三的操作,给“退回/确认”、“取消确认”也添加同样的参与者策略。
修改完成后,点击保存。
5) 回工流流义界点击新,全部本,点击定,
新全部版本信息。
6) admin 户登录,到报表流程监控中,选中这家主管,然后执行“刷新参与
者”。
of 2
50墨值下载
【版权声明】本文为墨天轮用户原创内容,转载时必须标注文档的来源(墨天轮),文档链接,文档作者等基本信息,否则作者和墨天轮有权追究责任。如果您发现墨天轮中有涉嫌抄袭或者侵权的内容,欢迎发送邮件至:contact@modb.pro进行举报,并提供相关证据,一经查实,墨天轮将立刻删除相关内容。

评论

关注
最新上传
暂无内容,敬请期待...
下载排行榜
Top250 周榜 月榜